What is Flexible Alerting
3GPP defines Flexible Alerting in TS 24.239 and the flexible alerting subscriber data schema is defined in TS 24.239 and TS 29.364.
The service allows the creation of a group, composed by members, bounded by a single number, called Pilot Number.
When a call to the Pilot Number is identified VoLTE will alert all the members of the group and the caller is bounded to the first member of the group that answers the call.
Group Members
The group of identities that may be contacted by the Flexible Alerting feature is called the FA Group.
There can be two types of FA Group:
-
single-user -
multiple-users
These groups have different rules for dealing with SIP responses.
For single-user
-
The Pilot Number is considered
Busywhen any of the members are busy and no 200 (OK) was received before. -
The Pilot Number is considered in a state of
Not Reachablewhen all group members are in a state of not reachable. -
The Pilot Number is considered in a state of
No Replywhen all group members are in a state of no reply.
For multiple-users
-
The Pilot Number is considered
Busywhen all group members are busy. -
The Pilot Number is considered
Not Reachablewhen all group members are not reachable. -
The Pilot Number is considered
No Replywhen all group members are in a state of no reply.
Alerting type
There are two alerting modes for FA. These are:
-
sequential -
parallel
In the sequential alerting mode the group members are alerted in order,
with one member sending a final response or timing out before the next is alerted.
In the parallel alerting mode all group members are alerted at once.
Flexible Alerting allows the call to continue after final responses on one or more group members.
Flexible Alerting Features
OpenCloud’s Flexible Alerting supports both Parallel or Sequential alerting mode by a configuration under MMTelDetermineFAConfigProfileTable.
The configuration table can be accessed through REM and is specified using the MMTelDetermineFAConfigProfileTable profile table name.
The feature profile is scoped by the sentinel key and the pilot number, meaning that each Pilot Number requires a profile, otherwise VoLTE will fallback to a default profile not scoped by the Pilot Number.
Flexible Alerting Mode Examples Call Flow
|
|
Various IMS core elements and some SIP messages are omitted from the call flow diagrams for the sake of clarity. |
Parallel Alerting for group type of multiple-users
In the following Flexible Alerting call example there are two members in the FA group configured to receive the call in the HSS Service Data.
The alerting mode is set to Parallel, so all members will be alerted at the same time.
The Member B answers the call.

Parallel Alerting for group type of single-user
In the following Flexible Alerting call example there are two members in the FA group configured to receive the call in the HSS Service Data.
The alerting mode is set to Parallel, so all members will be alerted at the same time.
The Member B responds with 486 (Busy here) and the service cancel the ongoing alerting and finish the session.

Sequential Alerting for group of type multiple-users
In the following Flexible Alerting call example there are two members in the FA group configured to receive the call in the HSS Service Data.
The alerting mode is set to Sequential, so all members will be alerted one after the other.
The Member B answers the call.

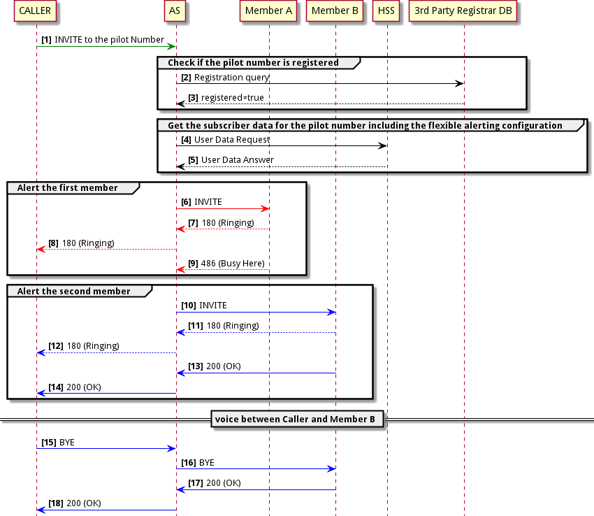
Sequential Alerting for group type of single-user
In the following Flexible Alerting call example there are two members in the FA group configured to receive the call in the HSS Service Data.
The alerting mode is set to Sequential, so all members will be alerted one after the other.
The Member A is busy, causing the service to stop alerting the Member B and finish the session.

