3GPP defines Explicit Communication Transfer in TS 24.629. The service allows a member in a communication dialogue
called the transferor to transfer their role in the dialogue to another user called the transfer-target. The member
that remains in the dialogue during the transfer is called the transfeee.
Communication Transfer Modes
There are two scenarios in which a transfer can be initiated:
-
Consultive Transfer: The transferor has a consultation communication with the transfer target. This allows:
-
Classical charging models
-
Anonymization of the transfer target
-
-
Blind Transfer: The transferee has no consultative communication with the transfer target
Consultative ECT using the 3pcc procedure does not support reusing the existing leg between the AS and the transfer-target, instead a new leg is created to link to the transferee.
Under certain circumstances the standard signalling flows may be interrupted and the feature will set up the new dialogue using Third Party Call Control (3pcc) procedures.
For feature details see MMTelECT.
Instance models inside VoLTE
VoLTE creates several instances according to which user the AS is serving. Those instances could also be spread across multiple nodes depending on the production environment. For simplicity we consider the transferor, the transferee and the transfer target being served by the same node and some IMS core elements are not shown.
The diagram below shows the MMTel instances when a communication transfer happens among A, B and C, where A is the transferor, B is the transferee and C is transfer target.
When A initiates a dialog towards B, the INVITE request traverses the IMS network until it reaches the S-CSCF serving the user. The S-CSCF based on the registration data and the iFC in HSS forwards the messages to the VoLTE AS serving as MMTel AS. On receiving the INVITE request, the AS creates a session to process the call (A-orig) and apply the business rules including the MMTel services. After applying the business rules the AS forwards the INVITE request towards S-CSCF according to the B2BUA procedures.
The S-CSCF identifies a terminating call for B and forwards the signalling to AS again after checking the registration records for B and determining the AS serves B. This time the AS will create another session to deal with the call (B-term). This session will apply the business rules for the terminating call for B.
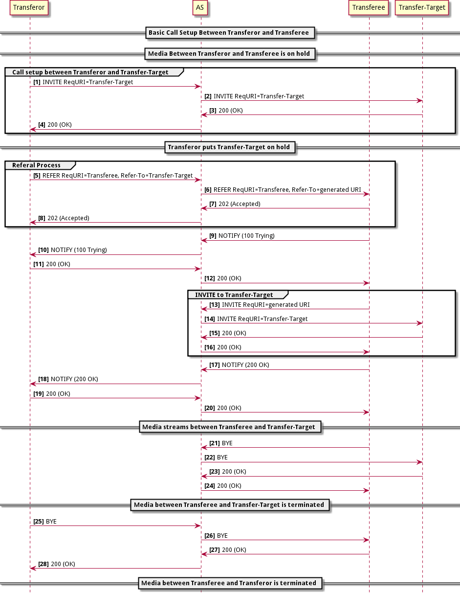
Now A and B are in communication. When A, acting as transferor, sends a SIP REFER message to B to refer to C, the ECT feature running in the A-orig instance changes the Refer-to-target header to a generated URI (ECT URI) and stores the information in the database. This change occurs to maintain the AS in the signalling path. The REFER message traverses all the existing instances until it reaches the B party. When B receives the REFER message, it initiates a new dialog towards the generated ECT URI.
The INVITE request sent by B creates a new MMTel instance for B originating (B-orig), that will apply the proper business rules for this session. When the INVITE request reaches the AS again, a terminating instance is created (ect-term in the picture). This instance will change the ECT URI to the proper target destination stored in the database and send the INVITE request towards C. On receiving the INVITE request for C, the S-CSCF determines that C is served by the same AS and so forwards the INVITE request to the AS. When the AS receives the INVITE request to C, it creates a terminating instance for C (C-term). This instance will apply the business rules for this terminating call and forward the INVITE request to C. C accepts the call and eventually the call session between A and B will finish.
The diagram below is similar to the one above, but B is the transferor, A is the transferee and C is transfer target.
For this scenario, when B sends a REFER to A to refer to C, the new ECT URI is generated on the B-term instance. When A sends the INVITE to the ECT URI, a new instance is created for A (A-orig'). The signalling then proceeds identically to the previous example.
Charging
The indication that the Explicit Communication Transfer service was triggered is present on the charging procedures (Online charging and CDR generation). The MMTel-SService-Type AVP set to 20 indicates the ECT service was used.
This information is set on the instances where possible to identify the ECT service: A-orig, ect-term and B-term when acting as transferor.
The MMTel-SService-Type AVP is present in MMTel-Information AVP. For more information see Populated AVPs in the MMTel-Information AVP.


