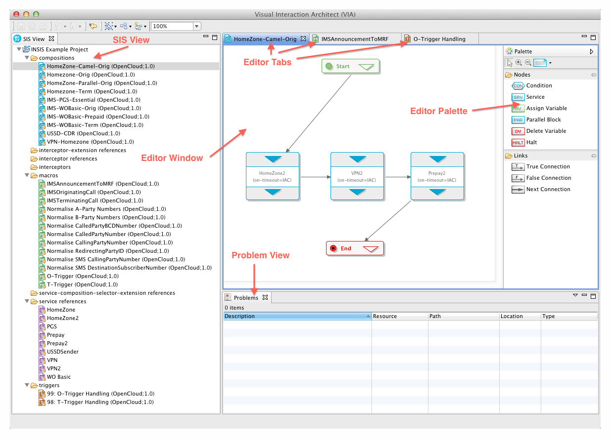
The VIA main program window is called the workbench.
As shown in the illustration, the workbench includes:
SIS View — projects open in the VIA, and their SIS components.
-
Double-clicking a SIS component (trigger, macro, interceptor, or composition) opens its diagram in the Editor window.
-
Double-clicking a service reference, extension reference, or interceptor reference opens its properties in a Dialog window.
-
Right-clicking any node in the tree structure opens a context (popup) menu with operations you can perform on that SIS component or part of the project structure.

Problems view — all error and warning markers in open projects.
Editor window — SIS component diagrams (tabbed for multiple components).
-
Editor Palette (part of the Editor window) — visual component nodes, which you can drop onto the diagram canvas (varies depending on the type of diagram editor in the Editor window, for example a composition diagram has different palette entries than a trigger diagram).
