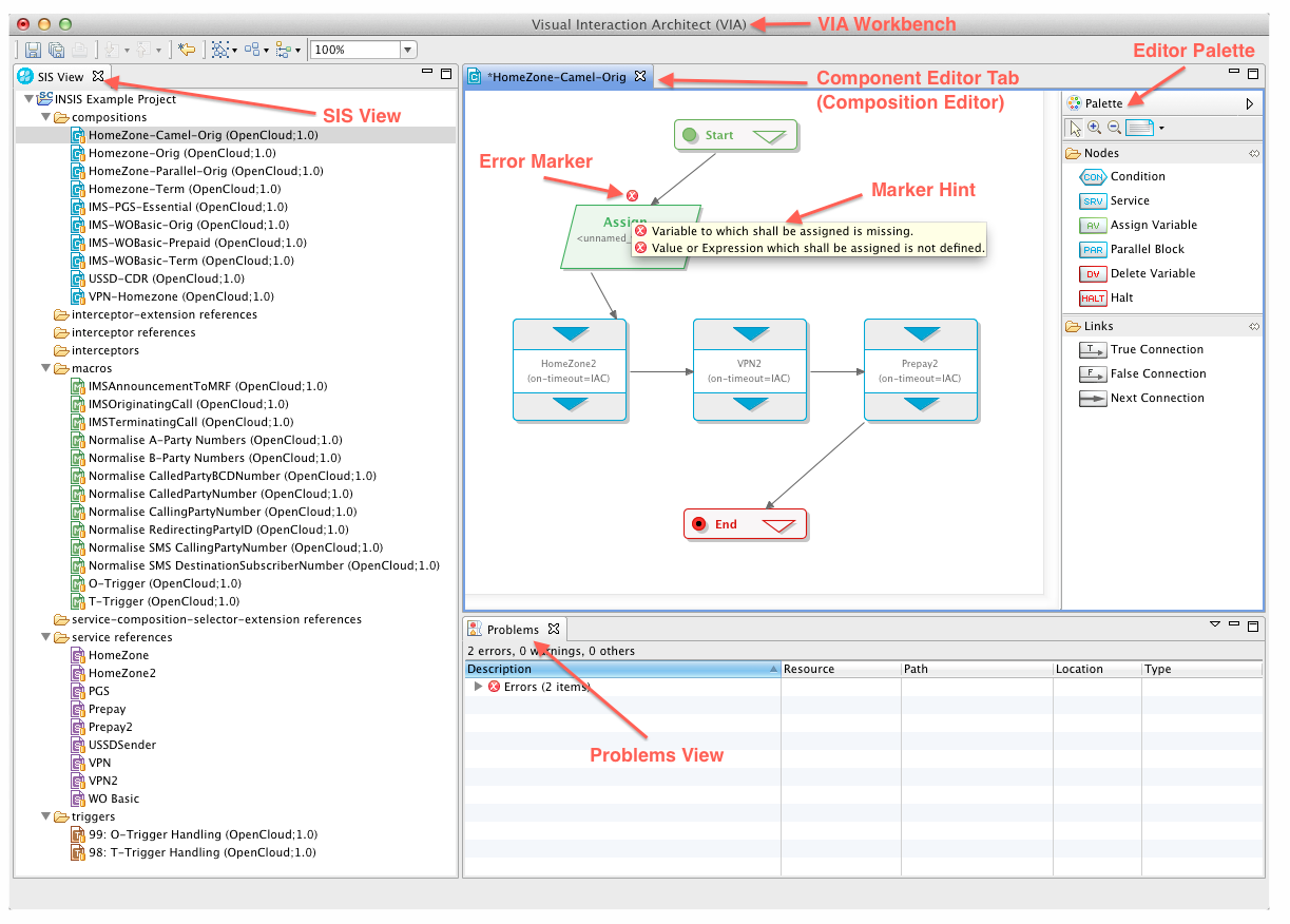
VIA offers a visual design environment, with a graphic interface you can use for building SIS components (triggers, compositions, interceptors, and macros) and for deploying them in a SIS.

As explained in SIS Overview and Concepts, the SIS-internal representation of these components are XML descriptor files. With VIA, instead of producing or maintaining this XML manually, you can create the SIS components visually as diagrams (such as trigger diagrams and interaction diagrams). VIA takes over the task of generating the XML descriptors so you can focus on the task of defining service interaction behaviour, rather than writing XML.

You can also use VIA to deploy and undeploy the SIS components you produce with it into a running SIS. You can use VIA for other management operations as well, such as activating and deactivating triggers. The following screenshot shows key components of the VIA GUI.

VIAOverview
Note For more information on SIS generally, see the SIS Overview and Concepts document.
Previous page Next page