The TCAP leg manager is a new type of event manager that is used within the IPSMGW.
The TCAP Leg Manager
The TCAP leg manager is used within the IPSMGW to manage GSM MAP 'legs'. Each TCAP leg corresponds to a Dialog between the IPSMGW and an external network element such as an SMSC, MSC or HLR.
1 |
The IPSMGW interconnects with a number of external network elements, such as an SMSC, MSC and HLR |
|---|---|
2 |
Features (such as the MAP Proxy), running within the IPSMGW, interact with these external network elements by using the TCAP Leg Manager and TCAP Legs |
3 |
The TCAP Leg Manager is responsible for managing all TCAP Legs that exist within the IPSMGW. |
4 |
The TCAP leg manager provides an API (Application Programming Interface) that Features (such as the MAP Proxy) may use to create, remove and find TCAP Legs. In this particular example, the MAP Proxy feature in interested in two TCAP legs |
5 |
Each TCAP Leg is associated with a Dialog. The Dialog represents a real protocol session between the IPSMGW and an external network element. Features use the API of the TCAP Leg to operate on the Dialog. For example if the MAP Proxy feature calls |
|
|
To learn more about the TCAP leg manager and TCAP leg APIs see Introducing the TCAP Leg Manager API |
|
|
See What is an Event Manager? to learn more about event managers. |
|
|
The TCAP leg manager may be used in future releases of Sentinel for other protocols such as INAP and CAP. |
Events Processed by the IPSMGW
The IPSMGW receives events from several sources:
| Source | Received from | Examples |
|---|---|---|
GSM MAP |
an external MAP network element (such as an SMSC or HLR) |
|
SIP |
an external SIP network element (such as an S-CSCF) |
SIP |
Diameter |
the Sentinel mediation layer (related to events from an external OCS) |
|
Extension |
external network elements for sessions initiated by features within Sentinel |
|
Timer |
timers that features raise using the |
|
Local |
raised internally by Sentinel, as a result of processing other events and instructions |
|
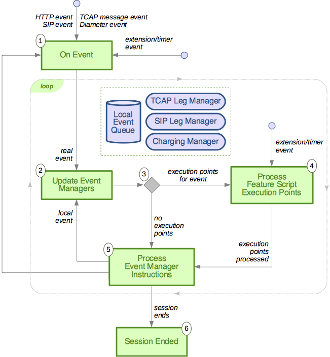
IPSMGW event-processing algorithm
The IPSMGW extends Sentinel SIP by adding the TCAP Leg Manager. The following diagram is an overview of how the IPSMGW processes events:
|
|
See: Sentinel SIP event-processing algorithm for additional detail related to SIP. |
As shown above:
1 |
The IPSMGW receives a real event, such as an Loop
Until the |
|---|---|
2 |
Event managers process the received event. They:
|
3 |
If there are any |
4 |
Process each Once all |
5 |
Ask each event manager in turn to carry out any pending instructions that have accumulated while processing the event. Each event manager manages a set of instructions while features are executing. For example, if a feature calls Once all pending instructions have been processed, then see if there are any events in the |
6 |
Event processing ends once the session ends. |
