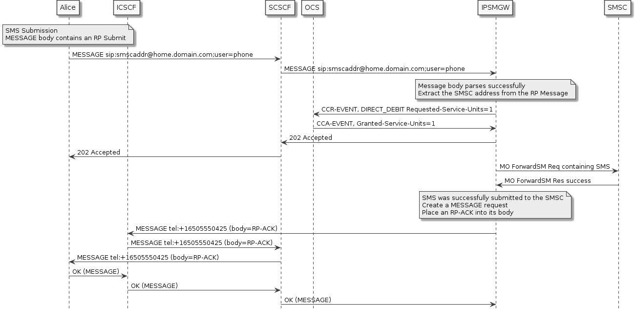
This page presents illustrative flows for the Mobile Originating SMS Submission path. This path is where the UE submits an SMS over IP.
For details related to the features involved refer to Mobile Originated Features in the Administration Guide. Also see MT Online Charging Flows for more information about online charging.
This graph illustrates the normal MO submission flow with online charging enabled. If online charging is disabled for MO submissions, no CreditControlRequest will be sent and the initial MESSAGE will be accepted immediately.

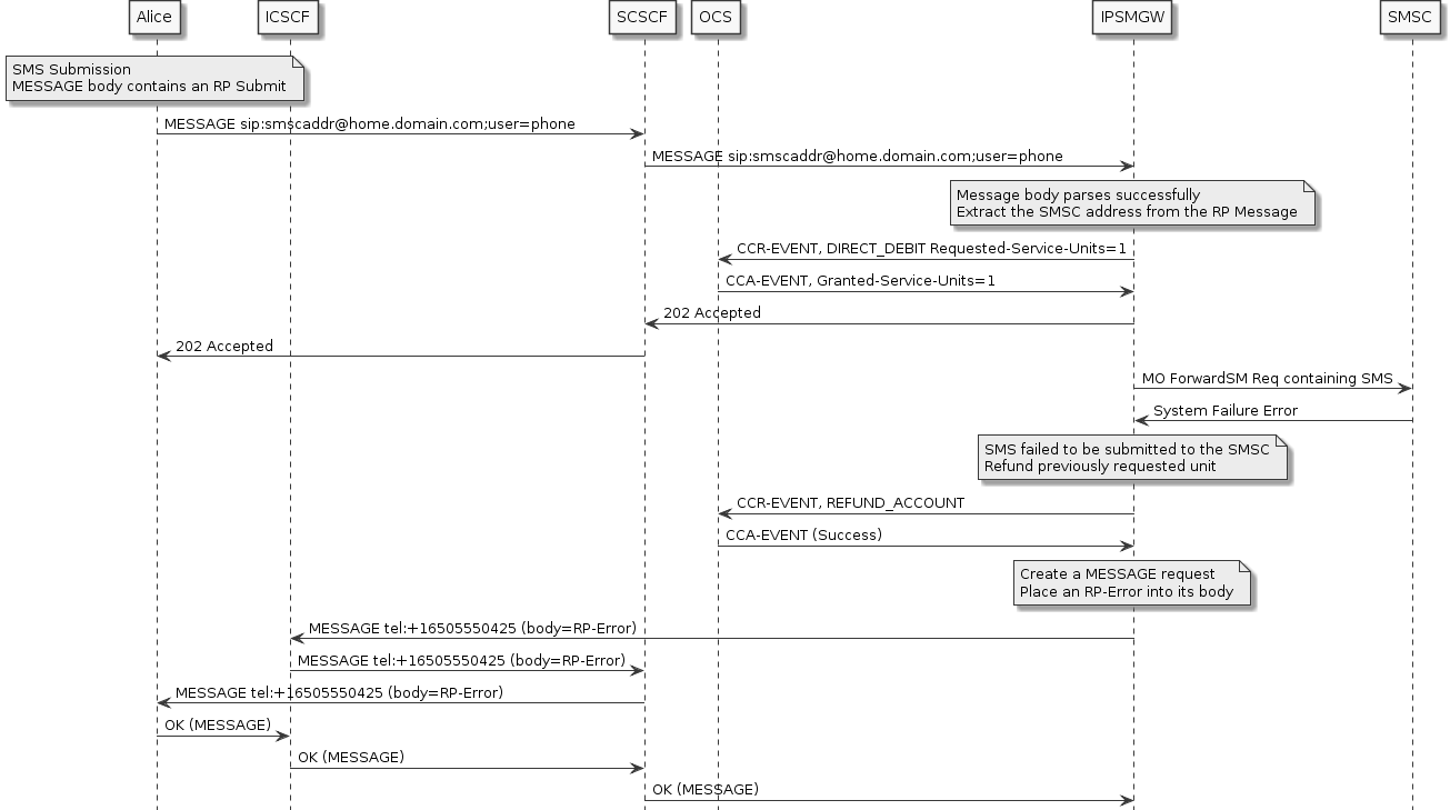
In case there was an error submitting the SMS, a refund will be requested from the OCS.

If online charging is enabled for MO submissions, but the subscriber is out of credit, the initial MESSAGE will be rejected with a 402 response. If there was a problem interacting with the OCS, for example if the CreditControlRequest timed out, a 403 will be sent as the response instead.

