This page presents illustrative flows for the MT SMS delivery path.

About SMS delivery

The MT Delivery path has the IP-SM-GW invoked from the SMS-C. The SMS-C thinks it is signalling an MSC, but is actually signalling the IP-SM-GW.

The Sentinel IP-SM-GW attempts to deliver an SMS over the IMS network (using SIP) or the circuit-switched network (using MAP) depending on the following factors:

  1. the terminating UE is IMS Registered, and

  2. indicates that it supports receipt of SMS over IP during registration

  3. the content of the DeliveryOrder configuration field in the Shared Configuration Profile, which determines the preference for access network when delivering an SMS.

The product supports four delivery orders:

  1. PS (packet-switched/IMS) then CS (circuit-switched) - meaning that PS is first attempted, and if unsuccessful CS is attempted

  2. CS then PS - meaning that CS is first attempted, and if unsuccessful PS is attempted

  3. PS only - meaning that CS is not used

  4. CS only - meaning that PS is not used

Note PS then CS is the default delivery order

If delivery through either access is successful, the IP-SM-GW acknowledges the SMS-C. If delivery fails the IP-SM-GW sends an error response to the SMS-C. The IP-SM-GW may report the outcome of the final attempt to deliver the SMS by sending a MAP ReportSM_DeliveryStatus to the HLR.

When using PS then CS, the IP-SM-GW will attempt to deliver by PS if the destination user is IMS registered, and indicates support for receipt of SMS over IP. Assuming these two conditions are met, it will attempt to deliver the SMS via PS, and will try CS if:

  1. there was a timeout waiting for a response

  2. the SIP Message request containing the RP_DATA was responded to with an error response, and that error response was not an RP-Error whose cause code matched a configured RPErrorFallbackAvoidanceCodes value

When using CS then PS, the IP-SM-GW will attempt to deliver the SMS via the CS network. It will try to use the PS network if:

  1. the MAP MT Forward SM it sends towards the MSC/SGSN times out, or

  2. the MSC replies with an error response, and that error response is not a SM-DeliveryFailure whose Delivery Failure Case is configured to stop fallback to PS Delivery (as per DeliveryFallbackAvoidanceCodes)

  3. the destination user is both IMS registered and indicates support for receipt of SMS over IP

For details related to the features involved refer to Mobile Terminated Features in the Administration guide. When delivering via the CS network, TCAP Application Context Negotiation may occur.

Flows for SMS delivery

In the scenarios on this page, "Bob" is the receiver of the SMS.

Routing Information for Short Message flows

When the SMS-C attempts to deliver a set of one or more Short Messages, it first queries via the Send Routing Info for Short Message operation.

On initial registration, the IP-SM-GW informs the HLR that an IP-SM-GW is present, and sets it to be active.

sri-sm-flow

If the HLR responds to the SRI_SM with an AbsentSubscriber user error, the correlation IMSI is generated and stored without CS routing information.

sri-sm-absent-subscriber-flow

Forward Short Message flows

Now that the SMSC has a successful SRI for SM response, it can deliver Short Messages.

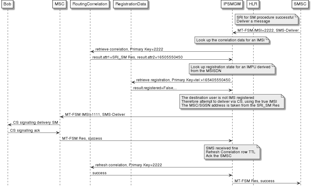
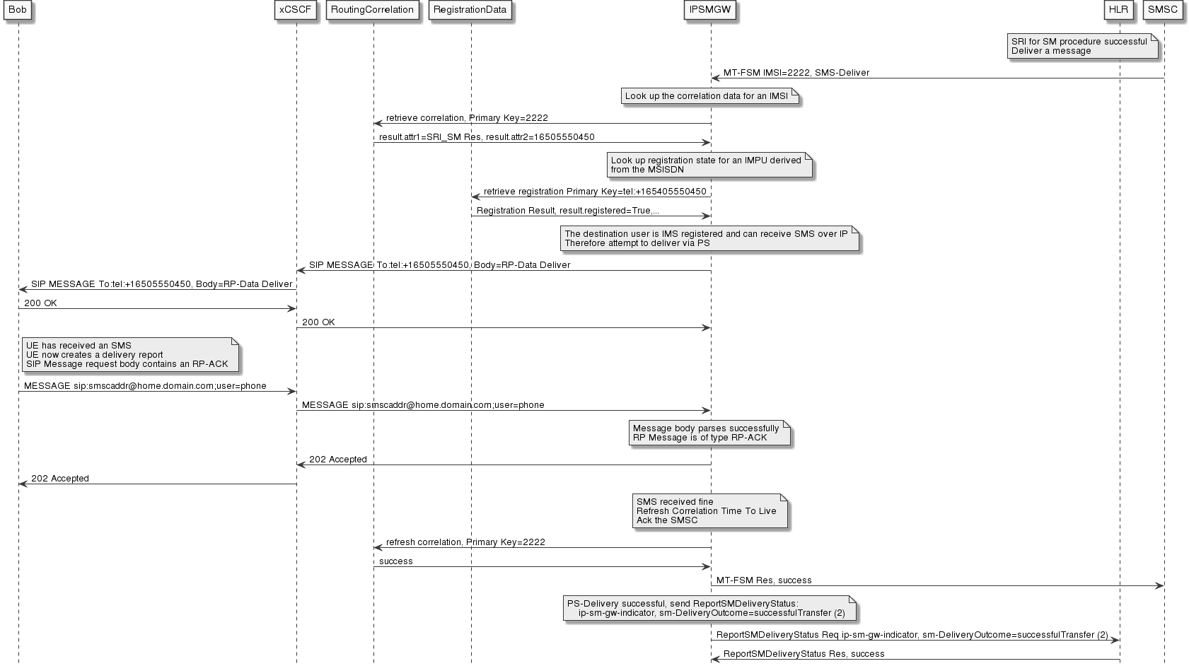
The first case shows the behaviour for PS then CS delivery (the default delivery order). The destination user is registered on the PS network, and receives the SMS appropriately. As a side note, this flow would also occur if the IP-SM-GW is configured for PS only delivery, or the correlation data did not include CS routing info as would follow from the AbsentSubscriber case in the Routing Information for Short Message flows above.

mt-fsm-user-ps-registered

In the case that the IP-SM-GW is configured for PS then CS delivery, and the destination user is not IMS Registered (or is IMS registered but does not support receipt of SMS over IP), the IP-SM-GW delivers via CS. As a side note, the same flow results if the product is configured as CS only.

mt-fsm-user-ps-not-registered

This flow illustrates the use of the Sh SubscribeNotificationRequest. In this flow, the the product is configured with the default delivery order (PS then CS). The destination user is IMS registered (indicating support for SMS over IP), but the IMS delivery fails. The IP-SM-GW then attempts a CS delivery. Depending on the reason why the IMS delivery fails the IP-SM-GW may request a notification for UE reachability for IP from the HSS. For the precise cases the notification is requested, please refer to Requesting a UE Reachability for IP Notification.

mt-fsm-user-ps-error-then-cs

This flow illustrates the product configured for CS then PS delivery, where the CS delivery indicates a suitable error code for attempting delivery via PS. The destination user is PS registered (indicating support for SMS over IP):

mt-fsm-cs-then-ps

Previous page Next page