Purpose |
This session plan is triggered for a Voice session initiated via 3rd party call setup. Sentinel provides an HTTP interface for 3rd party call setup, so this session plan is triggered on receipt of an HTTP GET or HTTP POST request. |
|---|---|
Feature Endpoint API |
sentinel-ss7-spi |
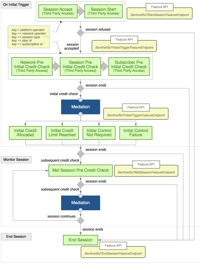
The following diagram is a visual representation of the session plan. It shows:
-
the points-in-session where Sentinel will search for a feature execution script to run (the green boxes)
-
the most important points where Sentinel will make a decision about how the session should be processed further (the grey diamonds)
-
the points where Sentinel will delegate to the mediation layer to interact with an OCS (the blue mediation boxes): see Session Plans for the Mediation Layer for more details.
The points-in-session for this session plan are described in detail below the diagram.
Feature script execution points
Below are details of these points-in-session:
|
|
For feature script execution points available in the mediation layer (the dark blue box): see Session Plans for the Mediation Layer. |
On initial trigger …
The three major tasks Sentinel does on the first message of a new session (the initial trigger) are:
-
decide if the new session should be accepted for processing
-
if the new session is accepted, analyse the initial trigger and classify the session
-
do an initial credit check by querying the OCS for this session.
Should the session be accepted?
| Point in Session | Execution Point Name | Feature Endpoint | Trigger Object | Trigger Activity |
|---|---|---|---|---|
Session Accept |
ThirdPartyAccess_SessionAccept |
SentinelSs7StartSessionFeatureEndpoint |
HttpRequest (Event) |
IncomingHttpRequestActivity |
Session Start |
ThirdPartyAccess_SessionStart |
SentinelSs7StartSessionFeatureEndpoint |
HttpRequest (Event) |
IncomingHttpRequestActivity |
Suggested role/purpose of features that run at this feature script execution point
Features that run at this execution point should analyse properties of the incoming HTTP request and determine if the request for a third part call setup should be accepted, or rejected. Properties of the HTTP request can also be used to determine the network operator. If the session is accepted, then Sentinel generates a CAP2InitialDPArg that corresponds to HTTP request. Subsequent features run within the context of the CAP2InitialDPArg.
… analyse the initial trigger …
| Point in Session | Execution Point Name | Feature Endpoint | Trigger Object | Trigger Activity |
|---|---|---|---|---|
Network Pre Initial Credit Check |
ThirdPartyAccess_NetworkPreCreditCheck |
SentinelSs7InitialTriggerFeatureEndpoint |
CAP2InitialDPArg (CGIN arg pojo) |
IncomingHttpRequestActivity |
Session Pre Initial Credit Check |
ThirdPartyAccess_SessionPreCreditCheck |
SentinelSs7InitialTriggerFeatureEndpoint |
CAP2InitialDPArg (CGIN arg pojo) |
IncomingHttpRequestActivity |
Subscriber Pre Initial Credit Check |
ThirdPartyAccess_SubscriberPreCreditCheck |
SentinelSs7InitialTriggerFeatureEndpoint |
CAP2InitialDPArg (CGIN arg pojo) |
IncomingHttpRequestActivity |
Suggested role/purpose of features that run at this feature script execution point
Features that run at this execution point should analyse the CAP2InitialDPArg and classify this session. The three execution points allow you to select feature execution scripts in phases, as you further classify details of the session. For example: the first execution point can select a feature execution script that is particular to the network operator; the next execution point can select a feature execution script that is particular to the session type; and the last execution point can select a feature execution script that is particular to the plan and subscription ids.
… take actions based on the outcome of the initial credit check …
| Point in Session | Execution Point Name | Feature Endpoint | Trigger Object | Trigger Activity |
|---|---|---|---|---|
Initial Credit Allocated |
ThirdPartyAccess_CreditAllocatedPostCC |
SentinelSs7InitialTriggerFeatureEndpoint |
CAP2InitialDPArg (CGIN arg pojo) |
IncomingHttpRequestActivity |
Initial Credit Limit Reached |
ThirdPartyAccess_CreditLimitReachedPostCC |
SentinelSs7InitialTriggerFeatureEndpoint |
CAP2InitialDPArg (CGIN arg pojo) |
IncomingHttpRequestActivity |
Initial Control Not Required |
ThirdPartyAccess_ControlNotRequiredPostCC |
SentinelSs7InitialTriggerFeatureEndpoint |
CAP2InitialDPArg (CGIN arg pojo) |
IncomingHttpRequestActivity |
Initial Credit Failure |
ThirdPartyAccess_OCSFailurePostCC |
SentinelSs7InitialTriggerFeatureEndpoint |
CAP2InitialDPArg (CGIN arg pojo) |
IncomingHttpRequestActivity |
Suggested role/purpose of features that run at this feature script execution point
Features that run at this execution point should decide what will happen to this session based on the outcome of the initial credit check.
Monitoring the session …
Sentinel monitors the session by exchanging messages with the switch and updating the credit allocated for this session with the OCS.
…before each credit update…
| Point in Session | Execution Point Name | Feature Endpoint | Trigger Object | Trigger Activity |
|---|---|---|---|---|
Mid Session Pre Credit Check |
MidSession |
SentinelSs7MidSessionFeatureEndpoint |
CCInitialDPArg (CGIN arg pojo) |
CCDialog |
Suggested role/purpose of features that run at this feature script execution point
Features that run at this execution point may inject behaviour(related to SS7) before Sentinel defers to the mediation layer for a subsequent credit update.
Ending the session …
A session may end for many reasons (a subscriber hangs up a call, there is no credit and so on).
… on session end
| Point in Session | Execution Point Name | Feature Endpoint | Trigger Object | Trigger Activity |
|---|---|---|---|---|
End Session |
EndSession |
SentinelSs7EndSessionFeatureEndpoint |
CCInitialDPArg (CGIN arg pojo) |
CCDialog |
Suggested role/purpose of features that run at this feature script execution point
Features that run at this execution point may inject behaviour, such as sending notifications, when a session ends.
