Purpose |
This session plan is triggered on receipt of a new Credit Control Request |
|---|---|
Feature Endpoint API |
sentinel-diameter-spi |
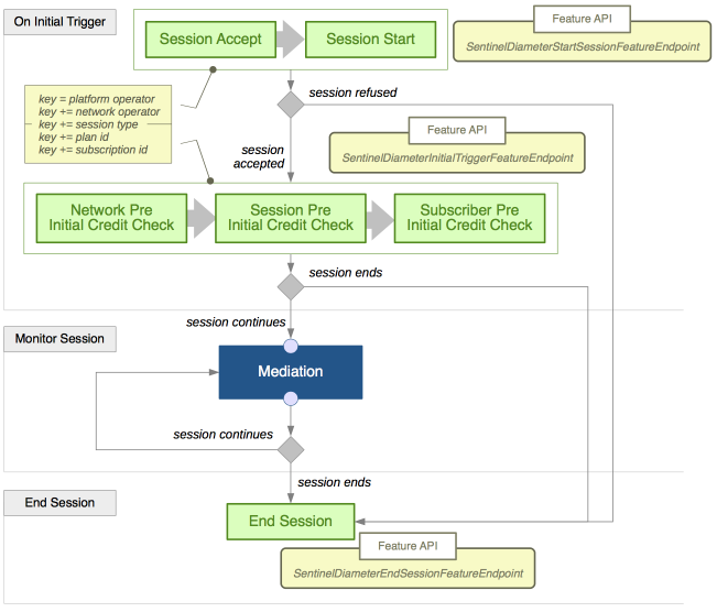
The following diagram is a visual representation of the session plan. It shows:
-
the points-in-session where Sentinel will search for a feature execution script to run (the green boxes)
-
the most important points where Sentinel will make a decision about how the session should be processed further (the grey diamonds)
-
the points where Sentinel will delegate to the mediation layer to interact with an OCS (the blue mediation boxes) — see: Session Plans for the Mediation Layer for more details.
Feature script execution points
Below are descriptions of these feature script execution points:
|
|
For feature script execution points available in the mediation layer (the dark blue box) see: Sentinel Mediation Layer. |
On initial trigger …
The three major tasks Sentinel does on the first message of a new session (the initial trigger) are:
-
decide if the new session should be accepted for processing
-
if the new session is accepted, analyse the initial trigger and classify the session
-
do an initial credit check by querying the OCS for this session.
Should the session be accepted?
| Point in session | Execution point name | Feature endpoint | Trigger object | Trigger activity |
|---|---|---|---|---|
Session Accept |
DiameterAccess_SessionAccept |
SentinelDiameterStartSessionFeatureEndpoint |
CreditControlRequest (Event) |
RoServerSessionActivity |
Session Start |
DiameterAccess_SessionStart |
SentinelDiameterStartSessionFeatureEndpoint |
CreditControlRequest (Event) |
RoServerSessionActivity |
Suggested role/purpose of features that run at this feature script execution point
Features that run at this execution point should analyse the initial Credit-Control-Request and decide if the new session should be accepted, or rejected. Properties of the Credit-Control-Request can also be used to determine the network operator and the session type.
… analyse the initial trigger …
| Point in session | Execution point name | Feature endpoint | Trigger object | Trigger activity |
|---|---|---|---|---|
Network Pre Initial Credit Check |
DiameterAccess_NetworkPreCreditCheck |
SentinelDiameterInitialTriggerFeatureEndpoint |
CreditControlRequest (Event) |
RoServerSessionActivity |
Session Pre Initial Credit Check |
DiameterAccess_SessionPreCreditCheck |
SentinelDiameterInitialTriggerFeatureEndpoint |
CreditControlRequest (Event) |
RoServerSessionActivity |
Subscriber Pre Initial Credit Check |
DiameterAccess_SubscriberPreCreditCheck |
SentinelDiameterInitialTriggerFeatureEndpoint |
CreditControlRequest (Event) |
RoServerSessionActivity |
Features that run at this execution point should analyse the initial Credit-Control-Request and classify this session. The three execution points allow you to select feature execution scripts in phases, as you further classify details of the session. For example; the first execution point can select a feature execution script that is particular to the network operator; the next execution point can select a feature execution script that is particular to the session type; and the last execution point can select a feature execution script that is particular to the plan and subscription ids.
Monitoring the session …
Sentinel will monitor the session by using the mediation layer to pass requests to the OCS. There are no mid-session feature script execution points for this session plan.
Ending the session …
A session may end for many reasons (credit control is not required, there is no credit available and so on).
… on session end
| Point in session | Execution point name | Feature endpoint | Trigger object | Trigger activity |
|---|---|---|---|---|
End Session |
DiameterCharging_EndSession |
SentinelDiameterEndSessionFeatureEndpoint |
CreditControlRequest (Event) |
RoServerSessionActivity |
Suggested role/purpose of features that run at this feature script execution point
Features that run at this execution point may inject behaviour, such as sending notifications, when a session ends.
