This guide describes how to deploy, manage and maintain OCSS7 - OpenCloud’s SS7 Stack.

This document assumes a working knowledge of SS7 and SIGTRAN, as well as some familiarity with the administration of Linux systems and Java applications.

Topics

This document includes the following topics:

Topic Contains

About OCSS7

An overview of OCSS7, including features and architecture

Quick Start

A step-by-step setup guide from packages through a test dialog, ignoring production-grade details

Installing the SGC

SGC installation in detail, including production-grade features and tuning

Configuring the OCSS7 SGC

Configuration options for startup and runtime operations

Operational State and Instance Management

Monitoring OCC7’s operational state

Command-Line Management Console

Driving OCCS7 from the command line

SGC TCAP Stack

Use of OCSS7 with OpenCloud’s CGIN Connectivity Pack

More information

About OCSS7

What is OCSS7?

OCSS7 provides SS7 network connectivity to OpenCloud products, including the Rhino CGIN RA and the OpenCloud Scenario Simulator. It does this by implementing a set of SS7 and related SIGTRAN protocols. The current version supports M3UA, ITU-T SCCP, and ITU-T TCAP, and can act as an M3UA Application Server connected either to an M3UA Signalling Gateway or to another Application Server as an IP Server Process.

Main features

OCSS7 offers the following main features:

  • Provides IN network connectivity to OpenCloud’s CGIN and Scenario Simulator

  • SIGTRAN M3UA communication with Signalling Gateways and/or IPSP peers

  • Cluster deployment — SGC may be deployed in a cluster where multiple SGC instances cooperate and represent a single Signalling Point Code.

Supported specifications

Specification Comment

RFC 4666

M3UA (ASP and IPSP functionality)

ITU-T Q.711-Q.714

SCCP (excluding segmentation of LUDT)

ITU-T Q.771-Q.774

TCAP (constrained to features supported by the TCAP SPI interface provided by the CGIN RA)

More details on supported RFCs, see the OCSS7 Compliance Matrix.

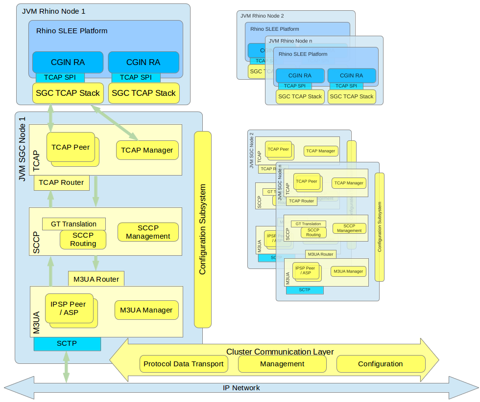
Architecture

OCSS7 is composed of two main user-visible components:

  • the Signalling Gateway Client (SGC) TCAP Stack (frontend), automatically deployed as part of the Rhino CGIN RA, and

  • the SGC (backend), deployed as one or more separate processes.

After initialization, the TCAP Stack (frontend) registers with a preconfigured SSN at the SGC instance, and allows the CGIN RA to accept and initiate TCAP dialogs. Multiple TCAP Stack (frontend) instances representing the same SSN can be connected to the SGC instance (backend); in this case all incoming traffic will be load balanced among them.

The SGC provides IN connectivity for exactly one Point Code. Typically, the SGC is deployed as a cluster of at least two instances to meet standard carrier-grade, high-availability requirements. This manual primarily concerns itself with the OCSS7 SGC, as the TCAP stack component within CGIN RA is managed as part of CGIN.

Below is a high-level diagram followed by descriptions of the main components of the OCSS7 stack. The OCSS7 stack components are yellow. Components that are provided by the Rhino platform, CGIN, or the operating system environment are blue.

architectural overview

SGC Subsystems overview

All SGC nodes in the cluster represent a single logical system with a single PC (SS7 Point Code). Each SGC cluster node instantiates all stack layers and subsystems, which coordinate with each other to provide a single logical view of the cluster.

The major SS7 SGC subsystems are:

  • Configuration Subsystem — plays a central role in managing the life cycle of all processing objects in the SGC Stack. The Configuration Subsystem is distributed, so an object on any cluster node may be managed from every other cluster node. Configuration is exposed through a set of JMX MBeans which allow manipulation of the underlying configuration objects

  • TCAP Layer — manages routing and load balancing of TCAP messages to appropriate Rhino CGIN RAs (through registered TCAP Stacks)

  • SCCP Layer — responsible for routing SCCP messages, GT translation, and managing internal and external subsystem availability states

  • M3UA Layer — establishes and manages the SG, IPSP connectivity, and AS state.

Internally, all layers use Cluster Communication subsystems to distribute management state and configuration data, to provide a single logical view of the entire cluster. Irrespective of which cluster node receives or originates an SS7 message, that message is transported to the appropriate cluster node for processing (by the Rhino CGIN RA) or for further sending using one of the nodes' established SCTP associations.

SGC Deployment model

The SGC cluster physical deployment model is independent from Rhino cluster deployment. That is, SGC nodes can be deployed on separate hosts than Rhino nodes OR share the same machines.

Management tools

The SGC installation package provides a CLI management console that exposes a set of CRUD commands that are used to configure the SGC cluster and observe its runtime state. SGC cluster configuration and runtime state can be managed from each and every node; there is no need to connect separately to each node. As the SGC exposes a standard Java JMX management interface, users are in no way constrained to provided tools and are free to create custom management clients to serve their particular needs.

The SGC also provides an SNMP agent, exposing SGC-gathered statistics and Alarm notifications (Traps) through the SNMP protocol.

The TCAP stack component installed as part of the Rhino CGIN RA is managed using the usual Rhino and CGIN RA management facilities.

Quick Start

This section provides a step-by-step walk through basic OCSS7 setup from unpacking software packages through running test traffic. The end result is a functional OCSS7 network suitable for basic testing. For production installations and installation reference material please see Installing the SGC.

Introduction

In this walk-through we will be:

  • setting up two OCSS7 clusters, each with a single SGC node, and

  • running one of the example IN scenarios through the network using the OpenCloud Scenario Simulator.

To complete this walk-through you will need the:

These instructions should be followed on a test system which:

  • runs Linux,

  • has SCTP support, and

  • is unlikely to be hampered by local firewall or other security restrictions.

Finally, you will need to make sure that the JAVA_HOME environment variable is set to the location of your Oracle Java 7 JDK installation.

The Plan

We will set up two clusters, each with a single node, both running on our single test system. At the M3UA level:

  • cluster 1 will use Point Code 1

  • cluster 2 will use Point Code 2

  • there will be one Application Server (AS) with routing context 2

  • there will be one SCTP association between the two nodes

We will test the network using two OpenCloud Scenario Simulators:

  • Simulator 1 will:

    • connect to cluster 1

    • use SSN 101

    • use GT 1234

  • Simulator 2 will:

    • connect to cluster 2

    • use SSN 102

    • use GT 4321

Routing between the two simulators will be via Global Title translation.

One we are happy that the network is operational we will test it by running one of the example scenarios shipped with the IN Scenario Pack for the Scenario Simulator.

SGC installation

We will now install two SGC clusters, each containing one node:

1

Unpack the SGC archive file
unzip ocss7-package-VERSION.zip

(replacing ocss7-package-VERSION.zip with the correct file name).

This creates the distribution directory, ocss7-X.X.X.X, in the current working directory.

Example:

$ unzip ocss7-package-1.0.1.3.zip
Archive:  ocss7-package-1.0.1.3.zip
   creating: ocss7-1.0.1.3/
  inflating: ocss7-1.0.1.3/CHANGELOG
  inflating: ocss7-1.0.1.3/README
   creating: ocss7-1.0.1.3/config/
   creating: ocss7-1.0.1.3/doc/
   creating: ocss7-1.0.1.3/license/
   creating: ocss7-1.0.1.3/logs/
   creating: ocss7-1.0.1.3/var/
  inflating: ocss7-1.0.1.3/config/SGC.properties
  inflating: ocss7-1.0.1.3/config/SGC_bundle.properties.sample
  inflating: ocss7-1.0.1.3/config/hazelcast.xml.sample
  inflating: ocss7-1.0.1.3/config/log4j.dtd
  inflating: ocss7-1.0.1.3/config/log4j.test.xml
  inflating: ocss7-1.0.1.3/config/log4j.xml
  inflating: ocss7-1.0.1.3/config/sgcenv
  inflating: ocss7-1.0.1.3/license/LICENSE.guava.txt
  inflating: ocss7-1.0.1.3/license/LICENSE.hazelcast.txt
  inflating: ocss7-1.0.1.3/license/LICENSE.log4j.txt
  inflating: ocss7-1.0.1.3/license/LICENSE.netty.txt
  inflating: ocss7-1.0.1.3/license/LICENSE.slf4j.txt
  inflating: ocss7-1.0.1.3/license/LICENSE.snmp4j.txt
   creating: ocss7-1.0.1.3/bin/
  inflating: ocss7-1.0.1.3/bin/sgc
  inflating: ocss7-1.0.1.3/bin/sgcd
  inflating: ocss7-1.0.1.3/bin/sgcd-solaris
  inflating: ocss7-1.0.1.3/bin/sgckeygen
  inflating: ocss7-1.0.1.3/sgc.jar
   creating: ocss7-1.0.1.3/lib/
  inflating: ocss7-1.0.1.3/lib/apache-log4j-extras-1.2.17.jar
  inflating: ocss7-1.0.1.3/lib/guava-14.0.1.jar
  inflating: ocss7-1.0.1.3/lib/hazelcast-2.6.5.jar
  inflating: ocss7-1.0.1.3/lib/jsr305-1.3.9.jar
  inflating: ocss7-1.0.1.3/lib/log4j-1.2.17.jar
  inflating: ocss7-1.0.1.3/lib/netty-buffer-4.0.13.jar
  inflating: ocss7-1.0.1.3/lib/netty-codec-4.0.13.jar
  inflating: ocss7-1.0.1.3/lib/netty-codec-http-4.0.13.jar
  inflating: ocss7-1.0.1.3/lib/netty-common-4.0.13.jar
  inflating: ocss7-1.0.1.3/lib/netty-handler-4.0.13.jar
  inflating: ocss7-1.0.1.3/lib/netty-transport-4.0.13.jar
  inflating: ocss7-1.0.1.3/lib/slf4j-api-1.7.7.jar
  inflating: ocss7-1.0.1.3/lib/slf4j-log4j12-1.7.7.jar
  inflating: ocss7-1.0.1.3/lib/snmp4j-2.2.2.jar
  inflating: ocss7-1.0.1.3/lib/snmp4j-agent-2.0.10a.jar
   creating: ocss7-1.0.1.3/cli/
  inflating: ocss7-1.0.1.3/cli/sgc-cli.sh
   creating: ocss7-1.0.1.3/cli/conf/
   creating: ocss7-1.0.1.3/cli/lib/
  inflating: ocss7-1.0.1.3/cli/conf/cli.properties
  inflating: ocss7-1.0.1.3/cli/conf/log4j.xml
  inflating: ocss7-1.0.1.3/cli/lib/commons-cli-1.2.jar
  inflating: ocss7-1.0.1.3/cli/lib/commons-collections-3.2.1.jar
  inflating: ocss7-1.0.1.3/cli/lib/commons-lang-2.6.jar
  inflating: ocss7-1.0.1.3/cli/lib/jline-1.0.jar
  inflating: ocss7-1.0.1.3/cli/lib/log4j-1.2.17.jar
  inflating: ocss7-1.0.1.3/cli/lib/ocss7-cli.jar
  inflating: ocss7-1.0.1.3/cli/lib/ocss7-remote-1.0.1.3.jar
  inflating: ocss7-1.0.1.3/cli/lib/slf4j-api-1.7.7.jar
  inflating: ocss7-1.0.1.3/cli/lib/slf4j-log4j12-1.7.7.jar
  inflating: ocss7-1.0.1.3/cli/lib/velocity-1.7.jar
  inflating: ocss7-1.0.1.3/cli/sgc-cli.bat
   creating: ocss7-1.0.1.3/doc/mibs/
  inflating: ocss7-1.0.1.3/doc/mibs/COMPUTARIS-MIB.txt
  inflating: ocss7-1.0.1.3/doc/mibs/CTS-SGC-MIB.txt

2

Create SGC node PC1-1’s installation
mv ocss7-X.X.X.X/ PC1-1

Example:

mv ocss7-1.0.1.3/ PC1-1
Tip This creates the installation for our first SGC node. In this example we are following an SGC naming convention which lists the point code first and the node within the SGC cluster after a hyphen. During this walk-through the number after the hyphen will always be 1, but this convention provides space to expand if you wish add additional nodes after completing the walk through.

3

Create SGC node PC2-1’s installation
cp -a PC1-1 PC2-1

We now have two SGC nodes with no configuration. The next step is to set up their cluster configuration.

SGC cluster membership configuration

We will now do the cluster membership configuration for our two SGC nodes/clusters, which for a single node cluster simply means setting the ss7.instance name. We shall set each ss7.instance name to match the name of the node’s installation directory. Later on, during SS7 configuration, this instance name will be used to specify which node in the cluster certain configuration elements (such as SCTP endpoints) are associated with.

1

Give node PC1-1 its identity

Edit the file PC1-1/config/SGC.properties and set ss7.instance to PC1-1. When you are done the file should look like this:

# SGC instance node name
ss7.instance=PC1-1
# Path to the Hazelcast config file
hazelcast.config.file=config/hazelcast.xml
# Default Hazelcast group name
#hazelcast.group=abc123

#path where sgc data file should be stored
sgc.data.dir=var

2

Give node PC2-1 its identity

Edit the file PC2-1/config/SGC.properties and set ss7.instance to PC2-1. When you are done the file should look like this:

# SGC instance node name
ss7.instance=PC2-1
# Path to the Hazelcast config file
hazelcast.config.file=config/hazelcast.xml
# Default Hazelcast group name
#hazelcast.group=abc123

#path where sgc data file should be stored
sgc.data.dir=var
Tip

For clusters with multiple nodes the hazelcast.group must be set, see the installation reference. When left unconfigured, as we have done here, each node will create a unique group for itself, so we may be confident that our two nodes will not start up and attempt to cluster with each other.

If you wish to try adding a second node to one of the clusters after completing this walk-through you may wish to set the hazelcast.group to some value now. Any distinct values will do, for example, PC1 and PC2 would fit well with the naming convention used throughout this walk-through.

Starting the clusters

We will now start the two SGC clusters.

1

Check JAVA_HOME

Make sure your JAVA_HOME environment variable points to an Oracle Java 7 JDK. Example:

$ echo $JAVA_HOME
/opt/jdk1.7.0_51/

2

Start node PC1-1
./PC1-1/bin/sgc start

If all is well, you should see:

SGC starting - daemonizing ...
SGC started successfully

3

Change the management port for node PC2-1

Edit the file PC2-1/config/sgcenv and change the JMX_PORT setting to 50121.

The JXM_PORT is the management port to which the command line management console will connect. It is not normally necessary to change this setting, but we must since we are running multiple nodes on a single system and they cannot both bind to the same port.

Tip Throughout this walk-through we will need a number of ports for different things. Any unique port numbers may be used, but in this walk-through we will be using a convention of PREFIX CLUSTER NODE for port number creation, where prefixes are assigned by function. For management ports we’re adopting the prefix 501, therefore node PC1-1 has management port 50111, and node PC2-1 has management port 50121. If we were to add a second node the PC2’s cluster later on we would assign it 50122.

4

Start node PC2-1
./PC2-1/bin/sgc start

If all is well, you should see:

SGC starting - daemonizing ...
SGC started successfully

If the SGC start command reported any errors please double check your JAVA_HOME environment variable and make sure that nothing has already bound the management ports 50111 and 50121. If these ports are already in use on your system you may simply change them to something else and make a note of the value for later use.

Connect the management console

We now have two running OCSS7 clusters with blank configuration. The configuration we have done so far was done on a per-node basis using configuration files, but this does no more than give a node the minimal configuration it needs to boot and become a cluster member. The rest of our SGC configuration will now be done using the Command-Line Management Console. Configuration done in this manner becomes cluster-wide configuration which is automatically propagated to and saved by every other cluster node, although for our single-node clusters that detail will not be particularly relevant.

It is recommended that you start one management console per node for this walk-through, however, if your system is low on RAM you may wish to start and stop these consoles as required.

1

Start the mangement console for PC1-1
./PC1-1/cli/sgc-cli.sh --port 50111

Example:

$ ./PC1-1/cli/sgc-cli.sh --port 50111
Preparing to start SGC CLI ...
Checking environment variables
[JAVA_HOME]=[/opt/jdk1.7.0_51/]
[SGC_HOME]=[/home/user/ocss7/temp/PC1-1/cli]
Environment is OK!
+---------------------------Environment--------------------------------+
SGC_HOME: /home/user/ocss7/temp/PC1-1/cli
JAVA: /opt/jdk1.7.0_51/
JAVA_OPTS: -Dlog4j.configuration=file:/home/user/ocss7/temp/PC1-1/cli/conf/log4j.xml -Dsgc.home=/home/user/ocss7/temp/PC1-1/cli
+----------------------------------------------------------------------+
SGC[127.0.0.1:50111]>

Here we can see the management console’s prompt, which identifies the node to which it is connected by host and port.

2

Start the management console for PC2-1
./PC2-1/cli/sgc-cli.sh --port 50121

Example:

$ ./PC2-1/cli/sgc-cli.sh --port 50121
Preparing to start SGC CLI ...
Checking environment variables
[JAVA_HOME]=[/opt/jdk1.7.0_51/]
[SGC_HOME]=[/home/user/chrisa/temp/PC2-1/cli]
Environment is OK!
+---------------------------Environment--------------------------------+
SGC_HOME: /home/user/chrisa/temp/PC2-1/cli
JAVA: /opt/jdk1.7.0_51/
JAVA_OPTS: -Dlog4j.configuration=file:/home/user/chrisa/temp/PC2-1/cli/conf/log4j.xml -Dsgc.home=/home/user/chrisa/temp/PC2-1/cli
+----------------------------------------------------------------------+
SGC[127.0.0.1:50121]>
Tip

The management console supports tab completion and suggestions. If you hit tab while in the console it will complete the command, parameter, or value as best it can. If the console is unable to complete the command, parameter, or value entirely because there are multiple completion choices then it will display the available choices.

Tip You can exit the management console either by hitting ctrl-d or entering the quit command.

General configuration

General Configuration is that which is fundamental to the cluster and the nodes within it. For our purposes this means:

  • setting the local Point Codes for the clusters,

  • setting the basic communication attributes of each node.

The basic communication attributes of each node are used to control:

  • payload message transfer between SGCs within the cluster; and

  • communication with client TCAP stacks running in Rhino or the Scenario Simulator.

Tip The distinction between clusters and nodes is about to become apparent because each cluster has exactly one local Point Code for which it provides services and which is set once for the entire cluster. In contrast, each node must be defined and given its own basic communication configuration.

1a

Set the Point Code for PC1-1’s cluster to 1

Within the management console for PC1-1 run:

modify-parameters: sp=1

Example:

SGC[127.0.0.1:50111]> modify-parameters: sp=1
OK parameters updated.

1b

Set the Point Code for PC2-1’s cluster to 2

Within the management console for PC2-1 run:

modify-parameters: sp=2

Example:

SGC[127.0.0.1:50121]> modify-parameters: sp=2
OK parameters updated.

2a

Configure node PC1-1’s basic communication attributes

Within the management console for PC1-1 run:

create-node: oname=PC1-1, switch-local-address=127.0.0.1, switch-port=11011, stack-data-port=12011, stack-http-port=13011, enabled=true

Example:

SGC[127.0.0.1:50111]> create-node: oname=PC1-1, switch-local-address=127.0.0.1, switch-port=11011, stack-data-port=12011, stack-http-port=13011, enabled=true
OK node created.
Warning The value given to oname above must exactly match the value of ss7.instance which was set in SGC cluster membership configuration. If the values are different the running node will assume this configuration is not intended for it, but for some other cluster node.

This command configures network communication for:

  • message passing between SGC cluster members, through the attributes starting with switch-; and

  • communication with client TCAP stacks such as Rhino or the Scenario Simulator, through the attributes starting with stack-.

Tip There are two attributes not specified in this command,stack-data-address and stack-http-address, which control the addresses used for client TCAP stack communications. These have been left to default to the value of switch-local-address because we are running everything on a single system. A typical production installation would partition the two traffic types by having one value for switch-local-address, and a different value shared between stack-data-address and stack-http-address. See Network Architecture Planning and the node configuration attributes for details.

2b

Configure node PC2-1’s basic communication attributes

Within the management console for PC2-1 run:

create-node: oname=PC2-1, switch-local-address=127.0.0.1, switch-port=11021, stack-data-port=12021, stack-http-port=13021, enabled=true
Tip This command differs from the previous command in that the ports have been carefully chosen not to conflict with those of the other SGC process. This is only necessary because all the SGC processes are running on a single test system in this walk through. Typical production installations, where each host has only one SGC node running on it, could omit the ports entirely and use the default values on every node.

Example:

SGC[127.0.0.1:50121]> create-node: oname=PC2-1, switch-local-address=127.0.0.1, switch-port=11021, stack-data-port=12021, stack-http-port=13021, enabled=true
OK node created.
Warning The value given to oname above must exactly match the value of ss7.instance which was set in SGC cluster membership configuration. If the values are different the running node will assume this configuration is not intended for it, but for some other cluster node.

Of the attributes we set above only the switch-local-address and stack-http-port settings are required for future configuration; we’ll use them to configure the Scenario Simulators.

Tip The create-node command is discussed above in the context of configuring the basic communication attributes to be used, but it also creates a node configuration object which can be enabled or disabled and for which the current state can be seen when using the display-node command. It has been discussed this way because some configuration must be provided, no matter what your configuration. If it was not necessary to provide some configuration then the SGC could simply automatically detect and add cluster nodes as they come online.

M3UA configuration

We will now begin configuring the M3UA layer of our network. There are a number of ways this can be done, but for the purposes of this walk-through we will use:

  • a single Application Server (AS) between the two instances,

  • the cluster for Point Code 1 as a client (in IPSP mode),

  • the cluster for Point Code 2 as a server (in IPSP mode), and

  • one SCTP association between the two nodes.

At a high level the procedure we’re about to follow will:

  • define the Application Server (AS) on each cluster,

  • define routes to our destination Point Codes through the defined AS,

  • define the SCTP connection on each node, and

  • associate the SCTP connection with the Application Server.

All the steps below are in two parts, the part "a" commands must be run on the management console connected to node PC1-1 and the part "b" commands must be run on the management console connected to node PC2-1. If this becomes confusing please check the examples given, which will indicate the correct management console by the port number in the prompt.

Tip Those familiar with M3UA will note that Single Exchange is used. The SGC does not support double exchange.

1a

Define the Application Server for PC1-1

Create the AS with traffic-maintenance-role=ACTIVE and Routing Context 2:

create-as: oname=PC2, traffic-maintenance-role=ACTIVE, rc=2, enabled=true

Example:

SGC[127.0.0.1:50111]> create-as: oname=PC2, traffic-maintenance-role=ACTIVE, rc=2, enabled=true
OK as created.

1b

Define the Application Server for PC2-1

On PC2-1 note that traffic-maintenance-role=PASSIVE:

create-as: oname=PC2, traffic-maintenance-role=PASSIVE, rc=2, enabled=true

Example:

SGC[127.0.0.1:50121]> create-as: oname=PC2, traffic-maintenance-role=PASSIVE, rc=2, enabled=true
OK as created.

2a

Define the local SCTP association’s endpoint for PC1-1
create-local-endpoint: oname=PC1-1-PC2-1, node=PC1-1, port=21121

Example:

SGC[127.0.0.1:50111]> create-local-endpoint: oname=PC1-1-PC2-1, node=PC1-1, port=21121
OK local-endpoint created.

This defines a local endpoint which will be bound to SCTP port 21121.

Tip

Naming and oname

Every configuration object has an object name field called oname. These onames serve both as user documentation and the method of referring to other configuration objects, as seen here, where the node attribute refers to our node’s oname.

It is a good idea to plan a consistent and informative naming scheme before starting. In this walk-through several strategies are used:

  • the owning cluster name is used where a cluster as a whole owns an object (the AS is named PC2 because the cluster for PC 2 is acting as the server, and therefore has the greatest claim to ownership);

  • the owning node name is used where a specific node owns an object (each node is named for itself, for example);

  • where an object connects two things (like an SCTP association end point which will be used for outgoing connections) the name is the client node followed by the server node (for example oname=PC1-1-PC2-1 above)

2b

Define the local SCTP association’s endpoint for PC2-1
create-local-endpoint: oname=PC2-1, node=PC2-1, port=22100

This defines a local endpoint which will be bound to SCTP port 22100.

Example:

SGC[127.0.0.1:50121]> create-local-endpoint: oname=PC2-1, node=PC2-1, port=22100
OK local-endpoint created.
Tip The oname here is the same as the node’s oname because the node owns this configuration object. In this walk-through we will only be using it to connect to PC1-1, but because we intend to have this node acting in the server role for SCTP we could reasonably expect more nodes from our peer cluster to connect to it, so it would be misleading to name it PC2-1-PC1-1 in the style used for step 2a.

3a

Define the local SCTP endpoint IP addresses for PC1-1

We will now define the IP address to be used by our SCTP association.

create-local-endpoint-ip: oname=PC1-1-PC2-1, ip=127.0.0.1, local-endpoint-name=PC1-1-PC2-1

Example:

SGC[127.0.0.1:50111]> create-local-endpoint-ip: oname=PC1-1-PC2-1, ip=127.0.0.1, local-endpoint-name=PC1-1-PC2-1
OK local-endpoint-ip created.

As you can see above, a local-endpoint-ip associates itself with one particular local-endpoint by setting local-endpoint-name to the oname value of the intended local-endpoint. This step is necessary because SCTP supports "multi-homing", meaning that one association can be bound to multiple local IP addresses. Typically these IP addresses would be associated with resilient physical network paths, allowing multi-homing to provide protection against network failure.

3b

Define the local SCTP endpoint IP addresses for PC2-1

Similar to 3a, above:

create-local-endpoint-ip: oname=PC2-1, ip=127.0.0.1, local-endpoint-name=PC2-1

Example:

SGC[127.0.0.1:50121]> create-local-endpoint-ip: oname=PC2-1, ip=127.0.0.1, local-endpoint-name=PC2-1
OK local-endpoint-ip created.

4a

Enable the local endpoint for PC1-1

The local endpoint was created in its default enabled=false to allow us to add local endpoint IP addresses to it. The SGC does not allow changes to enabled local endpoints to avoid unexpected service interruptions while it tears down the connection and establishes it with new configuration. We are now done modifying this configuration, so it is time to enable the local endpoint:

enable-local-endpoint: oname=PC1-1-PC2-1

Example:

SGC[127.0.0.1:50111]> enable-local-endpoint: oname=PC1-1-PC2-1
OK local-endpoint enabled.

4b

Enable the local endpoint for PC2-1
enable-local-endpoint: oname=PC2-1

Example:

SGC[127.0.0.1:50121]> enable-local-endpoint: oname=PC2-1
OK local-endpoint enabled.

5a

Define the client connection for PC1-1 to PC2-1

We will now define the SCTP association used by PC1-1, as well as some M3UA settings for the connection:

create-connection: oname=PC1-1-PC2-1, port=22100, local-endpoint-name=PC1-1-PC2-1, conn-type=CLIENT, state-maintenance-role=ACTIVE, is-ipsp=true, enabled=true

Example:

SGC[127.0.0.1:50111]> create-connection: oname=PC1-1-PC2-1, port=22100, local-endpoint-name=PC1-1-PC2-1, conn-type=CLIENT, state-maintenance-role=ACTIVE, is-ipsp=true, enabled=true
OK connection created.

The port here is the remote SCTP port to which the SGC should connect, the local IP and port information comes from the local-endpoint-name. This connection will act in all ways as a "client" connection, in that it will initiate the connection and begin the conversation. If you’re interested in the exact details please see the connection reference documentation.

5b

Define the server connection for PC2-1 from PC1-1

Similar to the above, this defines a client connection to the node, which is acting as a server:

create-connection: oname=PC1-1-PC2-1, port=21121, local-endpoint-name=PC2-1, conn-type=SERVER, state-maintenance-role=PASSIVE, is-ipsp=true, enabled=true

Example:

SGC[127.0.0.1:50121]> create-connection: oname=PC1-1-PC2-1, port=21121, local-endpoint-name=PC2-1, conn-type=SERVER, state-maintenance-role=PASSIVE, is-ipsp=true, enabled=true
OK connection created.

the port in this command is the remote port from which the connection will be initiated. It must match the configuration in node PC1-1 or the connection will not be accepted.

6a

Define the connection IP addresses for PC1-1 to PC2-1

Just as we had to define local endpoint IP addresses earlier, we must now define the remote connection IP addresses to which the node should connect:

create-conn-ip: oname=PC1-1-PC2-1, ip=127.0.0.1, conn-name=PC1-1-PC2-1

Example:

SGC[127.0.0.1:50111]> create-conn-ip: oname=PC1-1-PC2-1, ip=127.0.0.1, conn-name=PC1-1-PC2-1
OK conn-ip created.

Again, this extra step is because SCTP supports multi-homing.

6b

Define the connection IP addresses for PC2-1 from PC1-1

The compliment of step 6a, above, PC2-1 needs to know which IP addresses to expect a connection from:

create-conn-ip: oname=PC1-1-PC2-1, ip=127.0.0.1, conn-name=PC1-1-PC2-1

Example:

SGC[127.0.0.1:50121]> create-conn-ip: oname=PC1-1-PC2-1, ip=127.0.0.1, conn-name=PC1-1-PC2-1
OK conn-ip created.

The IP address here must match the local-endpoint-ip address from PC1-1 or the connection will not be accepted by PC2-1.

7a

Connect the AS to the connection on PC1-1

We must now tell the SGC that our AS should use the connection we have defined:

create-as-connection: oname=PC1-1-PC2-1, as-name=PC2, conn-name=PC1-1-PC2-1

Example:

SGC[127.0.0.1:50111]> create-as-connection: oname=PC1-1-PC2-1, as-name=PC2, conn-name=PC1-1-PC2-1
OK as-connection created.

This as-connection is necessary because one AS may use many connections, and a connection may serve many Application Servers, in an "many-to-many" relationship.

7b

Connect the AS to the connection on PC2-1
create-as-connection: oname=PC1-1-PC2-1, as-name=PC2, conn-name=PC1-1-PC2-1

Example:

SGC[127.0.0.1:50121]> create-as-connection: oname=PC1-1-PC2-1, as-name=PC2, conn-name=PC1-1-PC2-1
OK as-connection created.

8a

Define the route on PC1-1 to Point Code 2

The final step, we must now define which Destination Point Codes can be reached via our Application Server. Define a Destination Point Code for PC=2 and a route to it via our AS with the following commands:

create-dpc: oname=PC2, dpc=2
create-route: oname=PC2, as-name=PC2, dpc-name=PC2

Example:

SGC[127.0.0.1:50111]> create-dpc: oname=PC2, dpc=2
OK dpc created.
SGC[127.0.0.1:50111]> create-route: oname=PC2, as-name=PC2, dpc-name=PC2
OK route created.

8b

Define the route on PC2-1 to Point Code 1

Define a Destination Point Code for PC=1 and a route to it via our AS with the following commands:

create-dpc: oname=PC1, dpc=1
create-route: oname=PC1, as-name=PC2, dpc-name=PC1

Example:

SGC[127.0.0.1:50121]> create-dpc: oname=PC1, dpc=1
OK dpc created.
SGC[127.0.0.1:50121]> create-route: oname=PC1, as-name=PC2, dpc-name=PC1
OK route created.

General and M3UA configuration is now complete. In the next section we will check that everything is working correctly.

M3UA state inspection

You should now have two SGCs which are connected to each other at the M3UA layer. Before we move on to the upper layers of configuration we should check that everything is working as expected up to this point. If you are confident of your setup and in a hurry you can skip this section.

Please note that it is not normally necessary to check state in this exhaustive a manner, we are doing it in this step-by-step fashion to provide some familiarization with the SGC state inspection facilities and assist with troubleshooting.

Tip Most of the commands shown below show both the definition and the state of the various configuration objects they examine, and are intended for those modifying or considering modifying the configuration of the SGC. If you are interested strictly in state rather than configuration, there is a related family of commands which start with display-info- which will show extended state information without any configuration details.

1

Check the display-active-alarms command for problems

The display-active-alarms command can show problems from any aspect of the SGC’s operation. If you check it now you should see:

PC1-1

SGC[127.0.0.1:50111]> display-active-alarm:
Found 0 objects.

PC2-1

SGC[127.0.0.1:50121]> display-active-alarm:
Found 0 objects.

If, instead, you see one or more alarms, don’t worry, we’ll step through the diagnostics one by one.

2

Check the node state

If something is wrong with the node state or configuration than nothing will work. Run

display-node

on both nodes. Both nodes should say that the active state is true. If your active state is not true then either:

  • the enabled attribute is set to false, and you need to use the enable-node command to enable it; or

  • the ss7.instance values does not match the node’s oname value.

3

Check the local endpoint state

The local endpoint must be enabled and active before the connection between the nodes will work. Run:

display-local-endpoint

on both nodes. Both nodes should say that the active state is true. If the active state is not true then:

  • the enabled attribute is set to false, which can be corrected with the enable-local-endpoint command.

4

Check the connection state

The next thing to check, working up the stack, is the SCTP association. Run

display-connection

on both nodes. Both nodes should say that the active state is true. If the active state is not true then either:

  • the enabled attribute is set to false on one or the other of the nodes, and you need to use the enable-connection command to enable it;

  • there is a configuration mismatch between the nodes with regard to ports or IP addresses; or

  • the ports selected in this walk through may not work correctly due to your local operating system configuration, in which case you may need to consult Configuring network features.

It is often helpful to consult either the active alarms list or the logs when diagnosing connection issues, but that is outside the scope of this walk-through.

5

Check the AS state

The AS should be active on both nodes. Run:

display-as

on both nodes to check. The state should be listed as ACTIVE. If the state is not ACTIVE then:

  • there is a problem at a lower layer;

  • the two clusters disagree about the rc value; or

  • one of the create-as-connection commands was omitted.

6

Check the SCCP state

SCCP is the next layer up, and we have not yet configured it, but it should be able to activate and communicate with its peer at this point. Run this command on both nodes to check:

display-info-remotessninfo

This should show the following output on both nodes:

SGC[127.0.0.1:50111]> display-info-remotessninfo
Found 2 object(s):
+----------+----------+---------------+
|dpc       |ssn       |status         |
+----------+----------+---------------+
|1         |1         |ALLOWED        |
+----------+----------+---------------+
|2         |1         |ALLOWED        |
+----------+----------+---------------+

This output shows that the SCCP layers on each node are communicating with each other.

Tip SSN=1 is the SCCP management SubSystem Number. If the status of SSN=1 is not ALLOWED then the SCCP layers are unable to communicate with each other and no other SSN will be reachable.

If the status shown above is PROHIBITED for the remote Destination Point Code then:

SCCP configuration

In The Plan we can see that the two Scenario Simulators expect to refer to each other by their global titles as follows:

  • 1234: PC=1,SSN=101

  • 4321: PC=2,SSN=102

Several inbound and outbound global title translation (GTT) rules are required to allow this to happen, which we will create now.

Also, while not technically necessary, we will configure Concerned Point Codes for each of the two nodes, so that they will inform each other about changes to the state of interesting SSNs.

All the steps below are in two parts, the part "a" commands must be run on the management console connected to node PC1-1 and the part "b" commands must be run on the management console connected to node PC2-1. If this becomes confusing please check the examples given, which will indicate the correct management console by the port number in the prompt.

1a

Outbound GTT setup on PC1-1

Run the following commands to setup outbound global title translation on PC1-1:

create-outbound-gt: oname=4321, addrinfo=4321
create-outbound-gtt: oname=4321, gt=4321, dpc=2, priority=5

Example:

SGC[127.0.0.1:50111]> create-outbound-gt: oname=4321, addrinfo=4321
OK outbound-gt created.
SGC[127.0.0.1:50111]> create-outbound-gtt: oname=4321, gt=4321, dpc=2, priority=5
OK outbound-gtt created.

This defines a Global Title and then creates a translation rule which will cause messages with that GT in the Called Party Address to be routed to our peer at PC=2.

1b

Outbound GTT setup on PC2-1

Run the following commands to setup outbound global title translation on PC2-1:

create-outbound-gt: oname=1234, addrinfo=1234
create-outbound-gtt: oname=1234, gt=1234, dpc=1, priority=5

Example:

SGC[127.0.0.1:50121]> create-outbound-gt: oname=1234, addrinfo=1234
OK outbound-gt created.
SGC[127.0.0.1:50121]> create-outbound-gtt: oname=1234, gt=1234, dpc=1, priority=5
OK outbound-gtt created.

This defines a Global Title and then creates a translation rule which will cause messages with that GT in the Called Party Address to be routed to our peer at PC=1.

2a

Inbound GTT setup on PC1-1

Run the following to setup inbound GTT on PC1-1:

create-inbound-gtt: oname=1234, addrinfo=1234, ssn=101
create-outbound-gt: oname=1234, addrinfo=1234
create-outbound-gtt: oname=1234, gt=1234, dpc=1, priority=5

Example

SGC[127.0.0.1:50111]> create-inbound-gtt: oname=1234, addrinfo=1234, ssn=101
OK inbound-gtt created.
SGC[127.0.0.1:50111]> create-outbound-gt: oname=1234, addrinfo=1234
OK outbound-gt created.
SGC[127.0.0.1:50111]> create-outbound-gtt: oname=1234, gt=1234, dpc=1, priority=5
OK outbound-gtt created.

The first command creates an inbound GTT rule for the Global Title we expect to be accepted traffic on. The second and third commands may look somewhat surprising, as they create an outbound GTT rule. This is the correct configuration for our network, as SCCP’s service messages (UDTS and XUDTS) may be generated locally in response to traffic we are attempting to send, and these service messages are routed as outbound messages.

2b

Inbound GTT setup on PC2-1

Run the following to setup inbound GTT on PC2-1:

create-inbound-gtt: oname=4321, addrinfo=4321, ssn=102
create-outbound-gt: oname=4321, addrinfo=4321
create-outbound-gtt: oname=4321, gt=4321, dpc=2, priority=5

Example:

GC[127.0.0.1:50121]> create-inbound-gtt: oname=4321, addrinfo=4321, ssn=102
OK inbound-gtt created.
SGC[127.0.0.1:50121]> create-outbound-gt: oname=4321, addrinfo=4321
OK outbound-gt created.
SGC[127.0.0.1:50121]> create-outbound-gtt: oname=4321, gt=4321, dpc=2, priority=5
OK outbound-gtt created.

3a

Create the Concerned Point Code on PC1-1

Run the following to configure PC1-1 to announce SSN changes for SSN=101 to the PC2 cluster:

create-cpc: oname=PC2-101, dpc=2, ssn=101

Example:

SGC[127.0.0.1:50111]> create-cpc: oname=PC2-101, dpc=2, ssn=101
OK cpc created.

3b

Create the Concerned Point Code on PC2-1

Run the following to configure PC2-1 to announce SSN changes for SSN=102 to the PC1 cluster:

create-cpc: oname=PC1-102, dpc=1, ssn=102

Example:

SGC[127.0.0.1:50121]> create-cpc: oname=PC1-102, dpc=1, ssn=102
OK cpc created.

This completes our SCCP configuration, which we will check in the next section.

SCCP state inspection

We now have two fully configured SCCP layers. We will now check their state to make sure they will work as expected.

1

Check the outbound GTT state on PC1-1

The following command will show the current state of configured outbound GTT rules:

display-info-ogtinfo

Example on PC1-1

SGC[127.0.0.1:50111]> display-info-ogtinfo: column=addrInfo, column=connId, column=rc, column=dpc
Found 2 object(s):
+---------------+---------------+----------+----------+
|addrInfo       |connId         |rc        |dpc       |
+---------------+---------------+----------+----------+
|1234           |               |-1        |1         |
+---------------+---------------+----------+----------+
|4321           |PC1-1-PC2-1    |2         |2         |
+---------------+---------------+----------+----------+

For GT 1234 we can see that:

  • it has no associated connection, and no valid routing context (-1), and

  • the DPC to be used is 1, which is our local PC.

This GT will be routed to the local SGC.

For GT 4321 we can see that:

  • it has an associated connection and Routing Context, and

  • the DPC to be used is 2, which is the remote PC.

This GT will be routed to PC2-1 using the specified connection and Routing Context.

Example on PC2-1

SGC[127.0.0.1:50121]> display-info-ogtinfo: column=addrInfo, column=connId, column=rc, column=dpc
Found 2 object(s):
+---------------+---------------+----------+----------+
|addrInfo       |connId         |rc        |dpc       |
+---------------+---------------+----------+----------+
|1234           |PC1-1-PC2-1    |2         |1         |
+---------------+---------------+----------+----------+
|4321           |               |-1        |2         |
+---------------+---------------+----------+----------+
Tip All display- commands can be given a list of column= arguments to restrict the columns listed. This feature has been used in the examples above to reduce clutter and make the output more readable.

2

Check the local SSN state

The command:

display-info-localssninfo

will list the state of all SSNs which are either:

  • declared in Concerned Point Code configuration, or

  • known from current or previous SSN connections.

Example on PC1-1

GC[127.0.0.1:50111]> display-info-localssninfo: column=ssn, column=status
Found 2 object(s):
+----------+---------------+
|ssn       |status         |
+----------+---------------+
|1         |ALLOWED        |
+----------+---------------+
|101       |PROHIBITED     |
+----------+---------------+

Example on PC2-1

SGC[127.0.0.1:50121]> display-info-localssninfo: column=ssn, column=status
Found 2 object(s):
+----------+---------------+
|ssn       |status         |
+----------+---------------+
|1         |ALLOWED        |
+----------+---------------+
|102       |PROHIBITED     |
+----------+---------------+

Scenario Simulator installation

This quick start walk-through will use the OC Scenario Simulator to test the network, rather than Rhino with CGIN, for simplicity.

For this quick start we will be assuming that your Scenario Simulator package is shipped with an IN Scenario Pack which does not support OCSS7 (which is true for Scenario Simulator 2.2.0.x), or with an obsolete version of the IN Scenario Pack. If you know that your Scenario Simulator contains a suitable IN Scenario Pack you may skip this section after completing it through step 2.

1

Unpack the Scenario Simulator archive file
unzip scenario-simulator-package-VERSION.zip

(replacing scenario-simulator-package-VERSION.zip with the correct file name).

This creates the distribution directory, scenario-simulator-VERSION, in the current working directory.

Example:

$ unzip scenario-simulator-package-2.3.0.6.zip
Archive:  scenario-simulator-package-2.3.0.6.zip
   creating: scenario-simulator-2.3.0.6/
   creating: scenario-simulator-2.3.0.6/licenses/
  inflating: scenario-simulator-2.3.0.6/licenses/LICENSE-XPathOverSchema.txt
  inflating: scenario-simulator-2.3.0.6/licenses/LICENSE-antlr.txt
[...]

2

Change directory into the Scenario Simulator directory
cd scenario-simulator-VERSION

(replacing scenario-simulator-package-VERSION.zip with the correct file name).

Example:

$ cd scenario-simulator-2.3.0.6/

3

Install the new IN Scenario Pack

We want to replace the old IN Scenario Pack with the new, which can be done with the following command. Please ensure that you are in the Scenario Simulator’s installation directory before running this command.

unzip -o ../in-scenario-pack-VERSION.zip

(replacing ../in-scenario-pack-VERSION.zip with the correct file name). The -o option is being used here to automatically overwrite existing files without prompting, which is desirable in this case since we expect to replace the existing IN Scenario Pack.

Example:

$ unzip -o ../in-scenario-pack-1.5.2.4.zip
Archive:  ../in-scenario-pack-1.5.2.4.zip
  inflating: protocols/in-scenario-pack-1.5.2.jar
  inflating: CHANGELOGS/CHANGELOG-in.txt
  inflating: README/README-in.txt
  inflating: in-examples/2sims/config/loopback/cgin-tcapsim-endpoint1.properties
  inflating: in-examples/2sims/config/loopback/cgin-tcapsim-endpoint2.properties
  inflating: in-examples/2sims/config/loopback/setup-sim1.commands
  inflating: in-examples/2sims/config/loopback/setup-sim2.commands
  inflating: in-examples/2sims/config/loopback/tcapsim-gt-table.txt
  inflating: in-examples/2sims/config/mach7/mach7-endpoint1.properties
  inflating: in-examples/2sims/config/mach7/mach7-endpoint2.properties
  inflating: in-examples/2sims/config/mach7/setup-mach7-endpoint1.commands
  inflating: in-examples/2sims/config/mach7/setup-mach7-endpoint2.commands
  inflating: in-examples/2sims/config/ocss7/ocss7-endpoint1.properties
  inflating: in-examples/2sims/config/ocss7/ocss7-endpoint2.properties
  inflating: in-examples/2sims/config/ocss7/setup-sim-endpoint1.commands
  inflating: in-examples/2sims/config/ocss7/setup-sim-endpoint2.commands
  inflating: in-examples/2sims/config/setup-examples-sim1.commands
  inflating: in-examples/2sims/config/setup-examples-sim2.commands
  inflating: in-examples/2sims/config/signalware/setup-signalware-endpoint1.commands
  inflating: in-examples/2sims/config/signalware/setup-signalware-endpoint2.commands
  inflating: in-examples/2sims/config/signalware/signalware-endpoint1.properties
  inflating: in-examples/2sims/config/signalware/signalware-endpoint2.properties
  inflating: in-examples/2sims/scenarios/CAPv3-Demo-ContinueRequest.scen
  inflating: in-examples/2sims/scenarios/CAPv3-Demo-ReleaseCallRequest.scen
  inflating: in-examples/2sims/scenarios/INAP-SSP-SCP.scen
  inflating: in-examples/3sims/config/loopback/cgin-tcapsim-endpoint1.properties
  inflating: in-examples/3sims/config/loopback/cgin-tcapsim-endpoint2.properties
  inflating: in-examples/3sims/config/loopback/cgin-tcapsim-endpoint3.properties
  inflating: in-examples/3sims/config/loopback/setup-sim1.commands
  inflating: in-examples/3sims/config/loopback/setup-sim2.commands
  inflating: in-examples/3sims/config/loopback/setup-sim3.commands
  inflating: in-examples/3sims/config/loopback/tcapsim-gt-table.txt
  inflating: in-examples/3sims/config/mach7/mach7-endpoint1.properties
  inflating: in-examples/3sims/config/mach7/mach7-endpoint2.properties
  inflating: in-examples/3sims/config/mach7/mach7-endpoint3.properties
  inflating: in-examples/3sims/config/mach7/setup-mach7-endpoint1.commands
  inflating: in-examples/3sims/config/mach7/setup-mach7-endpoint2.commands
  inflating: in-examples/3sims/config/mach7/setup-mach7-endpoint3.commands
  inflating: in-examples/3sims/config/ocss7/ocss7-endpoint1.properties
  inflating: in-examples/3sims/config/ocss7/ocss7-endpoint2.properties
  inflating: in-examples/3sims/config/ocss7/ocss7-endpoint3.properties
  inflating: in-examples/3sims/config/ocss7/setup-sim-endpoint1.commands
  inflating: in-examples/3sims/config/ocss7/setup-sim-endpoint2.commands
  inflating: in-examples/3sims/config/ocss7/setup-sim-endpoint3.commands
  inflating: in-examples/3sims/config/setup-examples-sim1.commands
  inflating: in-examples/3sims/config/setup-examples-sim2.commands
  inflating: in-examples/3sims/config/setup-examples-sim3.commands
  inflating: in-examples/3sims/config/signalware/setup-signalware-endpoint1.commands
  inflating: in-examples/3sims/config/signalware/setup-signalware-endpoint2.commands
  inflating: in-examples/3sims/config/signalware/setup-signalware-endpoint3.commands
  inflating: in-examples/3sims/config/signalware/signalware-endpoint1.properties
  inflating: in-examples/3sims/config/signalware/signalware-endpoint2.properties
  inflating: in-examples/3sims/config/signalware/signalware-endpoint3.properties
  inflating: in-examples/3sims/scenarios/CAPv2-Relay.scen
  inflating: in-examples/3sims/scenarios/INAP-SSP-SCP-HLR.scen
  inflating: in-examples/3sims/scenarios/MAP-MT-SMS-DeliveryAbsentSubscriber.scen
  inflating: in-examples/3sims/scenarios/MAP-MT-SMS-DeliveryPresentSubscriber.scen
  inflating: in-examples/README-in-examples.txt
  inflating: licenses/LICENSE-netty.txt
  inflating: licenses/LICENSE-slf4j.txt
  inflating: licenses/README-LICENSES-in-scenario-pack.txt

Scenario Simulator configuration

We will now configure two Scenario Simulator instances and connect them to the cluster. This work should be done in the Scenario Simulator installation directory, which is where the steps from the previous section left us.

Tip The Scenario Simulator and CGIN use identical configuration properties and values when using OCSS7, the only difference between the two is the procedure used for setup and configuration.

1

Set the OCSS7 connection properties for Simulator 1

Edit the file in-examples/2sims/config/ocss7/ocss7-endpoint1.properties and make the following changes:

local-sccp-address = type=C7,ri=gt,ssn=101,digits=1234,national=true

and

ocss7.urlList = 127.0.0.1:13011

The port in the ocss7.urlList property is the stack-http-port we configured earlier for node PC1-1.

2

Set the OCSS7 connection properties for Simulator 2

Edit the file in-examples/2sims/config/ocss7/ocss7-endpoint2.properties and make the following changes:

local-sccp-address = type=C7,ri=gt,ssn=102,digits=4321,national=true

and

ocss7.urlList = 127.0.0.1:13021

The port in the ocss7.urlList property is the stack-http-port we configured earlier for node PC2-1.

3

Set the Scenario Simulator endpoint addresses

Edit the following files:

  • in-examples/2sims/config/ocss7/setup-sim-endpoint1.commands

  • in-examples/2sims/config/ocss7/setup-sim-endpoint2.commands

and replace the two lines beginning:

set-endpoint-address endpoint1
set-endpoint-address endpoint2

with

set-endpoint-address endpoint1 type=c7,ri=gt,pc=1,ssn=101,digits=1234,national=true
set-endpoint-address endpoint2 type=c7,ri=gt,pc=2,ssn=102,digits=4321,national=true
Tip

We’ve given the PC and SSN information in the above endpoint addresses, and you may be wondering why and whether global title translation is actually happening. The reason for this is that the Scenario Simulator is just that, a simulator, and it needs the PC and SSN information to work out roles and endpoints correctly for scenario validation. If you wish, you can change the SSN given to the simulator in set-endpoint-address to some other value without changing the value used by the TCAP stack in local-sccp-address and our test scenario will still work correctly because global title translation is actually happening and the inbound SSN is ignored by the receiving SGC.

The Scenario Simulators are now fully configured and ready to test our network.

Test the network

We will now test the network using the OpenCloud Scenario Simulator and one of the example IN scenarios included with it.

1

Start the scenario simulators

We need two Scenario Simulator instances for this test, one to initiate our test traffic, and one to respond. Start them with these two commands:

./scenario-simulator.sh -f in-examples/2sims/config/ocss7/setup-sim-endpoint1.commands -f in-examples/2sims/config/setup-examples-sim1.commands

and

./scenario-simulator.sh -f in-examples/2sims/config/ocss7/setup-sim-endpoint2.commands -f in-examples/2sims/config/setup-examples-sim2.commands

Example for Simulator 1:

$ ./scenario-simulator.sh -f in-examples/2sims/config/ocss7/setup-sim-endpoint1.commands -f in-examples/2sims/config/setup-examples-sim1.commands
Starting JVM...
Processing commands from file at in-examples/2sims/config/ocss7/setup-sim-endpoint1.commands
Processing command: set-endpoint-address endpoint1 type=C7,ri=gt,digits=1234
Processing command: set-endpoint-address endpoint2 type=C7,ri=gt,digits=4321
Processing command: create-local-endpoint endpoint1 cgin -propsfile in-examples/2sims/config/ocss7/ocss7-endpoint1.properties
Initializing local endpoint "endpoint1" ...
Local endpoint initialized.
Finished reading commands from file
Processing commands from file at in-examples/2sims/config/setup-examples-sim1.commands
Processing command: bind-role SSP-Loadgen endpoint1
Processing command: bind-role SCP-Rhino endpoint2
Processing command: wait-until-operational 60000
Simulator is operational
Processing command: load-scenario in-examples/2sims/scenarios/INAP-SSP-SCP.scen
Playing role "SSP-Loadgen" in initiating scenario "INAP-SSP-SCP" with dialogs [SSP-SCP]
Processing command: load-scenario in-examples/2sims/scenarios/CAPv3-Demo-ContinueRequest.scen
Playing role "SSP-Loadgen" in initiating scenario "CAPv3-Demo-ContinueRequest" with dialogs [SSP-SCP]
Processing command: load-scenario in-examples/2sims/scenarios/CAPv3-Demo-ReleaseCallRequest.scen
Playing role "SSP-Loadgen" in initiating scenario "CAPv3-Demo-ReleaseCallRequest" with dialogs [SSP-SCP]
Finished reading commands from file
Ready to start

Please type commands... (type "help" <ENTER> for command help)
>

Example for Simulator 2:

$ ./scenario-simulator.sh -f in-examples/2sims/config/ocss7/setup-sim-endpoint2.commands -f in-examples/2sims/config/setup-examples-sim2.commands
Starting JVM...
Processing commands from file at in-examples/2sims/config/ocss7/setup-sim-endpoint2.commands
Processing command: set-endpoint-address endpoint1 type=C7,ri=gt,digits=1234
Processing command: set-endpoint-address endpoint2 type=C7,ri=gt,digits=4321
Processing command: create-local-endpoint endpoint2 cgin -propsfile in-examples/2sims/config/ocss7/ocss7-endpoint2.properties
Initializing local endpoint "endpoint2" ...
Local endpoint initialized.
Finished reading commands from file
Processing commands from file at in-examples/2sims/config/setup-examples-sim2.commands
Processing command: bind-role SSP-Loadgen endpoint1
Processing command: bind-role SCP-Rhino endpoint2
Processing command: wait-until-operational 60000
Simulator is operational
Processing command: load-scenario in-examples/2sims/scenarios/INAP-SSP-SCP.scen
Playing role "SCP-Rhino" in receiving scenario "INAP-SSP-SCP" with dialogs [SSP-SCP]
Processing command: load-scenario in-examples/2sims/scenarios/CAPv3-Demo-ContinueRequest.scen
Playing role "SCP-Rhino" in receiving scenario "CAPv3-Demo-ContinueRequest" with dialogs [SSP-SCP]
Processing command: load-scenario in-examples/2sims/scenarios/CAPv3-Demo-ReleaseCallRequest.scen
Playing role "SCP-Rhino" in receiving scenario "CAPv3-Demo-ReleaseCallRequest" with dialogs [SSP-SCP]
Finished reading commands from file
Ready to start

Please type commands... (type "help" <ENTER> for command help)
>

2

Check the remote SSN information

Before running a test session let’s pause to check the

display-info-remotessninfo

command, which should now show the following on both nodes:

SGC[127.0.0.1:50111]> display-info-remotessninfo
Found 4 object(s):
+----------+----------+---------------+
|dpc       |ssn       |status         |
+----------+----------+---------------+
|1         |1         |ALLOWED        |
+----------+----------+---------------+
|1         |101       |ALLOWED        |
+----------+----------+---------------+
|2         |1         |ALLOWED        |
+----------+----------+---------------+
|2         |102       |ALLOWED        |
+----------+----------+---------------+

From this we can see that both SGCs have registered the connected simulators and informed the Concerned Point Codes about the state change for the SSN used by the simulator.

3

Run a test session

On Simulator 1 run:

run-session CAPv3-Demo-ContinueRequest

This will run the test scenario, which is a basic CAPv3 IDP / CON scenario.

Example:

> run-session CAPv3-Demo-ContinueRequest
Send -->  OpenRequest to endpoint2
Send -->  InitialDP (Request) to endpoint2
Send -->  Delimiter to endpoint2
Recv <--  OpenAccept from endpoint2
Recv <--  Continue (Request) from endpoint2
Recv <--  Close from endpoint2
Outcome of "CAPv3-Demo-ContinueRequest" session: Matched scenario definition "CAPv3-Demo-ContinueRequest"

Installing the SGC

This section of the manual covers the installation, basic configuration, and control the SGC component of OCSS7.

Tip The Rhino-side component of OCSS7, the TCAP stack, is automatically installed with CGIN and has no special installation procedure or requirements beyond those of Rhino and CGIN. Information on configuration the TCAP stack component can be found in TCAP Stack configuration.

Checking prerequisites

Before installing OCSS7, make sure you have the required Operating System, Hardware, and Software.

Before attempting a production installation please also see Network Architecture Planning.

Operating System

OS Version

Linux

RedHat Enterprise Linux 6.3 on x86-64 architectures (however, OCSS7 has also been successfully deployed on other versions of Linux)

Hardware

The general hardware requirements below are for an OCSS7 SGC production system, used for live deployment.

Hardware Minimum Recommended

Type of machine

Current commodity hardware and CPUs

Number of machines
(one cluster node per machine)

1

2 or more

Number of CPU cores per machine

2

2 - 16

RAM requirements per machine

1 GB

2+ GB

Network interface

Switched ethernet

Network interface requirements per machine

2 interfaces at 100Mb

2 or more interfaces at 1Gb

Software

The OCSS7 SGC requires these versions of Java and SCTP.

Software Required

Java

Compliant with Sun/Oracle Java version 7 update 55 32-bit and 64-bit.

Warning A regression in Java 7u60 and higher affects SCTP on Linux. OpenCloud products are NOT currently certified past Java 1.7.0_55

SCTP

Compliant with lksctp-tools package version 1.0.10 and later.

To enable SCTP support on RedHat Enterprise Linux 6.3, please install the lksctp-tools package, using the command: yum install lksctp-tools

Configuring network features

Before installing OCSS7, please configure the following network features:

Feature What to configure

IP address

Make sure the system has an IPv4 or IPv6 address and is visible on the network.

Host names

Make sure that the system can resolve the localhost to loopback interface.

Multicast addresses
(firewall rules)

If the local system has a firewall installed, modify its rules to allow multicast UDP traffic:

  • Multicast addresses are, by definition, in the range 224.0.0.0/4 (224.0.0.0 - 239.255.255.255) or ff00::/8 for IPv6. OCSS7 by default uses address 224.2.2.3.

  • OCSS7 uses multicast UDP to discover cluster members. The default port number used is 54327.

  • Ensure that the firewall is configured to allow multicast messages through on the multicast address/port used by OCSS7.

Unicast addresses
(firewall rules)

If the local system has a firewall installed, modify its rules to allow TCP traffic:

  • By default, OCSS7 listens on all available network interfaces for incoming TCP connections from other cluster members (this connection is used to distribute cluster configuration and run-time information state). By default, the port used is chosen dynamically, starting at port 5701 and incremented by 1 until a free port is found.

  • Addresses and ports to be used for message traffic distribution between nodes and the SGC-Stack-to-TCAP-Stack communication are user-configurable. They are configured when defining a new node in the SGC Cluster, as described in General Configuration.

Cluster network configuration

OCSS7 network configuration related to cluster operation can be customized by providing a hazelcast.xml configuration file in the config subdirectory of the OCSS7 distribution (for example, rename config/hazelcast.xml.sample to config/hazelcast.xml). For a description of possible configuration options, and the format of the hazelcast.xml configuration file, please see the Hazelcast In-Memory Data Grid Documentation (Version 2.6).

Tip
IPv6 considerations
When using IPv6 addressing, remember to configure the PREFER_IPV4 property in the SGC_HOME/config/sgcenv file. For details, please see Configuring SGC_HOME/config/sgcenv.

User process tuning

Ensure that the user that OCSS7 will be running under has a soft limit of no less than 4096 user processes.

Tip
The number of permitted user processes may be determined at runtime using the ulimit command; for example ulimit -Su

This value may be changed by editing /etc/security/limits.conf as root, and adding (or altering) the line:

sgc_user soft nproc 4096

It may also be necessary to increase the hard limit:

sgc_user hard nproc 4096

SCTP tuning

For optimal performance, tune these kernel parameters:

Parameter Recommended value What it specifies

net.core.rmem_default

512000

Default receive buffer size (in bytes)

net.core.wmem_default

512000

Default send buffer size (in bytes)

net.core.rmem_max

2048000

Maximum receive buffer size (in bytes)

This value limits the so-rcvbuf parameter. For details, please see Listening for and establishing SCTP associations.

net.core.wmem_max

2048000

Maximum send buffer size (in bytes)

This value limits the so-sndbuf parameter. For details, please see Listening for and establishing SCTP associations.

net.sctp.rto_min

40 < rto_min < 100

Minimum retransmission timeout (in ms)

This should be greater than the sack_timeout of the remote SCTP endpoints.

net.sctp.sack_timeout

40 < sack_timeout < 100

Delayed acknowledgement (SACK) timeout (in ms)

Should be lower than the retransmission timeout of the remote SCTP endpoints.

net.sctp.hb_interval

1000

SCTP heartbeat interval (in ms)

Tip
Kernel parameters can be changed
  • at runtime using sysctl command; for example: sysctl -w net.core.rmem_max=2000000

  • or set permanently in /etc/sysctl.conf file.

SGC Installation

Unpack and configure

Note
SGC_HOME

The following instructions use SGC_HOME to represent the path to the SGC installation directory.

To begin the SGC installation and create the first node:

1

Unpack the SGC archive file

Run:

unzip ocss7-package-VERSION.zip

(replacing ocss7-package-VERSION.zip with the correct file name)

This creates the distribution directory, ocss7-X.X.X.X, in the current working directory.

2

Make sure that the JAVA_HOME environment variable is set to the location of the Oracle JDK installation. (for JDK installation, see the Operating System documentation and/or JDK vendor documentation).

3

Configure basic cluster / node information

If your installation will use more than a single node in a SGC cluster, then:

  • Customize the ss7.instance property in SGC_HOME/config/SGC.properties to a value unique among all other nodes in the SGC cluster.

  • Define a cluster name through the hazelcast.group property in SGC_HOME/config/SGC.properties. The value of this property must be the same for all nodes that form a particular cluster.

If you are planning to use more than one SGC cluster in the same local network then:

  • Set the hazelcast.group property in SGC_HOME/config/SGC.properties to a value unique among all other clusters in the same local network.

Creating additional nodes

After installing the first SGC node in a cluster, you can add more nodes by either:

  • copying the installation directory of an existing node, and changing the ss7.instance property in SGC_HOME/config/SGC.properties to a value unique among all the other nodes in the cluster.

or

  • repeating the installation steps for another node,

  • setting the ss7.instance property in SGC_HOME/config/SGC.properties to a value unique among all other nodes in the cluster,

  • setting the hazelcast.group in SGC_HOME/config/SGC.properties to the value chosen as cluster name, and

  • repeating any other installation customization steps.

Layout of the SGC installation

Example 1. Installation directory contents

A typical SGC installation contains these subdirectories:

Directory Contents

.

(SGC installation directory)

  • main SGC Java Archive

bin

SGC management scripts

cli

command line interface installation, including start scripts, configuration, and logs

config

configuration files which may be edited by the user as required

doc

supplementary documentation included as a convenience, such as SNMP MIB files

lib

Java libraries used by the SGC

license

third-party software licenses

logs

log output from the SGC

var

persisted cluster configuration (sgc.dat) and temporary files used by the SGC management scripts

Running the SGC

SGC operations

Note
JAVA_HOME

The SGC script expects the JAVA_HOME environment variable to be set up and point to a valid JVM version 7 or greater (expects executable file JAVA_HOME/bin/java).

The SGC is started and stopped using the SGC_HOME/bin/sgc script.

The sgc script runs SGC under a watchdog: if the SGC process exits for an unrecognized reason it is automatically restarted. Output from the SGC and from the watchdog script is redirected into a startup log file. The startup log files are in SGC_HOME/logs directory and are named startup.<startup-time>. If startup fails for any reason, details about the failure should be available in the startup file.

The sgc script is configured in SGC_HOME/config/sgcenv. The sgcenv file contains JVM parameters which cannot be provided in the SGC.properties file.

The sgc script can be run with the following arguments:

Command argument Optional arguments Description

start

--nowait
--jmxhost <host>
--jmxport <port>

Starts the SGC using the configuration from SGC_HOME/config/sgcenv.

  • The --nowait argument specifies that the startup script does not verify if SGC has started successfully, but just initializes start and exits.

  • The --jmxhost and --jmxport arguments allow specifying different JMX listening sockets than the one defined in SGC_HOME/config/sgcenv.

stop

--immediate

Stops the SGC. Without the --immediate argument, a graceful shutdown is attempted. With --immediate, processes are killed.

restart

--nowait
--jmxhost <host>
--jmxport <port>
--immediate

Equivalent of stop, then start.

test

--jmxhost <host>
--jmxport <port>

Runs the SGC in test mode. In test mode, SGC runs in the foreground; and logging is configured in log4j.test.xml, which prints more information to the console.

foreground

--jmxhost <host>
--jmxport <port>

Runs the SGC in foreground mode. SGC is not demonized.

status

Prints the status of SGC and returns one of these LSB-compatible exit codes:

  • 0 = the SGC is running

  • 1 = the SGC is dead and the SGC_HOME/var/sgc.pid file exists

  • 3 = the SGC is not running

For example:

Start SGC

$SGC_HOME/bin/sgc start
$SGC_HOME/bin/sgc start --nowait --jmxport 50111 --jmxhost 127.0.0.1

Stop SGC

$SGC_HOME/bin/sgc stop
$SGC_HOME/bin/sgc stop --immediate

Check SGC status

$SGC_HOME/bin/sgc status

Configuring SGC_HOME/config/sgcenv

The SGC_HOME/config/sgcenv file contains configuration parameters for the sgc script. The following settings are supported:

Variable name Descriptions Valid Values Default

JAVA_HOME

Location of the JVM home directory.

JMX_HOST

Host that SGC should bind to in order to listen for incoming JMX connections.

IPv4 or IPv6 address

127.0.0.1

JMX_PORT

Port where SGC binds for incoming JMX connections.

1-65535

50111

JMX_SECURE

Whether or not the JMX connection should be secured with SSL/TLS.

true, false

false

JMX_NEED_CLIENT_AUTH

Whether or not the SGC should require a trusted client certificate for an SSL/TLS-secured JMX connection.

JMX_SECURE_CFG_FILE

Path to the configuration file with properties used to secure the JMX management connection.

DEFAULT_STORE_PASSWORD

Password used during generation of the key store and trust store used to secure the JMX management connection.

changeit

MAX_HEAP_SIZE

Maximum size of the JVM heap space.

MIN_HEAP_SIZE

Initial size of the JVM heap space.

MAX_PERM_SIZE

Maximum size of the JVM permgen space.

GCOPTIONS

Full override of default garbage collections settings.

JVM_PROPS

Additional JVM parameters.

Modifications should add to the existing JVM_PROPS rather than overriding it. For example: JVM_PROPS="$JVM_PROPS -Dsome_option".

LOGGING_CONFIG

The log4j configuration file to be used in normal mode (start/restart/foreground).

LOGGING_TEST_CONFIG

The log4j configuration file to be used in test mode.

SGC_CFG_FILE

Location of the SGC properties file.

RUNONCE

Whether or not the watchdog is enabled. Disabling the watchdog may be required if the SGC is run under the control of some other HA systems.

0 = watchdog is enabled
1 = start SGC in background without watchdog script

DEBUG

Enables additional script information.

0 = no additional debug information
1 = additional information enabled

PREFER_IPV4

Prefers using IPv4 protocol. Set value to false to enable IPv6 support.

true = use only IPv4
false = use both IPv4 and IPv6

true

NUMAZONES

On NUMA architecture machines, this parameter allows selecting specific CPU and memory bindings for SGC.

CPUS

On non-NUMA architecture machines, this parameter may be used to set SGC affinity to specific CPUs.

Note
JMX Connector configuration variables

SGC_HOME/config/sgcenv contains additional variables used to configure a secure JMX management connection. For details, please see Securing the SGC JMX management connection with SSL/TLS.

Installing SGC as a service

To install SGC as a service, perform the following operations as user root:

1

Copy SGC_HOME/bin/sgcd to /etc/init.d .

# copy $SGC_HOME/bin/sgcd /etc/init.d

2

Grant execute permissions to /etc/init.d/sgcd:

# chmod a+x /etc/init.d/sgcd

3

Create the file /etc/sysconfig/sgcd. Assuming that the SGC is installed in /opt/sgc/current as user sgc, the file would have the following content:

SGC=/opt/sgc/current/bin/sgc
SGCUSER=sgc

4

Activate the service using the standard RedHat command:

# chkconfig --add sgcd

Network Architecture Planning

Warning

Ensure you are familiar with the with the OCSS7 architecture before going further. In particular, ensure you have read the following:

Network planning

When planning OCSS7 deployment, OpenCloud recommends preparing IP subnets that logically separate different kinds of traffic:

Subnet Description

SS7 network

dedicated for incoming/outgoing SIGTRAN traffic; should provide access to the operator’s SS7 network

SGC interconnect network

internal SGC cluster network with failover support (provided by interface bonding mechanism); used by Hazelcast and communication switch

Rhino traffic network

used for traffic exchanged between SGC and Rhino nodes

Management network

dedicated for managing tools and interfaces (JMX, HTTP)

SGC Stack network communication overview

The SS7 SGC uses multiple logical communication channels that can be separated into two broad categories:

SGC directly managed connections

The following table describes network connections managed directly by the SGC configuration.

Protocol Subsystem Subnet Defined by Usage

TCP

TCAP

Rhino traffic network

stack-http-address and stack-http-port attributes of the node configuration object

Used in the first phase of communication establishment between the TCAP Stack (CGIN RA) and the SGC cluster.

The communication channel is established during startup of the TCAP Stack (CGIN RA activation), and closed after a single HTTP request / response.

stack-data-address and stack-data-port attributes of the node configuration object

Used in the second phase of communication establishment between the TCAP Stack (CGIN RA) and the SGC cluster.

The communication channel is established and kept open until either the SGC Node or the TCAP Stack (CGIN RA) is shutdown (deactivated). This connection is used to exchange TCAP messages between the SGC Node and the TCAP Stack using a custom protocol. The level of expected traffic is directly related to the number of expected SCCP messages originated and destined for the SSN represented by the connected TCAP Stack.

Note When multiple TCAP Stacks representing the same SSN are connected to the SGC cluster, then message traffic is load-balanced between them.

Communication Switch

SGC interconnect network

switch-local-address and switch-port attributes of the node configuration object

Used by the communication switch (inter-node message transfer module) to exchange message traffic between nodes of the SGC cluster.

The communication channel is established between nodes of the SGC cluster during startup, and kept open until the node is shut down. During startup, the node establishes connections to all other nodes that are already part of the SGC cluster. The level of expected traffic depends on the deployment model, and can vary anywhere between none and all traffic destined and originated by the SGC cluster.

Note To avoid unnecessary resource use, minimise communication switch traffic when planning the deployment model. For details please see Inter-node message transfer.

SCTP

M3UA

SS7 Network

local-endpoint and connection M3UA configuration objects

Used by SGC nodes to exchange M3UA traffic with Signalling Gateways and/or Application Servers.

The communication channel lifecycle depends directly on the SGC cluster configuration; that is, the enabled attribute of the connection configuration object and the state of the remote system with which SGC is to communicate. The level of traffic should be assessed based on business requirements.

JMX over TCP

Configuration

Management network

Used for managing the SGC cluster.

Established by the management client Command-Line Management Console, for the duration of the management session. The level of traffic is negligible.

Hazelcast managed connections

Hazelcast uses a two-phase cluster-join procedure:

  1. Discover other nodes that are part of the same cluster.

  2. Establish one-to-one communication with each node found.

Depending on the configuration, the first step of the cluster-join procedure can be based either on UDP multicast or direct TCP connections. In the latter case, the Hazelcast configuration must contain the IP address of at least one other node in the cluster. Connections established in the second phase always use direct TCP connections established between all the nodes in the Hazelcast cluster.

Traffic exchanged over SGC interconnect network by Hazelcast connections is mainly related to:

  • SGC runtime state changes

  • SGC configuration state changes

  • Hazelcast heartbeat messages.

During normal SGC cluster operation, the amount of traffic is negligible and consists mainly of messages distributing SGC statistics updates.

Inter-node message transfer

The communication switch (inter-node message transfer module) is responsible for transferring data traffic messages between nodes of the SGC cluster. After the initial handshake message exchange, the communication switch does not originate any network communication by itself. It is driven by requests of the TCAP or M3UA layers.

Usage of the communication switch involves additional message-processing overhead, consisting of:

  • CPU processing time to encode and later decode the message — this overhead is negligible

  • network latency to transfer the message between nodes of the SGC cluster — overhead depends on the type and layout of the physical network between communicating SGC nodes.

This overhead is unnecessary in normal SGC cluster operation, and can be avoided during deployment-model planning.

Below are outlines of scenarios involving communication switch usage: Outgoing message inter-node transfer and Incoming message inter-node transfer; followed by tips for Avoiding communication switch overhead.

Outgoing message inter-node transfer

A message that is originated by the TCAP stack (CGIN RA) is sent over the TCP-based data-transfer connection to the SGC node (node A). It is processed within that node up to the moment when actual bytes should be written to the SCTP connection, through which the required DPC is reachable. If the SCTP connection over which the DPC is reachable is established on a different SGC node (node B), then the communication switch is used. The outgoing message is transferred, using the communication switch, to the node where the SCTP connection is established (transferred from node A to node B). After the message is received on the destination node (node B) it is transferred over the locally established SCTP connection.

Incoming message inter-node transfer

A message received by an M3UA connection, with a remote Signalling Gateway or other Application Server, is processed within the SGC node where the connection is established (node A). If the processed message is a TCAP message addressed to a SSN available within the SGC cluster, the processing node is responsible for selection of a TCAP Stack (CGIN RA) corresponding to that SSN. The TCAP Stack (CGIN RA) selection process gives preference to TCAP Stacks (CGIN RAs) that are directly connected to the SGC node which is processing the incoming message. If a suitable locally connected TCAP Stack (CGIN RA) is not available, then a TCAP stack connected to another SGC node (node B) in the SGC cluster is selected. After the selection process is finished, the incoming TCAP message is sent either directly to the TCAP Stack (locally connected TCAP Stack), or first transferred through the communication switch to the appropriate SGC node (transferred from node A to node B) and later sent by the receiving node (node B) to the TCAP Stack.

Note
TCAP Stack (CGIN RA) selection

TCAP Stack selection is invoked for messages that start a new transaction (TCAP BEGIN) or are not a part of any transaction (TCAP UNIDIRECTIONAL). Messages that are a part of an existing transaction are directed to the TCAP Stack serving that transaction; that is, the TCAP Stack that received initial TCAP BEGIN message.

TCAP Stack selection is described by following algorithm:

  1. Acquire a set of locally connected TCAP Stacks serving the appropriate SSN.

  2. If the set of locally connected TCAP Stacks is empty, acquire a set of TCAP Stacks serving the appropriate SSN, cluster-wide.

  3. Load balance incoming messages among the TCAP Stacks in the acquired set, in a round-robin fashion.

Avoiding communication switch overhead

A review of the preceding communication-switch usage scenarios suggests a set of rules for deployment, to help avoid communication-switch overhead during normal SGC cluster operation.

Scenario Avoidance Rule Configuration Recommendation

If an SSN is available within the SGC cluster, at least one TCAP Stack serving that particular SSN must be connected to each SGC node in the cluster.

The number of TCAP Stacks (CGIN RAs) serving a particular SSN should be at least the number of SGC nodes in the cluster.

Note Keep in mind that a single CGIN RA entity deployed within a Rhino cluster is instantiated on each Rhino node; this translates to the number of TCAP Stacks being equal to the number of Rhino nodes for each CGIN RA entity.

If the SGC Stack is to communicate with a remote PC (another node in the SS7 network), that PC must be reachable through an M3UA connection established locally on each node in the SGC cluster.

When configuring remote PC availability within the SGC Cluster, the PC must be reachable through at least one connection on each SGC node.

SGC cluster membership and split-brain scenario

The SS7 SGC Stack is a distributed system. It is designed to run across multiple computers connected across an IP network. The set of connected computers running SGC is known as a cluster. The SS7 SGC Stack cluster is managed as a single system image. SGC Stack clustering uses an n-way, active-cluster architecture, where all the nodes are fully active (as opposed to an active-standby design, which employs a live but inactive node that takes over if needed).

SGC cluster membership state is determined by Hazelcast based on network reachability of nodes in the cluster. Nodes can become isolated from each other if some networking failure causes a network segmentation. This carries the risk of a "split brain" scenario, where nodes on both sides of the segment act independently, assuming nodes on the other segment have failed. The responsibility of avoiding a split-brain scenario depends on the availability of a redundant network connection. For this reason, network interface bonding MUST be employed to serve connections established by Hazelcast.

Usage of a communication switch subsystem within the SGC cluster depends on the cluster membership state, which is managed by Hazelcast. Network connectivity as seen by the communication switch subsystem MUST be consistent with the cluster membership state managed by Hazelcast. To fulfil this requirement, the communication switch subsystem MUST be configured to use the same redundant network connection as Hazelcast.

Note
Network connection redundancy delivery method
Both Hazelcast and the communication switch currently do not support network interface failover. This results in a requirement to use OS-level network interface bonding to provide a single logical network interface delivering redundant network connectivity.
Warning
Network Path Redundancy
The entire network path between nodes in the cluster must be redundant (including routers and switches).

Recommended physical deployment model

In order to take full advantage of the fault-tolerant and high-availability modes supported by the OC SS7 stack, OpenCloud recommends using at least two dedicated machines with multicore CPUs and two or more Network Interface Cards.

recommended physical deployment model

Each SGC node should be deployed on one dedicated machine. However hardware resources can be also shared with nodes of Rhino Application Server.

shared resources
Note The OC SS7 stack also supports less complex deployment modes which can also satisfy high-availability requirements.
Tip To avoid single points of failure at network and hardware levels, provide redundant connections for each kind of traffic.The SCTP protocol that SS7 traffic uses itself provides a mechanism for IP multi-homing. For other kinds of traffic, an interface-bounding mechanism should be provided. Below is an example assignment of different kinds of traffic among network interface cards on one physical machine.
Network Interface Card 1 Network Interface Card 2

port 1

SS7 IP addr 1

SS7 IP addr 2

port 2

SGC Interconnect IP addr (bonded)

SGC Interconnect IP addr (bonded)

port 3

Rhino IP addr

port 4

Management IP addr

Warning While not required, bonding Management and Rhino traffic connections can provide better reliability.

Securing the SGC JMX management connection with SSL/TLS

Default configuration of the JMX management connection

The default JMX configuration allows for unsecured JMX management connections from the local machine only. That is, the SGC SS7 stack by default listens for management connections on a local loopback interface. This allows for any JMX management client running on the same machine as the SGC stack instance to connect and manage that instance with no additional configuration.

Securing the JMX management connection with SSL/TLS

Note
SGC_HOME
SGC_HOME in the following instructions represents the path to the SGC Stack installation directory.

SGC stack secure configuration

The SGC SS7 stack can be configured to secure JMX management connections using the SSL/TLS protocol. The default installation package provides a helper shell script (SGC_HOME/bin/sgckeygen) that generates:

  • SGC_HOME/config/sgc-server.keystore — a JKS repository of security certificates containing two entries: an SGC JMX server private key and a trust entry for the SGC JMX client certificate

  • SGC_HOME/config/sgc-client.keystore — a JKS repository of security certificates containing two entries: an SGC JMX client private key and a trust entry for the SGC JMX server certificate

  • SGC_HOME/config/netssl.properties — a Java properties file containing the configuration the SGC Stack uses during start-up (properties in this file point to the generated sgc-server.keystore)

  • SGC_HOME/config/sgc-trust.cert — the SGC JMX server certificate, which can be imported to any pre-existing KeyStore to establish a trust relation.

To enable a secure JMX management connection:

  1. Generate appropriate server / client private keys and certificates: run the SGC_HOME/bin/sgckeygen script.

  2. Change the SGC stack configuration to enable the secure connection: edit the configuration file SGC_HOME/config/sgcenv, changing the JMX_SECURE variable value to true.

Tip By default, the SGC stack is configured to require client authorization with a trusted client certificate. The straightforward approach is to use the generated SGC_HOME/config/sgc-client.keystore as part of the JMX management client configuration.
Note
  • For detailed information about creating a KeyStore, please see the Java Virtual Machine vendor documentation on the Oracle JDK Tools and Utilities page.

  • For general information about SSL/TLS support, see the JSSE Reference Guide.

  • Configuration changes take effect on SGC stack instance restart.

Example client configuration for a JMX management secure connection

You can configure the JMX management connection from the command line or using a JDK tool.

Configuring from the command line

To configure a secure JMX connection for the SGC Stack using a command-line management console, please see Command-Line Management Console.

Configuring with a generic JMX management tool

The Command-Line Management Console is a dedicated tool for operating and configuring the SGC stack; but there are many tools that support the JMX standard. Below are tips for letting them communicate with the SGC stack.

The SGC stack is equipped with scripts that enable JMX connector and provide a simple way to prepare all the necessary keys and certificates used during the SSL/TLS authentication process.

Warning In order to connect to the SGC stack with an external tool, follow the tool’s SGC stack secure configuration instructions.

For example, for Java VisualVM (part of the Sun/Oracle JDK) :

  1. Generate the appropriate server / client private keys and certificates.

  2. Copy the SGC_HOME/config/sgc-client.keystore to the machine where you want to start the Java VisualVM.

  3. Start the Java VisualVM with parameters pointing to the relevant KeyStore file. For example: jvisualvm -J-Djavax.net.ssl.keyStore=sgc-client.keystore -J-Djavax.net.ssl.keyStorePassword=changeit -J-Djavax.net.ssl.trustStore=sgc-client.keystore -J-Djavax.net.ssl.trustStorePassword=changeit

Warning The connection is secured only when using a remote/local JMX connector. Java VisualVM uses the "Attach API" to connect to locally running Java Virtual Machines, in effect bypassing the secure connection. In this case, client setup of a secure JMX connection is not required.

SGC stack JMX configuration properties

During SGC Stack instance startup, Java system properties are interrogated to derive configuration of the JMX RMI connector. Values of relevant properties can be configured using variables in the SGC_HOME/config/sgcenv configuration file.

Properties configurable using the sgcenv configuration file

The following JMX connector settings are supported in the SGC_HOME/config/sgcenv configuration file:

Variable What it specifies Values Default

JMX_SECURE

whether to secure the JMX connection with SSL/TLS

true/false

false

JMX_NEED_CLIENT_AUTH

whether the SGC Stack requires a trusted client certificate for an SSL/TLS-secured JMX connection

true/false

true

JMX_SECURE_CFG_FILE

path to the configuration file with properties used to secure the JMX management connection

SGC_HOME/config/netssl.properties

DEFAULT_STORE_PASSWORD

password used to secure the KeyStore and TrustStore when generating them using the SGC_HOME/bin/sgckeygen script

changeit

The file specified by JMX_SECURE_CFG_FILE should be in the Java properties file format (as described in Javadoc for Properties class). Properties configurable using JMX_SECURE_CFG_FILE are related to the location and security of Java KeyStores containing the SGC stack private key, certificate, and trusted client certificate. Here are the properties configurable using JMX_SECURE_CFG_FILE:

Key What it specifies

javax.net.ssl.keyStore

path to the Java KeyStore file containing the SGC Stack private key

javax.net.ssl.keyStorePassword

password protecting the KeyStore denoted by the javax.net.ssl.keyStore property

javax.net.ssl.trustStore

path to the Java KeyStore file containing the trusted client certificate

`javax.net.ssl.trustStorePassword `

password protecting the KeyStore denoted by the javax.net.ssl.trustStore property

Example JMX_SECURE_CFG_FILE properties file

The JMX_SECURE_CFG FILE generated by the SGC_HOME/bin/sgckeygen script looks like this:

#This is a SSL configuration file.
#A properties file that can be used to supply the KeyStore
#and truststore location and password settings thus avoiding
#to pass them as cleartext in the command-line.

javax.net.ssl.keyStore=./config/sgc-server.keystore
javax.net.ssl.keyStorePassword=changeit

javax.net.ssl.trustStore=./config/sgc-server.keystore
javax.net.ssl.trustStorePassword=changeit

SGC stack JMX connector configuration details

The details presented above should be sufficient to secure the SGC JMX management connection. However, for a customized solution (for example, using other start-up scripts), see the following JMX connector parameters supported by SGC stack.

Warning Usually there is no need to customize the operation of the SGC stack JMX RMI connector, as relevant configuration is exposed through SGC start-up scripts.

Here are the Java system properties used to configure the SGC stack JMX RMI connector:

Key What it specifies

Values

com.cts.ss7.management.jmxremote.host

host that SGC should bind to in order to listen for incoming JMX connections

resolvable host name or IP address
(0.0.0.0 to listen on all local interfaces)

com.cts.ss7.management.jmxremote.port

port where SGC binds for incoming JMX connections

Valid port value 0..65535 inclusive
(0 = system assigned)

com.cts.ss7.management.jmxremote.ssl

whether to enable secure monitoring using SSL (if false, then SSL is not used)

true/false
Default is false.

com.cts.ss7.management.jmxremote.ssl.enabled.cipher.suites

a comma-delimited list of SSL/TLS cipher suites to enable; used in conjunction with com.cts.ss7.management.jmxremote.ssl

default SSL/TLS cipher suites

com.cts.ss7.management.jmxremote.ssl.enabled.protocols

a comma-delimited list of SSL/TLS protocol versions to enable; used in conjunction with com.cts.ss7.management.jmxremote.ssl

default SSL/TLS protocol version

com.cts.ss7.management.jmxremote.ssl.need.client.auth

whether to perform client-based certificate authentication, if both this property and com.cts.ss7.management.jmxremote.ssl are true

true/false
Default is true.

com.cts.ss7.management.jmxremote.ssl.config.file

path to the configuration file with properties used to secure the JMX management connection (should be in Java properties file format)

no default path
(SGC_HOME/config/netssl.properties is assigned by the SGC start scripts)

javax.net.ssl.keyStore

KeyStore location *

no default path

javax.net.ssl.keyStorePassword

KeyStore password *

no default path

javax.net.ssl.trustStore

truststore location *

no default path

javax.net.ssl.trustStorePassword truststore password

truststore password *

no default path

* Can be defined in the com.cts.ss7.management.jmxremote.ssl.config.file configuration file

Configuring the SS7 SGC Stack

Configuration data

Configuration data can be separated into two main groups:

  • static — configuration properties loaded from a file during SGC instance start-up, influencing the behaviour of that single instance

  • managed — dynamic runtime configuration managed by and distributed within the SGC cluster.

Note
SGC_HOME

In the following instructions, SGC_HOME represents the path to the SGC Stack installation directory.

Static SGC configuration

Static configuration is loaded during SGC instance startup; any configuration changes take effect after SGC Stack instance restart. Static configuration consists of:

Static SGC instance configuration

During SGC instance start-up, the SGC_HOME/config/SGC.properties configuration file is loaded.

Warning

The default configuration can usually be used without changes, except for two important properties:

  • ss7.instance — an instance name (node name) that must be unique among instances in the same cluster
    Later, when configuring the cluster, you are required to reference this node name.

  • hazelcast.group — name of the cluster which this instance should join.
    By default, the cluster name is generated; so each instance started with the default configuration will form a separate single-node cluster.

Here are the configuration properties available in SGC.properties:

Property What it specifies Default

com.cts.ss7.commsp.heartbeatEnabled

enables or disables the heartbeat timeout mechanism in the SGC. If this is enabled in the SGC then the TCAP stack must also be configured to send heartbeats, otherwise the connection between the TCAP stack and SGC will be marked as timed out after com.cts.ss7.commsp.server.recvTimeout seconds, resulting in an unstable TCAP stack to SGC connection. . See Data Connection Heartbeat Mechanism for details

false

com.cts.ss7.commsp.server.handshake.recvTimeout

timeout (in seconds) waiting for a handshake between the SGC and TCAP stack

2

com.cts.ss7.commsp.server.recvTimeout

how many seconds to wait before the Peer closes the connection after not receiving anything

Value must be greater than the heartbeat period configured in the TCAP stack, see Data Connection Heartbeat Mechanism for details.

11

com.cts.ss7.commsp.server.sendQueueCapacity

capacity of the Peer sending queue

1024

com.cts.ss7.commsp.tcpNoDelay

whether to disable the Nagle algorithm for the connection between the SGC and TCAP stack

true

com.cts.ss7.commsw.client.letSystemChooseSourceAddress

whether to ignore the configured switch-local-address when establishing a client intra-cluster-communication (comm switch module) connection; if true, the OS is responsible for choosing an appropriate source address

switch-local-address is an attribute of the node configuration object

false

com.cts.ss7.commsw.client.tcpNoDelay

whether to disable the Nagle algorithm in intra-cluster communication client mode (comm switch module)

true

com.cts.ss7.commsw.client.threads

number of threads serving connections (client mode) from other SGC nodes; for intra-cluster communication (comm switch module)

Each thread requires three File Descriptors. The recommended value should be one less than number of nodes in the cluster.

1

com.cts.ss7.commsw.server.acceptor.threads

number of threads accepting connections from other SGC nodes; for intra-cluster communication (comm switch module)

Each thread requires three File Descriptors.

1

com.cts.ss7.commsw.server.tcpNoDelay

whether to disable the Nagle algorithm in intra-cluster communication server mode (comm switch module)

true

com.cts.ss7.commsw.server.threads

number of threads serving connections (server mode) from other SGC nodes; for intra-cluster communication (comm switch module)

Each thread requires three File Descriptors. The recommended value should be one less than number of nodes in the cluster.

1

com.cts.ss7.commsw.so_rcvbuf

size of the socket receive buffer (in bytes) used by intra-cluster communication (comm switch module)

Use a value <= 0 for OS default.

-1

com.cts.ss7.commsw.so_sndbuf

size of the socket send buffer (in bytes) used by intra-cluster communication (comm switch module)

Use a value <= 0 for OS default.

-1

com.cts.ss7.peer.data.acceptor.threads

number of threads accepting data connections from TCAP stack instances

Each thread requires three File Descriptors.

2

com.cts.ss7.peer.data.service.threads

number of threads serving data connections from TCAP stack instances

Each thread requires three File Descriptors. The recommended value should be equal to the number of TCAP stack instances served by the cluster.

2

com.cts.ss7.peer.http.acceptor.threads

number of threads accepting connections from TCAP stack instances requesting balancing information

1

com.cts.ss7.peer.http.service.threads

number of threads serving accepted connections from TCAP stack instances requesting balancing information

1

com.cts.ss7.shutdown.gracefulOnUncaughtEx

whether to try a graceful shutdown first (value true) when shutting down because of a uncaught exception

true

com.cts.ss7.shutdown.gracefulWait

how long to wait (in milliseconds) during graceful shutdown, before forcing a shutdown

30000

com.cts.ss7.shutdown.ignoreUncaughtEx

whether an uncaught exception should result in instance shutdown (value false), or just be logged (value true)

Severe errors (java.lang.Error) always result in shutdown without trying a graceful shutdown first.

false

hazelcast.config.file

optional path to the Hazelcast config file

none

hazelcast.group

cluster group to which this instance belongs

STANDALONE_{random hexadecimal string}

sgc.alarming.factory.class

implementation of the alarming factory

com.cts.ss7.alarming. impl.AlarmingFactoryImpl

sgc.alarming.maxHistoryAge

maximum alarming history age (in minutes)

1440

sgc.data.dir

property name used to get the path where the SGC data file should be stored

current working directory at the time of startup

sgc.data.file

property name used to get the actual SGC data file name

sgc.dat

sgc.ignore_config_tampering

whether the SGC should ignore validation of the MD5 signature of the XML configuration file

false

sgc.ind.pool_size

maximum number of inbound messages that may be processing or waiting to be processed

10000

sgc.peer.pendingConnectionTTL

how long (in seconds) the SGC should consider a connection pending after peer node allocation, but before actual connection (after this time, the SGC assumes that the connection will not happen)

This value is used by the load balancer to assist with balancing TCAP stacks amongst SGCs.

If it is set too small then under certain failure conditions it may result in a TCAP stack continually trying to reconnect to an SGC data port that it cannot reach.

The suggested value for this property is (total_TCAP_stacks_connections * (total_SGCs_in_cluster - 1) + 1) * 4 + safety_factor.

The default value allows for 13 TCAP stacks and 2 SGCs under worst case failure conditions with a 4 second safety factor. The safety factor allows for network latency and timer precision.

60

sgc.req.pool_size

maximum number of outbound messages that may be processing or waiting to be processed

10000

sgc.tcap.maxPeers

maximum number of TCAP peers/clients connected to this SGC instance

Each peer instance serving TCAP client connection consumes about 100MB of heap memory. In case of using large number of TCAP peers value of MAX_HEAP_SIZE parameter should be increased accordingly. For details, please see Configuring SGC_HOME/config/sgcenv.

5

sgc.worker.queue

maximum number of tasks (messages to be processed) in one worker queue

256

sgc.worker.threads

number of threads used by the worker group to process inbound and outbound messages

32

snmp.data.bc.file boot

counter file name for snmp4j

sgc-snmp-bc.dat

snmp.data.file

file name for snmp4j persistent storage

sgc-snmp.dat

ss7.http.tcp_no_delay

whether TCAP manager uses a Nagle algorithm for incoming connections

false

ss7.instance

name of the SGC instance within the cluster

I1

Hazelcast cluster configuration

Hazelcast is a opensource In-Memory Data Grid. Hazelcast provides a set of distributed abstractions (such as data collections, locks, and task execution) that are used by subsystems of the SS7 SGC Stack to provide a single logical view of the entire cluster. SGC cluster membership state is directly based on Hazelcast cluster and node lifecycle.

The SGC Stack deployment package uses the default Hazelcast configuration, which is available in SGC_HOME/config/hazelcast.xml.sample.

Customizing Hazelcast Configuration

Hazelcast configuration can be customized by providing a hazelcast.xml configuration file in the config subdirectory of the SGC Stack distribution (for example, by renaming config/hazelcast.xml.sample to config/hazelcast.xml). For a description of possible configuration options, and the format of the hazelcast.xml configuration file, please see the Hazelcast In-Memory Data Grid Documentation (Version 2.6).

Hazelcast Heartbeat Configuration

The default Hazelcast configuration used by the SGC includes customisation of some hazelcast default values to support rapid cluster member failure detection and faster cluster merges following failure recovery. This configuration can be further refined as necessary.

Property What it specifies Default

hazelcast.heartbeat.interval.seconds

How frequently the hazelcast heartbeat algorithm is run.

1s

hazelcast.max.no.heartbeat.seconds

How long to wait before considering a remote hazelcast peer unreachable.

If this value is set too small, then there is an increased risk of very short network outages or extended Java garbage collection triggering heartbeat failure detection.

If this value is set too large, then there is an increased risk of SGC features becoming temporarily unresponsive due to blocking on necessary cluster-wide operations.

It is important to balance the need to rapidly detect genuinely failed nodes with the need to protect against unnecessarily splitting and reforming the cluster as the split and merge operation is not instant and some SGC features may be temporarily unavailable during this process.

5s

hazelcast.merge.first.run.delay.seconds

How long hazelcast will wait to attempt a cluster merge immediately following a node failure.

10s

hazelcast.merge.next.run.delay.seconds

How long hazelcast will wait to attempt a cluster merge following a node failure after the first merge attempt.

10s

The hazelcast heartbeat mechanism is used to detect cluster member failures; either network failures between members or actual process failures.

Hazelcast Cluster With Three Or More Members

The default Hazelcast configuration used by the SGC is optimized for two cluster members. In the case where a larger cluster is required, it is strongly recommend that the "backup-count" parameter is configured to the total number of cluster members, minus one. This provides maximum resiliency in the case where more than one node may fail or be split from the cluster simultaneously.

There are two locations within hazelcast.xml where this parameter must be configured: under <queue name="default"> and again under <map name="default">. Both of these must be configured for correct behaviour.

For example, in a three node cluster:

<queue name="default">
    <max-size-per-jvm>10000</max-size-per-jvm>
    <backup-count>2</backup-count>
...

<map name="default">
    <backup-count>2</backup-count>
...

Logging configuration

Note For a description of the logging subsystem, please see Logging.

Managed SGC cluster configuration

The SS7 SGC Stack is built around a configuration subsystem that plays a central role in managing the lifecycle of all configuration objects in SGC. This is called "managed configuration" (when the configuration subsystem manages the configuration data). During normal cluster operation, configuration data and management state is shared between all cluster nodes. Each cluster node persists configuration data in the local file system (as an XML file).

Managed configuration can be divided based on its cluster or node-level applicability:

  • per node — this configuration is stored cluster-wide but relevant only for a given node (it references just the particular node for which it is relevant; for example, different SCTP associations may be created on specific nodes).

  • cluster wide — this configuration is relevant and the same for each node (general configuration parameters, SCCP configuration, parts of M3UA)

Configuration is represented as a set of configuration objects. These configuration objects are managed through a set of CRUD commands exposed by the Command-Line Management Console distributed with the SGC SS7 Stack.

Configuration objects

Each configuration object within the SS7 SGC Stack is an instance of a particular configuration object type. The type of configuration object defines a set of attributes. For example, configuration objects of type connection are defined by attributes such as port, conn-type, and others. A particular configuration object is identified by its oname attribute, which must be unique among all other configuration objects of that type.

Common configuration object attributes

These attributes are common to some or all configuration objects.

oname

Every configuration object has an oname attribute that specifies its Object Name. It is an id that must be unique among all other objects of that particular type.

Whenever an attribute is a reference to a configuration object, its value must be equal to the oname attribute of that referenced configuration object.

dependencies

A configuration object depends on another configuration object when any of its attributes reference that other configuration object. That is, the attribute value is equal to the oname attribute of the other configuration object. The configuration system keeps track of such references, and provides the dependencies attribute, which is a counter of how many other configuration objects depend on the current one.

If the dependencies value is greater than 0, the configuration object cannot be removed (to remove it, first all other configuration objects that depend on it must be removed).

enabled

Some configuration objects must be enabled before the configuration layer changes the related runtime state. All such objects expose the enabled attribute with values of true or false.

active

Some configuration objects with the enabled attribute also expose the active attribute, which tells if this object was successfully instantiated and is used in processing (for example if a connection is established). Possible values are true or false.

General Configuration

Below are attributes for configuring an SGC Stack instance and the entire cluster.

Note
Atribute modification restrictions
  • Only attributes that are "Reconfigurable" can be modified after a configuration object is created.

  • Attributes that do not support "Active Reconfiguration" can be changed only when the configuration object is disabled (the value of its disabled attribute is false).

node

The node configuration object is for configuring an SGC Stack instance. Every SGC instance that is to be a part of cluster must be represented by a node configuration object. During startup, the SGC instance property ss7.instance is matched against the oname of existing nodes. If a match is found, the SGC instance will connect to the cluster, acting as that matching node.

Attribute name Attribute description Default

oname

object name

CommSwitch is the Protocol Data Transport cluster communication subsystem that is used to transport M3UA and TCAP protocol messages between cluster nodes.

dependencies
Read only

number of items which depend on this object

enabled
Reconfigurable / Active reconfiguration

is object enabled

false

active
Read only

is object active

switch-local-address
Reconfigurable

local address for CommSwitch to bind to

switch-port

local port for CommSwitch to bind to

9701

stack-data-address
Reconfigurable

interface where stack can connect for data connection

The TCAP Stack that is bundled with CGIN RA will use this connection to originate and receive TCAP messages.

value of stack-http-address if defined, otherwise value of switch-local-address

stack-data-port
Reconfigurable

port where stack can connect for data connection

The TCAP Stack that is bundled with CGIN RA will use this connection to originate and receive TCAP messages.

9703

stack-http-address
Reconfigurable

interface where stack can get balancing information

The TCAP Stack that is bundled with CGIN RA will use this connection to to register with the SGC node.

value of stack-data-address if defined, otherwise value of switch-local-address

stack-http-port
Reconfigurable

port where stack can get balancing information

The TCAP Stack that is bundled with CGIN RA will use this connection to to register with the SGC node.

9702

local-configuration
Read only

node configuration

Specifies values of properties that can be defined in the SGC.properties file.

Note The JMX Object name for node is SGC:type=general,category=node

parameters

The parameters category specifies cluster-wide configuration (for a single cluster).

Attribute name Attribute description Default

class1-resend-delay
Reconfigurable

delay (in milliseconds) before a class1 message is re-sent when route failure is detected

1000

sp
Reconfigurable

ocal signalling point; a 14-bit integer; supported formats: simple integer (4106) or int(3bit)-int(8bit)-int(3bit) (2-1-2)

0

sp-state
Reconfigurable

local signalling point state (OK/RESTRICTED/DOWN/CONG0/CONG1/CONG2)

OK

ni
Reconfigurable

network indicator (INTERNATIONAL/SPARE/NATIONAL/RESERVED)

INTERNATIONAL

sccp-sst-interval
Reconfigurable

interval (in milliseconds) between sent SST messages

10000

sccp-timer-td
Reconfigurable

decay timer (in milliseconds) for SCCP congestion procedure
(Q.714 section 5.2.8 SCCP management congestion reports procedure)

10000

sccp-timer-ta
Reconfigurable

attack timer (in milliseconds) for SCCP congestion procedure
(Q.714 section 5.2.8 SCCP management congestion reports procedure)

600

sccp-max-rsl-m
Reconfigurable

maximum restriction sublevel per restriction level (Q.714 section 5.2.8 SCCP management congestion reports procedure)

4

sccp-max-rl-m
Reconfigurable

maximum restriction level for each affected SP
(Q.714 section 5.2.8 SCCP management congestion reports procedure)

8

sccp-timer-tconn
Reconfigurable

timer (in milliseconds) for congestion abatement

10000

ntfy-m3ua-err
Reconfigurable

time interval (in seconds) between successive notifications sent
when the M3Ua layer is unable to process incoming messages

600

ntfy-sccp-err
Reconfigurable

time interval (in seconds) between successive notifications sent
when the SCCP layer is unable to process incoming messages

60

ntfy-tcap-err
Reconfigurable

time interval (in seconds) between successive notifications sent
when the TCAP layer is unable to process incoming messages

60

sccp-timer-reassembly
Reconfigurable

reassembly timeout for SCCP reassembly procedure in milliseconds

2000

sccp-max-reassembly-processes
Reconfigurable

maximum number of concurrent SCCP reassembly processes that may be active.
0 = reassembly not supported.

10000

Note The JMX Object name for parameters is SGC:type=general,category=parameters.

M3UA Configuration

The SS7 SGC Stack acts as one or more Application Servers when connected to the Signalling Gateway or another Application Server (in IPSP mode). M3UA configuration can be separated in two related domains:

Note
Attribute modification restrictions

Only attributes that are "Reconfigurable" can be modified after a configuration object is created. Attributes that do not support "Active Reconfiguration" can be changed only when the configuration object is disabled (the value of its disabled attribute is false).

Application Server and routes

After an SCTP association with SG is established, the as-connection that maps connections to Application Servers is checked. This allows for the SGC to inform SG which routing contexts should be active for that SCTP association. Also, with mapping internally, SGC decides which Point Codes are reachable through the SCTP association (the chain of dependencies is: connection - as-connection - as - route - pc).

as

Represents an Application Server — a logical entity serving a specific Routing Key. Defines the Application Server that the SGC Stack will represent after the connection to SG/IPSP peer is established.

Attribute name
Attribute description Default Modification

oname

object name

dependencies

number of items which depend on this object

Read-only

enabled

is object enabled

false

Reconfigurable using active reconfiguration

traffic-maintenance-role

what kind of AS this is; whether it should handle
sending (ACTIVE) or reception (PASSIVE) of ASP_(IN)ACTIVE

ACTIVE

rc

routing context NOTE: This attribute is optional, but only one as with an unspecified rc can be used per association.

state

State of the AS (DOWN, PENDING, ACTIVE, INACTIVE).

Read-only

pending-size

maximum number of pending messages, per node

Applicable only to AS mode.

0

Reconfigurable

pending-time

maximum pending time (in milliseconds)

Applicable only to AS mode.

0

Reconfigurable

Note The JMX Object name for as is SGC:type=m3ua,category=as.

route

Mapping of DPCs (dpc) accessible when a particular Application Server (as) is active.

Attribute name Attribute description Default Modification

oname

object name

dependencies

number of items which depend on this object

Read-only

dpc-name

reference to DPC

as-name

reference to AS

priority

priority of the route (larger value is higher priority)

0

Note The JMX Object name for route is SGC:type=m3ua,category=route.

dpc

A DPC defines a remote point code which is accessible from this SGC cluster. DPCs are used to define routes (route) which bind DPCs to specific Applications Server (as) definitions and SCTP associations (connections).

Attribute name Attribute description Default Modification

oname

object name

dependencies

number of items which depend on this object

Read-only

dpc

destination point code; a 14-bit integer;
supported formats: simple integer (4106) or int(3bit)-int(8bit)-int(3bit) (2-1-2)

Reconfigurable

na

network appearance

Attribute is optional

Reconfigurable

mss

maximum user data length per segment to send to this destination, supported values: 0-247 (0=do not segment)

247

Reconfigurable

muss

maximum unsegmented SCCP message size to send to this destination as a single unsegmented message, supported values: 160-254 inclusive

254

Reconfigurable

pudt

SCCP message type that this destination prefers to receive when there is a choice available, supported values: UDT, XUDT

UDT

Reconfigurable

Note The JMX Object name for dpc is SGC:type=m3ua,category=dpc.

as-precond

Before the Application Server (as) becomes active, the SGC Stack may require certain TCAP Stacks representing some SSN (CGIN RAs) to register with SGC. The Application Server will be activated after ALL defined preconditions (as-precond) are satisfied.

Attribute name Attribute description Default Modification

oname

object name

dependencies

number of items which depend on this object

Read-only

as-name

affected AS name

ssn

subsystem number which must be connected

Note The JMX Object name for as-precond is SGC:type=m3ua,category=as-precond.

as-connection

Mapping of Application Server (as) to SCTP association (connection), defining which Application Servers should be active on a particular connection.

Attribute name Attribute description Default Modification

oname

object name

dependencies

number of items which depend on this object

Read-only

as-name

reference to AS

conn-name

reference to SGConnection

daud-on-asp-ac

sending DAUD on asp-active

true

Reconfigurable

Note The JMX Object name for as-connection is SGC:type=m3ua,category=as-connection.

Listening for and establishing SCTP associations

Below are attributes for configuration directly related to establishing SCTP associations to M3UA peers.

local-endpoint

local-endpoint, together with local-endpoint-ip, defines the IP address where the SGC Node should listen for incoming SCTP associations.local-endpoint configuration is also used as the source address for outgoing SCTP associations. local-endpoint by itself defines the port and M3UA configuration for all connections that are associated with it.

Note Each SGC Node can use multiple local endpoints.
Attribute name Attribute description Default Modification

oname

object name

dependencies

number of items which depend on this object

Read-only

enabled

is object enabled

false

Reconfigurable using active reconfiguration

active

is object active

Read-only

node

SGC Node where the object is used

port

local SCTP port

Reconfigurable

max-in-streams

maximum number of input streams requested by the local endpoint
during association initialization

OS default

Reconfigurable

max-out-streams

maximum number of output streams requested by the local endpoint
during association initialization

OS default

Reconfigurable

so-sndbuf

size of the socket send buffer

OS default

Reconfigurable

so-rcvbuf

size of the socket receive buffer

OS default

Reconfigurable

max-asp-active-count

maximum asp-active sending count

100

Reconfigurable

max-asp-inactive-count

maximum asp-inactive sending count

100

Reconfigurable

max-asp-up-count

maximum asp-up sending count

100

Reconfigurable

max-asp-down-count

maximum asp-down sending count

100

Reconfigurable

no-delay

enables or disables a Nagle-like algorithm

true

Reconfigurable

so-linger

linger on close if data is present

OS default

Reconfigurable

Note The JMX Object name for local-endpoint is SGC:type=m3ua,category=local-endpoint.

local-endpoint-ip

Configuration of IPs for local-endpoint, to make use of SCTP multi-homed, feature-defined, multiple IPs for a single local endpoint.

Attribute name Attribute description Default Modification

oname

object name

dependencies

number of items which depend on this object

Read-only

ip

IPv4 or IPv6 address

local-endpoint-name

name of the referenced local endpoint

Note The JMX Object name for local-endpoint-ip is SGC:type=m3ua,category=local-endpoint-ip.
Tip
IPv6 considerations

When using IPv6 addressing, remember to configure the PREFER_IPV4 property in the sgcenv file.
For details, please see configuring SGC_HOME/config/sgcenv

connection

connection, together with conn-ip, defines the remote IP address of the SCTP association. The SGC Node will either try to establish that association (CLIENT mode) or expect a connection attempt from a remote peer (SERVER mode).

Attribute name Attribute description Default Modification

oname

object name

dependencies

number of items which depend on this object

Read-only

enabled

is object enabled

false

Reconfigurable using active reconfiguration

active

is object active

Read-only

port

remote SCTP port

Reconfigurable

local-endpoint-name

reference name to local endpoint

conn-type

specifies if acts as server for SCTP connect (CLIENT/SERVER)

Reconfigurable

t-ack

specifies how often ASP attempts to send AspUP

2

Reconfigurable using active reconfiguration

t-daud

specifies how often ASP attempts to send DAUD

60

Reconfigurable using active reconfiguration

t-reconnect

specifies time interval (in seconds) between connection attempts

6

Reconfigurable using active reconfiguration

state-maintenance-role

Specifies if SGC on this associations sends
ASP-UP (ACTIVE) or expects to receive ASP-UP (PASSIVE)

ACTIVE

Reconfigurable

asp-id

asp identifier

Attribute is optional

Reconfigurable

is-ipsp

specifies whether connection works in IPSP mode

true

out-queue-size

maximum number of messages waiting to be written into the SCTP association

1000

Reconfigurable

Note The JMX Object name for connection is SGC:type=m3ua,category=connection.

conn-ip

Configuration of IPs for connection, to make use of SCTP multi-homed, feature-defined,multiple IPs for a single connection.

Attribute name Attribute description Default Modification

oname

object name

dependencies

number of items which depend on this object

Read-only

ip

IPv4 or IPv6 address

conn-name

name of the referenced connection

Note The JMX Object name for conn-ip is SGC:type=m3ua,category=conn-ip.
Tip
IPv6 considerations

When using IPv6 addressing, remember to configure the PREFER_IPV4 property in the SGC_HOME/config/sgcenv file. For details, please see configuring SGC_HOME/config/sgcenv

SCCP Configuration

Global title translation

Tip

Any number of attributes (gtencoding, trtype, natofaddr, numplan) can be left empty to match any value in a GT. More specific rules, defining specific attribute values, are matched first.

To create a rule matching all GTs, also set is-prefix = true, and leave addrinfo empty.

To configure GT translation, see the following sections:

Note
Atribute modification restrictions
  • Only attributes that are "Reconfigurable" can be modified after a configuration object is created.

  • Attributes that do not support "Active Reconfiguration" can be changed only when the configuration object is disabled (the value of its disabled attribute is false).

Incoming GT translation

Use the following attributes to configure GT translation for incoming SCCP messages. Whenever the incoming called address for an SCCP message is a GT, it is matched against this configuration to determine whether it should be accepted and, optionally, which SSN should receive it.

inbound-gtt

Attribute name Attribute description Default Modification

oname

object name

dependencies

number of items which depend on this object

Read-only

trtype

translation type

Attribute optional; when unspecified matches ANY value

Reconfigurable

numplan

numbering plan

Attribute optional; when unspecified matches ANY value

Reconfigurable

natofaddr

nature of address

Attribute optional; when unspecified matches ANY value

Reconfigurable

addrinfo

address string

Attribute optional; when unspecified and is-prefix is true, matches ANY value

Reconfigurable

is-prefix

specifies if address string contains prefix

false

Reconfigurable

ssn

local SSN that handles the traffic

Attribute optional; when unspecified the SSN from the Called Party Address will be used

Reconfigurable

Note The JMX Object name for inbound-gtt is SGC:type=sccp,category=inbound-gtt.

Outgoing GT translation

GT translation configuration used for outgoing SCCP messages. Whenever the outgoing SCCP message called address is a GT, it is matched against this configuration to derive the destination PC and optionally SSN. After translation SCCP message called address may be modified according to the replace-gt configuration.

outbound-gt

Use the following attributes to configure GT translation in an outgoing direction. An outgoing SCCP message that contains a GT in the called address parameter will be matched against the outbound-gt definitions.

Attribute name Attribute description Default Modification

oname

object name

dependencies

number of items which depend on this object

Read-only

trtype

translation type

Attribute optional; when unspecified matches ANY value

Reconfigurable

numplan

numbering plan

Attribute optional; when unspecified matches ANY value

Reconfigurable

natofaddr

nature of address

Attribute optional; when unspecified matches ANY value

Reconfigurable

addrinfo

address string

Attribute optional; when unspecified and is-prefix is true matches ANY value

Reconfigurable

is-prefix

specifies if the address string contains a prefix

false

Reconfigurable

Note The JMX Object name for outbound-gt is SGC:type=sccp,category=outbound-gt.

outbound-gtt

Use these attributes to represent a Destination Point Code where the SCCP message with a matching GT (referenced through the gt attribute) will be sent.

Tip

Multiple outbound-gt definitions can reference a single outbound GT. In such cases, a load-balancing procedure is invoked.

Attribute name Attribute description Default Modification

oname

object name

dependencies

number of items which depend on this object

Read-only

gt

reference to O-GT

Reconfigurable

dpc

destination point code; a 14-bit integer;
supported formats: simple integer (4106) or int(3bit)-int(8bit)-int(3bit) (2-1-2)

Reconfigurable

replace-gt

reference to replace-gt

Reconfigurable

priority

priority of this translation (larger value is higher priority)

Reconfigurable

Note The JMX Object name for outbound-gtt is SGC:type=sccp,category=outbound-gtt.

replace-gt

These attributes may be used to modify the SCCP message’s called address parameter, after a matching GT is found through the use of outbound-gt and outbound-gtt.

Attribute name Attribute description Default Modification

oname

object name

dependencies

number of items which depend on this object

Read-only

route-on

what will be inserted in the SCCP called address; allowed values are:

  • SSN — route on SSN; include translation-derived DPC

  • GT — route on GT

  • RI — leave intact.

RI

Reconfigurable

gtencoding

new encoding of the address

Attribute optional

Reconfigurable

trtype

new translation type

Attribute optional

Reconfigurable

numplan

new numbering plan

Attribute optional

Reconfigurable

natofaddr

new nature of address

Attribute optional

Reconfigurable

addrinfo

new address string in hex/bcd format

Attribute optional

Reconfigurable

ssn

specify new SSN to add to GT

Attribute optional

Reconfigurable

gti

new global title indicator; allowed values are: 0 (no GT), 1, 2, 3, or 4

Attribute optional

Reconfigurable

Note The JMX Object name for replace-gt is SGC:type=sccp,category=replace-gt.

Concerned Point Codes

cpc

CPC configuration stores information about remote SCCP nodes that should be informed about the local subsystem availability state.

Attribute name Attribute description Default Modification

oname

object name

dependencies

number of items which depend on this object

Read-only

dpc

concerned point code which is notified about status changes; a 14-bit integer;
supported formats: simple integer (4106) or int(3bit)-int(8bit)-int(3bit) (2-1-2)

Note The JMX Object name for cpc is SGC:type=sccp,category=cpc.

Load balancing

Global Title translation may be used to provide load balancing and high availability functions. If there is more than one outbound-gtt referencing a single outbound-gt, the SCCP layer is responsible for routing the message to one of the vailable SCCP nodes (destination point codes). If the SCCP message is a subsequent message in stream class 1 (sequenced connectionless) and the previously selected SCCP node (PC) is still reachable, then that previously used PC is selected. If there is any other message for which GT translation results in multiple reachable point codes, messages are load balanced among the available PCs with highest priority.

The pseudo-algorithm is:

  1. outbound-gtts referencing the same GT (outbound-gt) are grouped according to their priority (larger value is higher priority).

  2. Unreachable PCs are filtered out.

  3. If there is more than one PC of highest priority, then messages are load balanced using a round robin algorithm between those PCs.

Whenever the prefer-local attribute of outbound-gtt is set to value true, routes local to the node are used in that algorithm (if such routes are currently available; otherwise prefer-local is ignored). Routes local to the node are those that are available through an SCTP association that was established by that particular node.

SNMP Configuration

Interoperability with SNMP-aware management clients

The SS7 SGC stack includes an SNMP agent, for interoperability with external SNMP-aware management clients. The SGC SNMP agent provides a read-only view of SGC statistics and alarms (through SNMP polling), and supports sending SNMP notifications related to SGC alarms and notifications to an external monitoring system.

In a clustered environment, individual SGC nodes may run their own instances of the SNMP agent, so that statistics and notifications can still be accessed in the event of node failure. Each node is capable of running multiple SNMP agents with different user-defined configuration.

Tip For detailed information about SGC exposed statistics, please see Statistics. For details about SGC alarms and notifications, please see Alarms and Notifications.
Note
Attribute modification restrictions
  • Only attributes that are "Reconfigurable" can be modified after a configuration object is created.

  • Attributes that do not support "Active Reconfiguration" can be changed only when the configuration object is disabled (the value of its disabled attribute is false).

SNMP configuration

Each snmp-node configuration object represents an SNMP agent running as part of a particular SGC node. Exposed configuration allows a single SNMP agent to support a single version of the SNMP protocol. Currently supported SNMP versions are 2c and 3. Multiple snmp-nodes (SNMP agents) can run within a single SGC node. In a clustered environment, each newly created snmp-node is automatically connected to the existing target-address and usm-user.

snmp-node

snmp-node represents an SNMP agent running as part of a particular SGC node.

Attribute name Attribute description Default Modification

oname

object name

dependencies

number of items which depend on this object

Read-only

enabled

is object enabled

false

Reconfigurable using active reconfiguration

active

is object active

Read-only

node

SGC node where the object is used

port

local SNMP listening port

Reconfigurable

host

local SNMP listening bind address

127.0.0.1

Reconfigurable

community

community for read operations

public

Reconfigurable

snmp-version

SNMP version (supported values: v3, v2c)

v2c

Reconfigurable

Note The JMX Object name for snmp-node is SGC:type=snmp,category=snmp-node.

target-address

target-address is cluster wide and represents an SNMP notification target (defines where SNMP notifications will be sent and which protocol version is used).

Attribute name Attribute description Default Modification

oname

object name

dependencies

number of items which depend on this object

Read-only

transportDomain

SNMP transport domain

(SNMP transport protocol supported values: TcpIpv4, UDP, UdpIpv6z, UdpIpv4z, TcpIpv6, TcpIpv4z, TcpIpv6z, UdpDns, UdpIpv6, UdpIpv4, TLSUDP, TcpDns, TLSTCP)

Reconfigurable

target-host

target host address

Reconfigurable

target-port

target port

162

Reconfigurable

timeout

timeout value (in units of 0.01 seconds) after which unacknowledged SNMP notifications (type inform) will be retransmitted

200

Reconfigurable

retries

number of retransmissions of unacknowledged SNMP notifications (type inform)

1

Reconfigurable

community

community name definition

public

Reconfigurable

notifyType

SNMP notification mechanism

(supported values: trap — asynchronous unacknowledged notification,
inform — asynchronous acknowledged notification)

trap

Reconfigurable

snmp-version

SNMP version

(supported values: v3, v2c)

v2c

Reconfigurable

Note The JMX Object name for target-address is SGC:type=snmp,category=target-address.
Warning target-address can be created, deleted, and its attributes reconfigured, only when all referenced snmp-nodes are disabled.

usm-user

usm-user is cluster wide and represents the SNMP v3 USM user and authentication details.

Attribute name Attribute description Default Modification

oname

object name

dependencies

number of items which depend on this object

Read-only

authProto

authentication protocol

(supported values: SHA, MD5, NONE)

SHA

Reconfigurable

authPassphrase

authentication protocol pass phrase

Reconfigurable

privProto

privacy protocol

(supported values: AES192, DES, DES3, AES256, NONE, AES128)

DES

Reconfigurable

privPassphrase

privacy protocol pass phrase

Reconfigurable

community

specifies community

public

Reconfigurable

Note The JMX Object name for usm-user is SGC:type=snmp,category=usm-user.
Warning usm-user can be created, deleted, and its attributes reconfigured only when all referenced snmp-nodes are disabled.

SGC Stack MIB definitions

MIB definitions for the SGC stack are separated into two files:

  • COMPUTARIS-MIB — basic OID definitions used by the SGC stack

  • CTS-SGC-MIB — SNMP managed objects and SNMP notifications used by the SGC stack.

Tip MIB definitions are also included in the SGC Stack release package under ./doc/mibs/

SNMP managed objects

Managed objects defined in CTS-SGC-MIB can be separated in two groups:

Statistics managed objects

Here are the managed objects representing SGC statistics:

Symbolic OID Numerical OID Equivalent Statistics attribute

.iso.org.dod.internet.private.enterprises. ctsRegMIB.ctsObjects.sgcObjects.sgcAssociationTable

.1.3.6.1.4.1.35787.1.1.1

.iso.org.dod.internet.private.enterprises. ctsRegMIB.ctsObjects.sgcObjects.sgcAsStateTable

.1.3.6.1.4.1.35787.1.1.2

.iso.org.dod.internet.private.enterprises. ctsRegMIB.ctsObjects.sgcObjects.sgcLocalSsnTable

.1.3.6.1.4.1.35787.1.1.3

.iso.org.dod.internet.private.enterprises. ctsRegMIB.ctsObjects.sgcObjects.sgcTcapConnectionTable

.1.3.6.1.4.1.35787.1.1.4

.iso.org.dod.internet.private.enterprises. ctsRegMIB.ctsObjects.sgcObjects.sgcDpcStatusTable

.1.3.6.1.4.1.35787.1.1.5

.iso.org.dod.internet.private.enterprises. ctsRegMIB.ctsObjects.sgcObjects.sgcGtRoutingTable

.1.3.6.1.4.1.35787.1.1.6

.iso.org.dod.internet.private.enterprises. ctsRegMIB.ctsObjects.sgcObjects.sgcPcRoutingTable

.1.3.6.1.4.1.35787.1.1.7

.iso.org.dod.internet.private.enterprises. ctsRegMIB.ctsObjects.sgcObjects.sgcRemoteSsnTable

.1.3.6.1.4.1.35787.1.1.8

.iso.org.dod.internet.private.enterprises. ctsRegMIB.ctsObjects.sgcObjects.sgcHealthTable

.1.3.6.1.4.1.35787.1.1.9

Alarms managed objects

Here are the managed objects representing SGC alarms:

Symbolic OID Numerical OID Equivalent Alarms MBean

.iso.org.dod.internet.private.enterprises. ctsRegMIB.ctsObjects.sgcEvents.sgcActiveAlarmsTable

.1.3.6.1.4.1.35787.1.2.5

.iso.org.dod.internet.private.enterprises. ctsRegMIB.ctsObjects.sgcEvents.sgcEventHistoryTable

.1.3.6.1.4.1.35787.1.2.6

SNMP notifications

The MIB defined in CTS-SGC-MIB specifies two notification types that can be emitted by SGC:

  • SGC Alarm — emitted whenever an SGC Alarm is raised

  • SGC Notification — emitted whenever an SGC Notification is emitted.

Here are the notification types emitted by SGC:

Symbolic OID Numerical OID

.iso.org.dod.internet.private.enterprises. ctsRegMIB.ctsObjects.sgcEvents.sgcAlarm

.1.3.6.1.4.1.35787.1.2.2

.iso.org.dod.internet.private.enterprises. ctsRegMIB.ctsObjects.sgcEvents.sgcNotification

.1.3.6.1.4.1.35787.1.2.3

Here is the content of SGC-emitted SNMP notifications:

Symbolic OID Numerical OID Details

.iso.org.dod.internet.private.enterprises. ctsRegMIB.ctsObjects.sgcEvents.sgcAlarmObjects.sgcEventId

.1.3.6.1.4.1.35787.1.2.4.2

unique SGC notification / alarm identifier

.iso.org.dod.internet.private.enterprises. ctsRegMIB.ctsObjects.sgcEvents.sgcAlarmObjects.sgcAlarmName

.1.3.6.1.4.1.35787.1.2.4.4

name of the SGC alarm / notification type

.iso.org.dod.internet.private.enterprises. ctsRegMIB.ctsObjects.sgcEvents.sgcAlarmObjects.sgcAlarmSeverity

.1.3.6.1.4.1.35787.1.2.4.5

SGC alarm / notification severity

.iso.org.dod.internet.private.enterprises. ctsRegMIB.ctsObjects.sgcEvents.sgcAlarmObjects.sgcAdditionalInfo

.1.3.6.1.4.1.35787.1.2.4.

comma-separated list of SGC Alarm / Notification type specific attribute=value pairs;
this set of attributes depends on SGC Alarm / Notification type and is described in
Alarm Types and Notification Types

Configuration Procedure

This is a high-level description of the usual SGC configuration procedure listing the commands involved for each of the three layers:

It is up to the user to provide the details required by the commands; links to the configuration reference material for each command have been provided to make this easier.

General configuration

Step

Operation

1

Set the cluster-wide local SS7 Point Code address.

Modify the sp attribute to the desired PC in ITU format.
The ITU point code uses 14 bits. Supported formats are:

  • simple integer, such as 4106

  • 3bit-8bit-3bit format (3 most significant bits, 8 middle bits, 3 least significant bits) as decimal integer values, such as 2-1-2.

2

Create two new nodes for the cluster.

The oname node attribute must be equal to the ss7.instance property value of the SGC Stack instance that will act as that particular node.

SCCP configuration

Below are the steps for configuring outgoing and incoming GTs to be translated, and CPCs.

Note Configuring SCCP GT Translation and Concerned Point Codes is optional.

Outgoing GT

For each outgoing GT to be translated, repeat these steps:

Step

Operation

1

Create the GT definition for outbound use.

2

Create the address definition that should be the result of matching the previously defined GT.

Be sure that the gt attribute is equal to the oname of the outbound-gt definition from the previous step.

3

Optionally, as a result of matching a particular GT, modify the called address before sending.

After creating the replace-gt, be sure to modify the replace-gt attribute of the outbound-gtt created in the previous step

Incoming GT

For each incoming GT to be translated, repeat this step:

Step Operation

1

Create a GT and address definition (SSN) that should be the result of translation.

2

Create the GT definition for outbound use, making sure it matches the inbound GTT correctly.

3

Create the address definition that should be the result of matching the previously defined GT.

Be sure that the gt attribute is equal to the oname of the outbound-gt definition from the previous step.

Tip The second and third commands may look somewhat surprising, as they create an outbound GTT rule. SCCP’s service messages (UDTS and XUDTS) may be generated locally in response to traffic we are attempting to send, and these service messages are routed as outbound messages. It is safest to create outbound GTT rules mirroring your inbound GTT rules in case they are needed by your network configuration.

Concerned Point Code

For each remote signalling node that is concerned about local SSN availability, repeat this step:

Step Operation

1

Define the PC that should be notified about subsystem availability changes.

M3UA configuration

Below are instructions for configuring M3UA in AS, IPSP Client, and IPSP Server modes.

Step Operation

1

If not done previously, define a local-endpoint for the existing node.

2

Define IPs for the local-endpoint.

3

If you are:

  • connecting to an SG, set the:

    • is-ipsp attribute to false,

    • conn_type attribute to CLIENT, and

    • state-maintenance-role to ACTIVE.

  • using IPSP mode as a client, set the:

    • is-ipsp attribute to true,

    • conn_type attribute to CLIENT, and

    • state-maintenance-role to ACTIVE.

  • using IPSP mode as a server, set the:

    • is-ipsp attribute to true,

    • conn_type attribute to SERVER, and

    • state-maintenance-role to PASSIVE.

4

Define one or more IP addresses for connection.

5

Define one or more Application Server (Routing Contexts).

Set the traffic-maintenance-role attribute to ACTIVE.

6

Define one or more Destination Point Codes that will be available for the AS.

7

Define one or more routes that associate previously created DPC(s) and AS(s).

8

Define one or more associations for AS(s) that are available through particular connection(s).

9

Enable the node, as, local-endpoint, and connection.

Configuration Subsystem Details

Stack configuration and cluster joining

The main functions of the configuration subsystem are:

  • managing, distributing, and persisting SGC Stack configuration

  • performing the cluster-join procedure.

Below are details of the cluster-join procedure (which is part of SGC Node initialization) and a basic description of the JMX MBeans exposed by the configuration subsystem that may be of use when developing custom management tools.

Note
SGC_HOME

In the following instructions, SGC_HOME represents the path to the SGC Stack installation directory.

Cluster-join procedure

During startup, if the SGC cluster already exists, a node instance initiates a cluster-join procedure. The configuration system loads a locally persisted configuration and compares its version vector against the current cluster configuration.

IF THEN

Versions are equal, or the local version is stale.

The SGC node uses the cluster configuration state. It joins the cluster and instantiates a cluster-wide and per-node state.

The local version is greater.

The local instance first instantiates all configuration objects which are not present in the cluster. Then it updates all configuration objects which are defined both in the cluster and in the local configuration. Finally, it deletes all configuration objects which are not present in the local configuration.

There is a version conflict.

The node aborts the cluster-join procedure, outputs a failure log message, and aborts start up.

Version conflict reconciliation

The local node stores a copy of the configuration in the SGC_HOME/var/sgc.dat file in the SS7 SGC node working directory. This is an XML file containing the entire cluster configuration as last known by that node. The usual approach to configuration reconciliation is for the node to join the cluster and use the current cluster configuration to initialize (dropping its local state).

Tip To force this behaviour, remove or rename the SGC_HOME/var/sgc.dat file containing persisted configuration.
Note
Configuration backup

After each configuration change a new version of sgc.dat file is created, before that current version is renamed to SGC_HOME/var/sgc.dat.old.

Factory MBeans for configuration objects

The SS7 SGC Stack is built around a configuration subsystem that plays a central role in managing the lifecycle of all configuration objects in SGC. SS7 SGC configuration is exposed through a set of JMX MBeans on each node. The configuration subsystem exposes a set of "factory" MBeans that are responsible for creating configuration objects of a certain type.

Each factory MBean exposes either one or two create- operations used to create new configuration objects (a create operation that accepts more parameters allows for defining optional configuration object attributes during creation). The creation of a configuration object results in the creation of an MBean representing the state of that configuration object. Attributes can be modified directly through that MBean, which also exposes a remove operation that allows removal of the configuration object (and associated MBeans).

Note
Command-Line Management Console

These processes are abstracted away by the Command-Line Management Console and exposed as a set of CRUD commands.

Configuration MBean naming

SGC Configuration MBean names use the common domain SGC and a set of properties:

  • type — represents a subsystem / layer (general, m3ua, sccp, or snmp)

  • category — represents the name of the factory in the subsystem

  • id — represents that instance of the processing object.

For example, the cluster node factory MBean has the name SGC:type=general,category=node, which exposes the create-node operation. Invoking the create-node operation creates a processing object representing a node in the cluster with the object name SGC:type=general,category=node,id=NODE_NAME. The id property is set based on the oname (object name) parameter of the create-node operation.

Most GUI-based JMX-Management tools represent the naming space as a tree of MBean objects, like this:

sgc config node
Note There is a single special MBean object named SGC:type=general,category=parameters that is neither a factory MBean nor a processing object. This MBean stores cluster-wide system parameters.

Operational State and Instance Management

Operational state

SS7 SGC Stack operational state information is exposed cluster wide. That is, the same operational state information is exposed on each cluster node, independent of the particular source of information (particular node). It is enough to connect to a single cluster node to observe the operational state of all other nodes in the cluster.

The same operational state is exposed through:

  • commands exposed by the Command-Line Management Console that is distributed with the SGC SS7 Stack

  • the SNMP protocol when an SNMP agent is configured to run within a particular SGC node.

Warning
Notification propagation

An important distinction related to SS7 SGC Stack notification support is that notifications (both through JMX and SNMP) are sent only through the node that actually observes a related event (for example when a connection goes down).

Operational state is exposed through Alarms, Notifications, and Statistics. Operating details of the SS7 SGC stack can be observed using the Logging subsystem.

Static SGC instance configuration

Each instance (node) of the SS7 SGC Stack exposes information that can be used to check the current instance configuration properties. Current instance configuration properties are queried using display-local command of Command-Line Management Console.

Alarms

What are SS7 SGC alarms?

Alarms in the SS7 SGC stack alert the administrator to exceptional conditions. Subsystems in the SS7 SGC stack raise them upon detecting an error condition or an event of high importance. The SS7 SGC stack clears alarms automatically when the error conditions are resolved; an administrator can clear any alarm at any time. When an alarm is raised or cleared, the SS7 SGC stack generates a notification that is sent as a JMX Notification and an SNMP trap/notification.

The SS7 SGC stack defines multiple alarm types. Each alarm type corresponds to a type of error condition or important event (such as "SCTP association down"). The SGC stack can raise multiple alarms of any type (for example, multiple "SCTP association down" alarms, one for each disconnected association).

Alarms are inspected and managed through a set of commands exposed by the Command-Line Management Console, which is distributed with SGC SS7 Stack.

Active alarms and event history

The SS7 SGC Stack stores and exposes two types of alarm-related information:

  • active alarms — a list of alarms currently active

  • event history — a list of alarms and notifications that where raised or emitted in the last 24 hours (this is default value — see Configuring the SS7 SGC Stack).

At any time, an administrator can clear all or selected alarms.

Generic alarm attributes

Alarm attributes represent information about events that result in an alarm being raised. Each alarm type has the following generic attributes, plus a group of attributes specific to that alarm type (described in the following sections).

Attribute Description

id

unique alarm identifier

name

name of alarm type

severity

alarm severity:

  • CRITICAL — application encountered an error which prevents it from continuing (it can no longer provide services)

  • MAJOR — application encountered an event which significantly impacts delivered services; some services may no longer be available

  • MINOR — application reports an event which does not have significant impact on delivered services

  • INFO — application reports an information event which does not have any impact on delivered services

  • CLEARED — alarm has been cleared.

timestamp

timestamp when the event occurred

Alarm types

This section describes all alarm types that can be raised in an SGC cluster.

asDown

The asDown (Application Server Down) alarm is raised whenever an application server that was active becomes inactive. It is cleared when an application server becomes active again.

Attribute Description Values of constants

id

unique alarm identifier

name

name of alarm type

asDown

severity

alarm severity

MAJOR

timestamp

timestamp when the event occurred

asId

name of affected AS

associationCongested

The associationCongested (SCTP association congestion) alarm is raised whenever an SCTP association becomes congested. It is cleared when congestion state abates.

Attribute Description Values of constants

id

unique alarm identifier

name

name of alarm type

associationCongested

severity

alarm severity

MINOR

timestamp

timestamp when the event occurred

connectionId

name of affected connection

associationDown

The associationDown (SCTP association down) alarm is raised whenever a SCTP association that was active becomes inactive. It is cleared when an association becomes active again.

Attribute Description Values of constants

id

unique alarm identifier

name

name of alarm type

associationDOWN

severity

alarm severity

MINOR

timestamp

timestamp when the event occurred

connectionId

name of affected connection

dpcRestricted

The dpcRestricted (destination point code restricted) alarm is raised when a DPC becomes restricted through a particular SCTP association. It is cleared when a DPC restricted state abates on a particular SCTP association.

Attribute Description Values of constants

id

unique alarm identifier

name

name of alarm type

dpcRestricted

severity

alarm severity

MINOR

timestamp

timestamp when the event occurred

asId

AS related to this DPC

dpcId

name fo the affected DPC

connectionId

name of affected connection

dpcUnavailable

The dpcUnavailable (destination point code unavailable) alarm is raised when a DPC becomes unreachable through a particular SCTP association. It is cleared when a DPC becomes reachable again through a particular SCTP association.

Attribute Description Values of constants

id

unique alarm identifier

name

name of alarm type

dpcUnavailable

severity

alarm severity

MINOR

timestamp

timestamp when the event occurred

asId

AS related to this DPC

dpcId

name fo the affected DPC

connectionId

name of affected connection

ipspAsDown

The ipspAsDown (IPSP Application Server Down) alarm is raised whenever an application server (working in IPSP mode) that was active becomes inactive on a particular SCTP association. It is cleared when an application server becomes active again on that association.

Attribute Description Values of constants

id

unique alarm identifier

name

name of alarm type

ipspAsDown

severity

alarm severity

MAJOR

timestamp

timestamp when the event occurred

asId

name of the affected AS

connectionId

name of affected connection

nodefailure

The nodefailure (node failed) alarm is raised whenever a node configured in cluster is down. It is cleared when an SGC instance acting as that particular node becomes active.

Attribute Description Values of constants

id

unique alarm identifier

name

name of alarm type

nodefailure

severity

alarm severity

MAJOR

timestamp

timestamp when the event occurred

failureDescription

more information about node failure

nodeId

affected node

poolCongestion

The poolCongestion (Task Pool Congestion) alarm is raised whenever over 80% of pooled objects are in use. It is cleared when less than 50% of pooled objects are in use.

Note
What is a task pool?

A task pool is a pool of objects used during message processing, where each allocated object represents a message that may be processing or waiting to be processed. Each SGC node uses separate task pools for outgoing and incoming messages.

Attribute Description Values of constants

id

unique alarm identifier

name

name of alarm type

poolCongestion

severity

alarm severity

MAJOR

timestamp

timestamp when the event occurred

poolName

name of the affected task pool

nodeId

affected node

poolExhaustion

The poolExhaustion (Task Pool Exhaustion) alarm is raised whenever a task allocation request is made on a pool whose objects are all already allocated. This alarm must be cleared manually.

Attribute Description Values of constants

id

unique alarm identifier

name

name of alarm type

poolExhaustion

severity

alarm severity

MAJOR

timestamp

timestamp when the event occurred

poolName

name of the affected task pool

nodeId

affected node

sccpLocalSsnProhibited

The sccpLocalSsnProhibited (SCCP local SSN is prohibited) alarm is raised whenever all previously connected TCAP stacks (with the CGIN RA) using a particular SSN become disconnected. It is cleared whenever at least one TCAP stack using a given SSN connects.

Attribute Description Values of constants

id

unique alarm identifier

name

name of alarm type

sccpLocalSsnProhibited

severity

alarm severity

MAJOR

timestamp

timestamp when the event occurred

ssn

SSN that is prohibited

sccpRemoteNodeCongestion

The sccpRemoteNodeCongestion (SCCP remote node is congested) alarm is raised whenever a remote SCCP node reports congestion. It is cleared when the congestion state abates.

Attribute Description Values of constants

id

unique alarm identifier

name

name of alarm type

sccpRemoteNodeCongestion

severity

alarm severity

MINOR

timestamp

timestamp when the event occurred

dpc

affected DPC

sccpRemoteNodeNotAvailable

The sccpRemoteNodeNotAvailable (SCCP remote node is not available) alarm is raised whenever a remote SCCP node becomes unavailable. It is cleared when the remote node becomes available.

Attribute Description Values of constants

id

unique alarm identifier

name

name of alarm type

sccpRemoteNodeNotAvailable

severity

alarm severity

MINOR

timestamp

timestamp when the event occurred

dpc

affected DPC

sccpRemoteSsnProhibited

The sccpRemoteSsnProhibited (SCCP remote SSN is prohibited) alarm is raised whenever a remote SCCP node reports that a particular SSN is prohibited. It is cleared whenever the remote SCCP node reports that a particular SSN is available.

Attribute Description Values of constants

id

unique alarm identifier

name

name of alarm type

sccpRemoteSsnProhibited

severity

alarm severity

MINOR

timestamp

timestamp when the event occurred

ssn

affected SSN

dpc

affected DPC

workgroupCongestion

The workgroupCongestion (Work Group Congestion) alarm is raised when the worker work queue is over 80% occupied. It is cleared when worker work queue is less than 50% occupied.

Note
What is a worker group?

A worker group is a group of workers (threads) that are responsible for processing tasks (incoming/outgoing messages). Each worker has a separate work queue.

Attribute Description Values of constants

id

unique alarm identifier

name

name of alarm type

workgroupCongestion

severity

alarm severity

MAJOR

timestamp

timestamp when the event occurred

nodeID

affected node

threadIndex

affected worker index

Notifications

What are SS7 SGC notifications?

Notifications in the SS7 SGC stack alert the administrator about infrequent major events. Subsystems in the SS7 SGC stack emit notifications upon detecting an error condition or an event of high importance.

Management clients may use either Java JMX MBean or SNMP trap/notifications to receive notifications emitted by the SS7 SGC stack.

Below are descriptions of:

You can review the history of emitted notifications using commands exposed by the Command-Line Management Console, which is distributed with the SGC SS7 stack.

How are notifications different from alarms?

Notifications are very similar to Alarms in the SGC stack:

  • Notifications have attributes (general and notification type-specific attributes).

  • The SGC stack stores a history of emitted notifications.

Warning The difference is that notifications are emitted (sent) whenever a particular event occurs; and there is no notion of active notifications or a notification being cleared.

Generic notification attributes

Notification attributes represent information about events that result in a notification being emitted. Each notification type has the following generic attributes, plus a group of attributes specific to that notification type (described in the following sections).

Attribute Description

id

unique notification identifier

name

name of notification type

severity

notification severity:

  • CRITICAL — application encountered an error which prevents it from continuing (it can no longer provide services)

  • MAJOR — application encountered an event which significantly impacts delivered services; some services may no longer be available

  • MINOR — application reports an event which does not have significant impact on delivered services

  • INFO — application reports an information event which does not have any impact on delivered services

  • CLEARED — alarm has been cleared.

timestamp

timestamp when the event occurred

Notification types

This section describes all notification types that can be emitted by the SGC node:

MTP decode errors

Notification name mtpDecodeErrors (observed errors in incoming messages at the MTP layer) contains information about the number of badly formatted messages at the MTP layer and the number of messages directed to an unsupported MTP user. This notification is emitted periodically, with a summary of the number of errors in that period; it is not emitted if there are no errors.

Attribute Description Values of constants

id

unique notification identifier

name

name of notification type

mtpDecodeErrors

severity

notification severity

INFO

timestamp

timestamp when the event occurred

nodeId

affected node

connectionID

affected connection

decodeFailuresLastTime

number of message decode failures during report interval

unsupportedUserFailuresTime

number of messages with unsupported user part during report interval

SCCP decode errors

Notification name sccpDecodeErrors (observed errors in incoming messages at the SCCP layer) contains information about the number of badly formatted messages at the SCCP layer and the number of messages directed to a prohibited SSN. This notification is emitted periodically, with a summary of the number of errors in that period; it is not emitted if there are no errors.

Attribute Description Values of constants

id

unique notification identifier

name

name of notification type

sccpDecodeErrors

severity

notification severity

INFO

timestamp

timestamp when the event occurred

nodeId

affected node

decode-failures-last-time

number of message decode failures during report interval

ssn-failures-last-time

number of messages directed to prohibited SSN during report interval

TCAP decode errors

Notification name tcapDecodeErrors (observed errors in incoming messages at TCAPthe layer) contains information about number of badly formatted messages at the TCAP layer and number of messages that SGC is unable to forward to TCAP Stack (CGIN RA). This notification is emitted periodically, with a summary of the number of errors in that period; it is not emitted if there are no errors.

Attribute Description Values of constants

id

unique notification identifier

name

name of notification type

tcapDecodeErrors

severity

notification severity

INFO

timestamp

timestamp when the event occurred

nodeId

affected node

decode-failures-last-time

number of message decode failures during report interval

missing-peer-last-time

number of messages that SGC was unable to forward to the TCAP stack

TCAP stack register

Notification name tcapStackRegister (observed errors in incoming messages at the TCAP layer) is emitted whenever a TCAP stack registers in the SGC.

Attribute Description Values of constants

id

unique notification identifier

name

name of notification type

tcapStackRegister

severity

notification severity

INFO

timestamp

timestamp when the event occurred

ssn

registered SSN

nodeId

affected node

stackIP

IP address of the stack

prefix

allocated transaction prefix

TCAP stack unregister

Notification name tcapStackUnregister (observed errors in incoming messages at the TCAP layer) is emitted whenever a TCAP Stack deregisters in the SGC.

Attribute Description Values of constants

id

unique notification identifier

name

name of notification type

tcapStackUnregister

severity

notification severity

INFO

timestamp

timestamp when the event occurred

ssn

registered SSN

node-id

affected node

stack-ip

IP address of the stack

prefix

allocated transaction prefix

Statistics

What are SS7 SGC statistics?

Statistics are usage, status, and health information exposed by the SS7 SGC stack. Each layer of the SS7 SGC stack exposes a set of statistics that provide insight into the current operational state of the cluster. The statistics data is available cluster-wide, independent of which particular node happens to be responsible for gathering a particular set of statistics.

Warning
Statistics update interval

To maximize performance, statistics exposed by SGC cluster nodes are updated periodically (every 1 second). So any management tools pooling SGC statistics should use a pooling interval that is > 1s.

The SGC statistics subsystem collects multiple types of statistical data, which can be separated in two broad categories:

  • frequently updated statistic data types:

    • counter — monotonically increasing integer values; for example the number of received messages

    • gauge — the amount of a particular object or item, which can increase and decrease within some arbitrary bound, typically between 0 and some positive number; for example, the number of processing threads in a worker group.

  • character values that can change infrequently or not at all; these include:

    • identifying information — usually a name of an object for which a set of statistics is gathered; for example, the name of a node

    • status information — information about the state of a given configuration object; for example, the SCTP association state ESTABLISHED.

The SGC statistics subsystem is queried using commands exposed by the Command-Line Management Console, which is distributed with SGC SS7 Stack.

Statistics

Below are details of the exposed subsystem-specific statistics:

M3UA

The M3UA layer exposes statistical data about AS, Association, and DPC.

Note The JMX Object name for M3UA statistics is SGC:module=m3ua,type=info
AsInfo

The set of configured Application Servers currently associated with connections.

Statistic Description

RXCount

number of received messages directed to this AS through a particular connection

TXCount

number of sent messages originating from this AS through a particular connection

asId

name of the AS

connectionId

name of the connection

nodeId

name of the node

status

status of this AS as seen through a particular connection
(possible values: INACTIVE, ACTIVE)

Note This information is also exposed through multiple MBeans named SGC:type=info,module=m3ua,elem=AsInfo,id=CONNECTION_NAME&AS_NAME, where id is a concatenation of the relevant connection and AS names.
AssociationInfo

The set of SCTP associations defined within the cluster.

Statistic Description

RXDataCount

number of received M3UA Payload Data Messages

RXErrorCount

number of received M3UA Management Error Messages

RXSctpCount

number of received M3UA Messages

TXDataCount

number of transmitted M3UA Payload Data Messages

TXErrorCount

number of transmitted M3UA Management Error Messages

TXSctpCount

number of transmitted M3UA Messages

connectionId

name of connection

nodeId

name of node

numberOfInStreams

number of input streams

numberOfOutStreams

number of output streams

outQSize

number of messages waiting to be written into SCTP association

peerAddresses

peer IP addresses

sctpOptions

socket options associated with an SCTP channel

status

status of this connection
(possible values: INACTIVE, ESTABLISHED)

Note This information is also exposed through multiple MBeans named SGC:type=info,module=m3ua,associationInfo,id=CONNECTION_NAME, where id is the name of the relevant connection.
DpcInfo

The set of Destination Point Codes that are associated with connections at this point in time.

Statistic Description

ConnectionId

name of connection

Dpc

destination point code

DpcId

name of DPC

Status

status of this DPC
(possible values: ACTIVE, CONGESTED, INACTIVE, RESTRICTED)

Note This information is also exposed through multiple MBeans named SGC:type=info,module=m3ua,dpcInfo,id=CONNECTION_NAME&DPC, where id is a concatenation of the relevant connection name and DPC.

SCCP

The SCCP layer exposes statistic data about the local SSN, GT translation rules (outgoing), PC routing, and remote SSN.

Note The JMX Object name for SCCP statistics is SGC:module=sccp,type=info
LocalSsnInfo

The set of local SSN; that is, TCAP Stacks (CGIN RAs, scenario simulators) connected to the cluster representing particular SSNs.

Statistic Description

RXCount

number of messages received by the SSN

TXCount

number of messages originated by the SSN

ssn

local SSN

status

status of this SSN
(possible values: PROHIBITED, CONGESTED, ALLOWED)

NUnitdataReqCount

number of N-UNITDATA req primitives received by the SSN

udtSentCount

number of UDT messages sent by this SSN

xudtSentNoSegmentationCount

number of XUDT messages sent by this SSN without a segmentation parameter

xudtSentSegmentationCount

number of XUDT messages sent by this SSN with a segmentation parameter

segmentationFailureCount

number of segmentation failures at this SSN

udtReceivedCount

number of UDT messages received by this SSN

xudtReceivedNoSegmentationCount

number of XUDT messages received by this SSN without a segmentation parameter

xudtReceivedSegmentationCount

number of XUDT messages received by this SSN with a segmentation parameter

NUnitdataIndCount

number of N-UNITDATA ind primitives received by this SSN

reassembledNUnitdataIndCount

number of reassembled N-UNITDATA ind primitives received by this SSN

reassemblyFailureCount

number of reassembly failures at this SSN

Note This information is also exposed through multiple MBeans named SGC:type=info,module=sccp,elem=LocalSsnInfo,ssn=SSN_NUMBER, where ssn is the value of the relevant local SSN.
OgtInfo

The set of Global Title translation rules currently used for outgoing messages. Different translation rules might be in effect at the same time on different nodes, depending on the prefer-local attribute of the outgoing-gtt configuration object.

The set of currently used translation rules depends on:

  • the priority attribute of the outgoing-gtt configuration object

  • the priority attribute of the route configuration object

  • DPC reachability status (GT translations that result in unreachable DPC are ignored).

Note
Local cluster PC

Entries with an empty connId attribute and an rc attribute value of -1 represent GT translations that result in a PC of the SGC Cluster itself. Messages that are to be routed to a local PC are load balanced among TCAP Stacks within the local cluster.

Statistic Description

addrInfo

address string

addrType

values of attributes trtype, numplan, natofaddr, and isPrefix, as defined for this rule

connId

name of connection on which messages with matching GT will be transmitted

dpc

destination point code to which messages with matching GT will be transmitted

nodeId

name of the node on which translation rule is used

rc

routing context which will be used when transmitting messages with matching GT

routeNodeId

name of node where SCTP connection is established

PcInfo

The set of associations and RCs across which traffic for a given DPC are currently load balanced by each node.

Note
Local cluster PC

Entries with an empty connId attribute and an rc attribute value of -1 represent nodes of the SGC Cluster itself. Messages that are to be routed to the local DPC are load balanced among TCAP Stacks within the local cluster.

Statistic Description

connId

name of connection on which messages with matching DPC will be transmitted

dpc

destination point code

nodeId

name of node where connection is established

rc

routing context which will be used when transmitting messages with matching DPC

RemoteSsnInfo

The set of remote SSNs for which their status is known.

Statistic Description

dpc

destination point code

ssn

remote SSN

status

status of this SSN
(possible values: PROHIBITED, CONGESTED, ALLOWED)

TCAP

The TCAP layer exposes statistics data about connected TCAP Stacks.

Note The JMX Object name for TCAP statistics is SGC:module=tcap,type=info
TcapConnInfo

The set of connected TCAP stacks (such as the CGIN RA).

Statistic Description

QSize

number of messages waiting to be written into the TCP connection

RXCount

number of messages directed from SGC to TCAP stack

TXCount

number of messages directed from TCAP stack to SGC

connectTime

time and date when connection was established

localIp

local SGC IP used by connection

localPort

local SGC port used by connection

prefix

transaction prefix assigned to TCAP stack

remoteIp

IP from which TCAP stack originated connection to SGC

remotePort

port from which TCAP stack originated connection to SGC

serviceNodeId

node name to which TCAP stack is connected

ssn

SSN that TCAP stack is representing

Note This information is also exposed through multiple MBeans named SGC:type=info,module=tcap,elem=TcapConnInfo,ssn=SSN_NUMBER,prefix=ASSIGNED_PREFIX, where ssn is the SSN represented by the connected TCAP stack, and prefix is the transaction-ID prefix assigned to the connected TCAP stack.

TOP

The SGC node processing-load statistics information.

Note The JMX Object name for TOP statistics is SGC:module=top,type=info
HealthInfo

The set of current load-processing statistics for nodes in the cluster.

Statistic Description

allocatedIndTasks

number of allocated task objects, each of which represents an incoming message that may be processing or waiting to be processed

allocatedReqTasks

number of allocated task objects, each of which represents an outgoing message that may be processing or waiting to be processed

contextExecutionCount

cumulative number of tasks representing incoming or outgoing messages that have finished processing

contextExecutionTime

cumulative wall-clock time in milliseconds that tasks representing incoming or outgoing messages were in the allocated state

executorQueueSize

number of background tasks mainly related to the SCCP management state, queued for execution nodeId name of node

workerExecutionCount

cumulative number of tasks (for incoming or outgoing messages) processed by worker threads

workerExecutionTime

cumulative wall-clock time in miliseconds spent by worker threads processing tasks (for incoming or outgoing messages)

workerGroupSize

number of worker threads used to process tasks (for incoming or outgoing messages)

forceAllocatedIndTasks

cumulative number of task objects that had to be force allocated (i.e. not from the task pool) in order to process incoming messages

forceAllocatedReqTasks

cumulative number of task objects that had to be forced allocated (i.e. not from the task pool) in order to process outgoing messages

Logging

About the Logging subsystem

The Logging subsystem in the SGC Stack is based on the Simple Logging Facade for Java (SLF4J), which serves as a simple facade or abstraction for various logging frameworks, such as java.util.logging, logback, and log4j. SLF4J allows the end user to plug in the desired logging framework at -deployment- time. That said, the standard SGC Stack distribution uses SLF4J backed with the Apache Log4J logging architecture (version 1.x).

By default, the SGC stack outputs a minimal set of information, which will be used before the logging subsystem has been properly initialized, or when a severe error includes a logging subsystem malfunction. The default start-up script for the SGC stack redirects the standard output to SGC_HOME/logs/startup.<timestamp>, where <timestamp> denotes the SGC start time. This file is rolled over after reaching a size of 100 MB, with at most 10 backups.

Note
SGC_HOME
SGC_HOME here represents the path to the SGC Stack installation directory.

Logger names, levels, appenders

Log4J logging architecture includes logger names, log levels, and log appenders.

Logger names

Subsystems within the SGC stack send log messages to specific loggers. For example, the alarming.log logger receives messages about alarms being raised.

Examples of logger names include:

  • root — the root logger, from which all loggers are derived (can be used to change the log level for all loggers at once)

  • com.cts.ss7.SGCShutdownHook — for log messages related to the SGC shutdown process

  • com.cts.ss7.sccp.layer.scmg.SccpManagement — for log messages related to incoming SCCP management messages.

Log levels

Log levels can be assigned to individual loggers to filter how much information the SGC produces:

Log level Information sent

OFF

no messages sent to logs (not recommended)

FATAL

error messages for unrecoverable errors only (not recommended)

ERROR

error messages (not recommended)

WARN

warning messages

INFO

informational messages (the default)

DEBUG

messages containing useful debugging information

TRACE

messages containing verbose debugging information

Each log level will log all messages for that log level and above. For example, if a logger is set to the WARN level, all of the log messages logged at the WARN, ERROR, and FATAL levels will be logged as well.

If a logger is not assigned a log level, it inherits its parent’s. For example, if the com.cts.ss7.SGCShutdownHook logger has not been assigned a log level, it will have the same effective log level as the com.cts.ss7 logger.

The root logger is a special logger which is considered the parent of all other loggers. By default, the root logger is configured with the DEBUG log level, but the com logger parent of all loggers used by SGC overwrites it to the WARN log level. In this way, all other SGC loggers will output log messages at the WARN log level or above unless explicitly configured otherwise.

Log appenders

Log appenders append log messages to destinations such as the console, a log file, socket, or Unix syslog daemon. At runtime, when SGC logs a message (as permitted by the log level of the associated logger), SGC sends the message to the log appender for writing. Types of log appenders include:

  • file appenders — which append messages to files (and may be rolling file appenders)

  • console appenders — which send messages to the standard out

  • custom appenders — which you configure to receive only messages for particular loggers.

Rolling file appenders

Typically, to manage disk usage, administrators are interested in sending log messages to a set of rolling files. They do this by setting up rolling file appenders which:

  • create new log files based on file size / daily / hourly

  • rename old log files as numbered backups

  • delete old logs when a certain number of them have been archived

Note You can configure the size and number of rolled-over log files.

Default logging configuration

The default SGC Stack logging configuration is an XML file, in a format supported by Log4J, loaded during SGC startup. The default configuration is stored in SGC_HOME/config/log4j.xml. The related DTD file is stored in SGC_HOME/config/log4j.dtd.

Tip

For more information on Log4J and Log4J XML-based configuration, please see:

Default appenders

The SGC Stack comes configured with the following appenders:

Appender Where it sends messages Logger name Type of appender

fileAppender

the SGC logs directory (SGC_HOME/logs/ss7.log); file is rolled over every hour; number of rolled over log files is not limited (by default, no log files are removed)

root

a rolling file appender

stdoutAppender

the SGC console where a node is running (to standard output stream)

Warning By default, the value of the threshold attribute is set to OFF (which effectively disables logging to the console).

root

a console appender

JMX MBean Naming Structure

Note
MBeans exposing operational state

SS7 SGC Stack operational state is exposed through a set of JMX MBeans. Description of these MBeans and their naming conventions might be of interest to a user wishing to create a custom management tool for the SGC stack.

Instance Management MBean

Each instance (node) of the SS7 SGC Stack exposes information that can be used to check the current instance configuration properties.

Note The JMX Object name for the MBean exposing this information is SGC:type=local.

This bean exposes following attribute and operations.

Properties attribute

The properties attribute is a collection of records. Each such record represents runtime properties of the currently connected SGC Stack instance (that is, the instance to which the JMX management client is connected). For more about instance configuration, please see Configuring the SS7 SGC Stack. Below are properties record fields:

Name Description

key

property key

description

property description

defaultValue

value used if configuredValue is not provided

Operations

The results of JMX MBean operations invoked on the instance-management bean are local to the currently connected SGC Stack instance (that is, the instance to which the JMX management client is connected).

Name Description

checkAlive

tests if the JMX RMI connector of the currently connected SGC Stack responds to the invocation of a JMX MBean operation

shutdown

attempts to shutdown the currently connected SGC Stack instance

Warning When this operation is successful, it will result in the JMX management client being disconnected and reporting an error, as the SGC stack instance was shutdown.

Alarm MBean naming structure

Every type of alarm used by the SS7 SGC stack is represented by a separate MBean. The names of MBeans for SGC alarms use the common domain SGC and this set of properties: type, subtype, name. The values of type and subtype are the same for all alarm MBeans; the value of the name property represents a type of alarm. Whenever an actual alarm of a given type is raised, a new MBean representing that instance of the alarm is created. The name of that MBean has an additional property, id, which uniquely identifies that alarm instance in the SGC cluster.

For example, an alarm type representing information about an SCTP association (connection) going down has the MBean name SGC:type=alarming,subtype=alarm,name=associationDown. Whenever a particular association is down, the MBean representing the error condition for that particular association is created with a name such as SGC:type=alarming,subtype=alarm,name=associationDown,id=302, where the id property value is unique among all alarms in the cluster.

Most GUI-based JMX Management tools represent the naming space as a tree of MBean objects, like this:

AlarmMbeanBrowser

Alarm raised and cleared notifications

Whenever SGC raises or clears an alarm, a JMX notification is emitted. To be notified of such events, each MBean representing an alarm type supports alarm.onset and alarm.clear notifications. An administrator can use a JMX management tool and subscribe to such events for each alarm type.

Here’s an example view of a JMX Management tool reporting received notifications:

AlarmNotification

Active alarms and alarm history

Besides alarm type-specific MBeans, the SS7 SGC stack exposes two generic MBeans that enable review of active alarms and history of alarms that where raised and subsequently cleared during cluster operation:

  • SGC:type=alarming,subtype=alarm-table —  currently active alarms

  • SGC:type=alarming,subtype=alarm-history —  history of alarms

Alarm Table

The Alarm Table MBean contains a single attribute, EventList, which is a list of records representing attributes of currently active alarms. Alarm type-specific attributes are represented within a single parameters column.

Here’s an example view of Alarm Table MBean attributes in a JMX management tool:

AlarmTableAttributes

The Alarm Table MBean exposes a clearAlarm operation that can be used to clear any raised alarm based on its id.

Alarm History

The Alarm History MBean contains a single attribute, AlarmHistory, which is a list of records representing attributes of raised and optionally cleared alarms within the last 24 hours (This period is customizable, as described in Configuring the SS7 SGC Stack). Alarm type-specific attributes are represented within a single parameters column. For each alarm that was raised and subsequently cleared, there are two records available in the list: one is generated when the alarm is raised (with a severity value other than CLEARED); the second record is generated when the alarm is cleared (with a severity value of CLEARED).

Information concerning notifications is also recorded in the Alarm History MBean.

The Alarm History MBean exposes a clear operation that can be used to clear all entries stored in the alarm history.

Notification MBean naming structure

Every type of notification used by the SS7 SGC stack is emitted by a separate MBean. SGC-alarm MBean names use the common domain SGC, and this set of properties: type, subtype, name. Values of type and subtype are the same for all notification MBeans; the value of the name property represents a type of notification.

For example, the MBean type emitting notifications about incoming SCCP-message decoding errors is represented by this MBean name: SGC:type=alarming,subtype=notif,name=sccpDecodeErrors. Whenever there is an error during decoding of an SCCP message, a JMX notification is emitted by this MBean. (Actually, for this specific notification, a single notification summarizes multiple errors over a specific time interval.)

Most GUI-based JMX Management tools represent the notification naming space as a tree of MBean objects, like this:

NotificationMBeanTree

Statistics MBean naming structure

SGC statistics are exposed through a set of JMX Management MBeans. This section describes the MBean naming structure of subsystem statistics and processing object-specific statistics.

Subsystem statistics

SGC stack subsystems expose multiple JMX MBeans containing statistical information. SGC statistics MBeans names use the common domain SGC and this set of properties: module, type. The value of type is the same for all statistics MBeans; the value of the module property represents a subsystem. Attributes of these beans are arrays of records; each record contains statistical information related to a processing object configured within the SGC cluster (such as a particular SCTP association).

For example, the statistics MBean representing information about the M3UA subsystem (layer) is represented by the MBean named SGC:module=m3ua,type=info. This MBean has (among others) the attribute DpcInfo, which contains information about DPC (destination point code) reachability through a particular connection; for example:

Attribute Value

connectionId

N1-LE1-CSG

dpc

4114

dpcId

2-2-2

status

DOWN

Most GUI-based JMX Management tools represent the naming space as a tree of MBean objects, like this:

InfoMBeanBrowser

Processing object-specific statistics

The SGC stack also exposes processing object-specific MBeans, such as an MBean containing statistics created for each connection. Information exposed through such MBeans is exactly equivalent to that exposed through subsystem statistic MBeans. SGC processing object-specific MBean names use the common domain SGC and this set of properties: module, type, element, id.

  • The value of type is the same for all statistics MBeans.

  • The value of module represents a subsystem.

  • The value of elem identifies a group of processing objects of the same type (such as connections or nodes).

  • The value of id identifies a particular processing object (such as a particular connection or particular node).

For example, the statistics MBean representing information about network reachability for a particular DPC through a particular connection in the M3UA subsystem (layer) is represented the MBean named SGC:type=info,module=m3ua,elem=dpcInfo,id=N1-LE1-CSG&4114. Information exposed through this MBean is exactly the same in the example above:

Attribute Value

connectionId

N1-LE1-CSG

dpc

4114

dpcId

2-2-2

status

DOWN

Most GUI-based JMX Management tools represent the naming space as a tree of MBean objects, like this:

DpcSpecMBeanBrowser

Command-Line Management Console

What is the SGC Stack Command-Line Console?

The SGC Stack Command-Line Management Console is a CLI tool working in interactive and non-interactive mode to manage and configure the SGC Stack cluster. The Command-Line Console uses JMX Beans exposed by the SGC Stack to manage cluster configuration. The command syntax is based on ITU-T MML Recommendations Z.315 and Z.316.

Installation and requirements

Command-Line Console installation requires unpacking the tar.gz archive file in any location. Unpacked, the folder structure is:

File/Directory Description

.

SGC CLI installation directory

./conf

logging configuration and CLI settings file

./lib

Java libraries used by SGC CLI.

./log

log file

./sgc-cli.sh

CLI start-up script

Note
JAVA_HOME

The SGC CLI start-up script expects the JAVA_HOME environment variable to be set up and point to a valid Java Virtual Machine version 7 or greater (it expects executable file JAVA_HOME/bin/java).

Working with the SGC CLI

The SGC CLI should be started by executing the sgc-cli.sh script. Default connection settings point to the SGC JMX Server exposed at:

host: 127.0.0.1
port: 50111

Here is an example of starting the CLI with the default IP and port:

./sgc-cli.sh

Here is an example of starting the CLI with an alternative IP and port setup:

./sgc-cli.sh -h 192.168.1.100 -p 50101

The SGC CLI supports other configuration parameters, which you can display by executing the startup script with the -? or --help options:

usage: sgc-cli.sh [-?] [-b <FILE>] [-h <HOST>] [-P <PASSWORD>] [-p
       <PORT>] [-stopOnError <true/false>] [-U <USER>] [-x <FILE>]
+-----------------------------Options list-----------------------------+
 -?,--help                                 Displays usage
 -b,--batch <FILE>                         Batch file
 -h,--host <HOST>                          JMX server user
 -P,--pass <PASSWORD>                      JMX password
 -p,--port <PORT>                          JMX server port
 -ssl,--ssl <true/false>                   JMX connection SSL enabled
 -stopOnError,--stopOnError <true/false>   Stop when any error occurs in
                                           batch command
 -U,--user <USER>                          JMX user
 -x,--export <FILE>                        File where the configuration
                                           dump will be saved
+----------------------------------------------------------------------+

Enabling secured JMX server connection

CLI supports secured JMX server connection through the SSL protocol (SSL). It can be enabled in two ways:

  • by specifying the ssl=true property in conf/cli.properties,

  • by adding the configuration parameter -ssl true to the start script.

Warning The configuration parameter value takes precedence over the value defined in conf/cli.properties.

The SSL connection (in both cases) also requires specifying additional properties in the conf/cli.properties file, for the trustStore, keyStore password and location. Below is a sample configuration:

#######################
###SSL configuration###
#######################

#File location relative to conf folder
javax.net.ssl.keyStore=sgc-client.keystore
javax.net.ssl.keyStorePassword=changeit

#File location relative to conf folder
javax.net.ssl.trustStore=sgc-client.keystore
javax.net.ssl.trustStorePassword=changeit

Basic command format

The command syntax is based on ITU-T MML Recommendations Z.315 and Z.316:

command: [parameter-name1=parameter-value1][,parameter-name2=value2]…​;

Where:

  • command is the name of the command to be executed

  • parameter-name is the name of command parameter

  • parameter-value is the value of the command parameter.

Note

Command parameters are separated by commas (,).

When specifying a command with no parameters, the colon (:) is optional.

The ending semicolon (;) is optional.

MML syntax auto-completing

The CLI supports MML syntax auto-completing on the command name and command parameters level. Pressing the <TAB> key after the prompt will display all available command names:

SGC[127.0.0.1:50111]><TAB_PRESSED>

batch                          clear-active-alarm             clear-all-alarms
create-as                      create-as-connection           create-as-precond
create-conn-ip                 create-connection              create-cpc
create-dpc                     create-inbound-gtt             create-local-endpoint
create-local-endpoint-ip       create-node                    create-outbound-gt
create-outbound-gtt            create-replace-gt              create-route
create-snmp-node               create-target-address          create-usm-user
disable-as                     disable-connection             disable-local-endpoint
disable-node                   disable-snmp-node              display-active-alarm
display-as                     display-as-connection          display-as-precond
display-conn-ip                display-connection             display-cpc
display-dpc                    display-event-history          display-inbound-gtt
display-info-asinfo            display-info-associationinfo   display-info-dpcinfo
display-info-healthinfo        display-info-localssninfo      display-info-ogtinfo
display-info-opcinfo           display-info-remotessninfo     display-info-tcapconninfo
display-local-endpoint         display-local-endpoint-ip      display-node
display-outbound-gt            display-outbound-gtt           display-parameters
display-replace-gt             display-route                  display-snmp-node
display-target-address         display-usm-user               enable-as
enable-connection              enable-local-endpoint          enable-node
enable-snmp-node               exit                           export
help                           modify-as                      modify-as-connection
modify-connection              modify-dpc                     modify-inbound-gtt
modify-local-endpoint          modify-node                    modify-outbound-gt
modify-outbound-gtt            modify-parameters              modify-replace-gt
modify-snmp-node               modify-target-address          modify-usm-user
remove-as                      remove-as-connection           remove-as-precond
remove-conn-ip                 remove-connection              remove-cpc
remove-dpc                     remove-inbound-gtt             remove-local-endpoint
remove-local-endpoint-ip       remove-node                    remove-outbound-gt
remove-outbound-gtt            remove-replace-gt              remove-route
remove-snmp-node               remove-target-address          remove-usm-user
SGC[127.0.0.1:50111]>

When you press the <TAB> key after providing a command name, the CLI displays all available parameters for that command.

Pressing <TAB> after providing command parameters displays legal values (for enumeration, reference, and boolean parameters). For example:

SGC[127.0.0.1:50111]> modify-connection: <TAB_PRESSED>
oname=A-CONN-1        oname=B-CONN-1
SGC[127.0.0.1:50111]> modify-connection: oname=

Help mode

You can access the SGC CLI’s built in help system by either:

  • executing the command help: topic=topicName

  • switching to help mode, by executing the manual help command (with no parameters).

Help mode displays topics that you can access. (Alternatively, you can press the <TAB> to display available values of a topic command parameter. The list of available topics in manual help mode looks like this:

SGC[127.0.0.1:50111]> help
Executing help manual...
Use <TAB> to show topic list. Write 'topic name' to see its description. Use exit command if you want to quit the manual.
Hint: 'create-, display-, remove-, modify-, enable-, disable-' operations are described by single topic for given MBean name.
Available topics:
as                             as-connection                  as-precond                     batch                          clear-active-alarm             clear-all-alarms
conn-ip                        connection                     cpc                            display-active-alarm           display-event-history          display-info-asinfo
display-info-associationinfo   display-info-dpcinfo           display-info-healthinfo        display-info-localssninfo      display-info-ogtinfo           display-info-opcinfo
display-info-remotessninfo     display-info-tcapconninfo      dpc                            exit                           export                         help
inbound-gtt                    local-endpoint                 local-endpoint-ip              node                           outbound-gt                    outbound-gtt
parameters                     replace-gt                     route                          snmp-node                      target-address                 usm-user
help>

The result of executing a help topic command looks like this:

SGC[127.0.0.1:50111]> help: topic=<TAB_PRESSED>
topic=as                             topic=as-connection                  topic=as-precond                     topic=batch                          topic=clear-active-alarm
topic=clear-all-alarms               topic=conn-ip                        topic=connection                     topic=cpc                            topic=display-active-alarm
topic=display-event-history          topic=display-info-asinfo            topic=display-info-associationinfo   topic=display-info-dpcinfo           topic=display-info-healthinfo
topic=display-info-localssninfo      topic=display-info-ogtinfo           topic=display-info-opcinfo           topic=display-info-remotessninfo     topic=display-info-tcapconninfo
topic=dpc                            topic=exit                           topic=export                         topic=help                           topic=inbound-gtt
topic=local-endpoint                 topic=local-endpoint-ip              topic=node                           topic=outbound-gt                    topic=outbound-gtt
topic=parameters                     topic=replace-gt                     topic=route                          topic=snmp-node                      topic=target-address
topic=usm-user
SGC[127.0.0.1:50111]> help: topic=conn-ip;
Configuration of IPs for "connection", to make use of SCTP multi-homed feature define multiple IPs for single "connection".
Object conn-ip is defined by the following parameters:
        oname: object name
        ip: IP address
        conn-name: Name of the referenced connection
Supported operations on conn-ip are listed below ({param=x} - mandatory parameter, [param=x] - optional parameter):
        display-conn-ip: [oname=x],[column=x];
        create-conn-ip: {oname=x}, {ip=x}, {conn-name=x};
        remove-conn-ip: {oname=x};
SGC[127.0.0.1:50111]>

Interactive mode

By default, the CLI starts in interactive mode, which lets the System Administrator execute commands and observe their results through the system terminal. For example, here’s a successfully executed command:

SGC[127.0.0.1:50111]> display-info-healthinfo: ;
Found 1 object(s):
+---------------+---------------+----------+----------+---------------+---------------+---------------+----------+----------+
|contextExecutio|contextExecutio|allocatedR|allocatedI|workerExecution|workerExecution|nodeId         |executorQu|workerGrou|
|nTime          |nCount         |eqTasks   |ndTasks   |Time           |Count          |               |eueSize   |pSize     |
+---------------+---------------+----------+----------+---------------+---------------+---------------+----------+----------+
|0              |0              |0         |0         |0              |0              |CL1-N1         |0         |32        |
+---------------+---------------+----------+----------+---------------+---------------+---------------+----------+----------+
SGC[127.0.0.1:50111]>

Here’s an example of a command that failed:

SGC[127.0.0.1:50111]> remove-conn-ip: oname=invalidName;
ERROR REMOVE_OBJECT_FAILED: Instance 'SGC:category=conn-ip,type=m3ua,id=invalidName' doesn't exist.
SGC[127.0.0.1:50111]>

Command result truncation

CLI supports the truncation of command result (cell data) to make the output more convenient (In case of large cell data). This configuration property is defined in the conf/cli.properties file. Following is the property:

table.format.maxCellContentLength=40

Supported CLI Operations

SGC CLI commands

SGC CLI commands can be grouped into four sets of commands:

Warning Most CLI operations are executed on the SGC Cluster using JMX management beans. Therefore the CLI requires successful establishment of a JMX connection to the SGC Cluster.

Management of SGC Stack processing objects

Most processing objects that can be managed within the SGC cluster support a set of CRUD commands. Some processing objects can also be enabled or disabled. Command names are a concatenation of the operation name and processing object name; for example: create-node, display-as, or remove-conn-ip. Generic commands are described below. For a detailed description of operations available for a particular processing object type, please see the SGC CLI built-in help system. The commands for managing processing objects are:

Operation

What it’s for

Sample use case

Examples

create

Creating a new instance of a processing object within the SGC cluster.

Warning The create operation requires providing the mandatory parameters for a given SGC processing object; otherwise a validation error will display on the terminal.

Creating a new connection object, which together with conn-ip defines remote the IP address of an SCTP association.

SGC[127.0.0.1:50111]> create-connection: ;
ERROR VALIDATION_FAILED: Mandatory parameter 'oname' was not set.
ERROR VALIDATION_FAILED: Mandatory parameter 'port' was not set.
ERROR VALIDATION_FAILED: Mandatory parameter 'local-endpoint-name' was not set.
ERROR VALIDATION_FAILED: Mandatory parameter 'conn-type' was not set.

remove

Removes an instance of a processing object within the SGC Cluster.

Removing the conn-ip associated with a connection.

SGC[127.0.0.1:50111]> remove-conn-ip: oname=ip1ForConnectionA;
OK conn-ip removed.

modify

Updates the state of a processing object within the SGC Cluster.

Warning Can cause validation/operation errors for processing objects, which must be be disabled and deactivated before update.

Updating the application server configuration (modify-as) by increasing the number of maximum pending messages and maximum pending time required.

Execution of Modify operation on and active application server (as) processing object resulting in a validation error:

SGC[127.0.0.1:50111]> modify-as: oname=AS-RC-1, pending-size=1000;
ERROR MODIFY_OBJECT_FAILED: com.cts.ss7.common.SGCException: Parameter pending-size cannot be modified when bean AS-RC-1 is enabled or active

display

Display the configuration of SGC Cluster processing objects.

Note The column parameter can be specified multiple times to restrict displayed columns.

Displaying the attribute values of connection-processing objects.

Successfully executed display operation for all defined connections:

SGC[127.0.0.1:50111]> display-connection:;
Found 2 object(s):
+---------------+----------+--------+--------+----------+---------------+---------------+----------+----------+----------+---------------+----------+--------+----------+
|oname          |dependenci|enabled |active  |port      |local-endpoint-|conn-type      |t-ack     |t-daud    |t-reconnec|state-maintenan|asp-id    |is-ipsp |out-queue-|
|               |es        |        |        |          |name           |               |          |          |t         |ce-role        |          |        |size      |
+---------------+----------+--------+--------+----------+---------------+---------------+----------+----------+----------+---------------+----------+--------+----------+
|C-CL2-N1       |0         |true    |false   |30115     |N1-E           |SERVER         |2         |60        |6         |ACTIVE         |null      |true    |1000      |
+---------------+----------+--------+--------+----------+---------------+---------------+----------+----------+----------+---------------+----------+--------+----------+
|C-CL2-N2       |1         |true    |false   |30105     |N1-E           |CLIENT         |10        |60        |5         |ACTIVE         |1         |true    |1000      |
+---------------+----------+--------+--------+----------+---------------+---------------+----------+----------+----------+---------------+----------+--------+----------+

Successfully executed display operation for a single connection (oname parameter specified):

SGC[127.0.0.1:50111]> display-connection: oname=C-CL2-N2;
Found 1 object(s):
+---------------+----------+--------+--------+----------+---------------+---------------+----------+----------+----------+---------------+----------+--------+----------+
|oname          |dependenci|enabled |active  |port      |local-endpoint-|conn-type      |t-ack     |t-daud    |t-reconnec|state-maintenan|asp-id    |is-ipsp |out-queue-|
|               |es        |        |        |          |name           |               |          |          |t         |ce-role        |          |        |size      |
+---------------+----------+--------+--------+----------+---------------+---------------+----------+----------+----------+---------------+----------+--------+----------+
|C-CL2-N2       |1         |true    |false   |30105     |N1-E           |CLIENT         |10        |60        |5         |ACTIVE         |1         |true    |1000      |
+---------------+----------+--------+--------+----------+---------------+---------------+----------+----------+----------+---------------+----------+--------+----------+

Successfully executed display operation for a single connection with a restricted number of columns (oname and column parameters specified):

SGC[127.0.0.1:50111]> display-connection: oname=C-CL2-N2,column=oname, column=enabled, column=conn-type;
Found 1 object(s):
+---------------+--------+---------------+
|oname          |enabled |conn-type      |
+---------------+--------+---------------+
|C-CL2-N2       |true    |CLIENT         |
+---------------+--------+---------------+

enable
disable

Change the "enabled" state of: as, connection, local-endpoint, node, and snmp-node processing object types.

Warning These processing objects can be considered as fully functional only when enabled. Most configuration parameters of such objects cannot be changed when the processing object is enabled.

Enabling and disabling a connection:

SGC[127.0.0.1:50111]> enable-<TAB_PRESSED>
enable-as               enable-connection       enable-local-endpoint   enable-node             enable-snmp-node
SGC[127.0.0.1:50111]> enable-connection: oname=
oname=A-CONN        oname=B-CONN
SGC[127.0.0.1:50111]> enable-connection: oname=A-CONN;
OK connection enabled.
SGC[127.0.0.1:50111]> disable-connection: oname=A-CONN;
OK connection disabled.

Alarms and event history

The SGC CLI provides commands for displaying and clearing alarms generated by the SGC Cluster. Alarms raised and subsequently cleared, or notifications emitted, can be reviewed using a separate operation: display-event-history. Display operations for alarms let filter expressions be specified for id, name, and severity. Filter expressions can include % wildcard characters at the start, middle, or end of the expression. Also, the column parameter can be specified multiple times to restrict presented columns. Below are some examples:

Displaying all active alarms (no filtering criteria specified):
SGC[127.0.0.1:50111]> display-active-alarm:;
Found 2 object(s):
+---------------+----------+---------------+---------------+---------------+--------------------+
|description    |id        |name           |parameters     |severity       |timestamp           |
+---------------+----------+---------------+---------------+---------------+--------------------+
|The node in the|36        |nodefailure    |nodeId='Node101|MAJOR          |2014-02-10 10:47:35 |
| cluster disapp|          |               |',failureDescri|               |                    |
|eared          |          |               |ption='Mis...  |               |                    |
+---------------+----------+---------------+---------------+---------------+--------------------+
|The node in the|37        |nodefailure    |nodeId='Node102|MAJOR          |2014-02-10 10:47:37 |
| cluster disapp|          |               |',failureDescri|               |                    |
|eared          |          |               |ption='Mis...  |               |                    |
+---------------+----------+---------------+---------------+---------------+--------------------+
Displaying all active alarms with filters:
SGC[127.0.0.1:50111]> display-active-alarm: id=36, severity=M%, name=%failure;
Found 2 object(s):
+---------------+----------+---------------+---------------+---------------+--------------------+
|description    |id        |name           |parameters     |severity       |timestamp           |
+---------------+----------+---------------+---------------+---------------+--------------------+
|The node in the|36        |nodefailure    |nodeId='Node101|MAJOR          |2014-02-10 10:47:35 |
| cluster disapp|          |               |',failureDescri|               |                    |
|eared          |          |               |ption='Mis...  |               |                    |
+---------------+----------+---------------+---------------+---------------+--------------------+
Displaying all active alarms with filters and column parameters:
SGC[127.0.0.1:50111]> display-active-alarm: severity=M%, name=%failure, column=id, column=description, column=timestamp;
Found 1 object(s):
+----------+---------------+--------------------+
|id        |description    |timestamp           |
+----------+---------------+--------------------+
|36        |The node in the|2014-02-10 10:47:35 |
|          | cluster disapp|                    |
|          |eared          |                    |
+----------+---------------+--------------------+

Clearing an active alarm:

Note
Clearing alarms

Any alarm can be cleared by the System Administrator. There are two clear operations exposed by the CLI:

  • clear-active-alarm — clears an active alarm as defined by the mandatory id parameter

  • clear-all-alarms — clears all active alarms.

SGC[127.0.0.1:50111]> clear-active-alarm: id=36;
OK alarm cleared.

Displaying all registered alarms:

Note
Displaying event history

The display-event-history operation is used to display alarm and notification history. The output of this command can be filtered by specifying any of last, time-from, and time-to parameters. Also, the column parameter can be specified multiple times to restrict presented columns.

SGC[127.0.0.1:50111]> display-event-history: ;
Found 1 object(s):
+---------------+----------+---------------+---------------+---------------+--------------------+
|description    |id        |name           |parameters     |severity       |timestamp           |
+---------------+----------+---------------+---------------+---------------+--------------------+
|The node in the|36        |nodefailure    |nodeId='Node102|MAJOR          |2014-02-10 10:47:35 |
| cluster disapp|          |               |',failureDescri|               |                    |
|eared          |          |               |ption='Mis...  |               |                    |
+---------------+----------+---------------+---------------+---------------+--------------------+

Statistics (Info)

A set of commands allow interrogation of statistics exposed by the SGC Stack. For details, please see Statistics. The available statistics are:

Module Statistic

M3UA

asinfo

associationinfo

dpcinfo

SCCP

localssninfo

ogtinfo

pcinfo

remotessninfo

TCAP

tcapconninfo

TOP

healthinfo

Note
Filtering statistical information

Commands displaying statistical information support filtering. Filtering of statistics is based on the equality between the filter value and statistic column value. Also, the column parameter can be specified multiple times to restrict presented columns.

Below are some examples.

Displaying statistic without filters:

SGC[127.0.0.1:50111]> display-info-asinfo:;
Found 1 object(s):
+---------------+---------------+---------------+---------------+---------------+---------------+
|connectionId   |asId           |TXCount        |RXCount        |status         |nodeId         |
+---------------+---------------+---------------+---------------+---------------+---------------+
|C-CL2-N1       |AS-RC-1        |0              |0              |INACTIVE       |CL1-N1         |
+---------------+---------------+---------------+---------------+---------------+---------------+

Displaying asinfo statistics with filters on the nodeId:

SGC[127.0.0.1:50111]> display-info-asinfo:<TAB_PRESSED>

RXCount        TXCount        asId           column         connectionId   nodeId         status
SGC[127.0.0.1:50111]> display-info-asinfo: nodeId=CL1-N1;
Found 1 object(s):
+---------------+---------------+---------------+---------------+---------------+---------------+
|connectionId   |asId           |TXCount        |RXCount        |status         |nodeId         |
+---------------+---------------+---------------+---------------+---------------+---------------+
|C-CL2-N1       |AS-RC-1        |0              |0              |INACTIVE       |CL1-N1         |
+---------------+---------------+---------------+---------------+---------------+---------------+

Export / Import

The following commands allowing exporting and importing the SGC Stack configuration to or from a text file.

Operation

What it’s for

Examples

export

Produces a dump of the current configuration in a format that is directly usable by the batch command.

Warning When the file argument is not provided, the output will be printed to the standard location.
Tip The export operation can be used also in non-interactive mode, if the sgc-cli.sh script is executed with the -x, --export parameter.

Non-interactive mode:

./sgc-cli.sh -x config-backup.mml

Interactive mode:

SGC[127.0.0.1:50111]> export: file=config-backup.mml
OK configuration exported.

batch

Loads a text file containing a set of MML commands, and executes them after connecting to the SGC Cluster (in a format that is produced by the export command).

Tip Batch operation can also be used in non-interactive mode, if the sgc-cli.sh script is executed with the -b, --batch parameter.
Note The batch command supports an additional flag: -stopOnError, --stopOnError. If this flag is set to false, it won’t stop processing commands even if execution of a command results in an error. (The default behaviour is to stop processing commands after the first error.)

Non-interactive mode:

./sgc-cli.sh -b config-backup.mml -stopOnError false

Interactive mode:

SGC[127.0.0.1:50111]> batch: file=set-of-displays.mml
display-conn-ip: oname=conn-ip1;
Found 1 object(s):
+---------------+----------+---------------+---------------+
|oname          |dependenci|ip             |conn-name      |
|               |es        |               |               |
+---------------+----------+---------------+---------------+
|conn-ip1       |0         |192.168.1.101  |C-CL2-N1       |
+---------------+----------+---------------+---------------+
display-conn-ip: oname=conn-ip2;
Found 1 object(s):
+---------------+----------+---------------+---------------+
|oname          |dependenci|ip             |conn-name      |
|               |es        |               |               |
+---------------+----------+---------------+---------------+
|conn-ip2       |0         |192.168.1.192  |C-CL2-N1       |
+---------------+----------+---------------+---------------+

SGC TCAP Stack

What is the SGC TCAP Stack ?

The SGC TCAP Stack is a Java component that is embedded in the CGIN Unified RA and the Scenario Simulator. The TCAP Stack communicates through a proprietary TCP/IP-based protocol with the SGC Stack.

Tip For a general description of the TCAP Stack Interface defined by the CGIN Unified RA, please see Inside the CGIN Connectivity Pack.

TCAP Stack and SGC Stack cooperation

Below is a high-level overview diagram, followed by descriptions, concentrating on components directly involved in TCAP Stack and SGC Stack cooperation. SGC Stack components are the items colored yellow; components colored blue (and similar) are provided by Rhino platform or are part of Operating System environment.

sgc tcap stack
  • TCAP Manager is the software component that the TCAP Stack queries initially, to register within the SGC Stack and establish a data transfer connection.

  • TCAP Peer is the software component within the SGC Stack Node that manages the data transfer connection with the TCAP Stack.

Tip The TCAP Manager listen address is configured as part of configuring the SGC Node. For details, please see the stack-http-address and stack-http-port attributes in General Configuration.

TCAP Stack registration process

After the CGIN Unified RA is activated, the SGC TCAP Stack goes through a two-phase process to establish communication with the SGC Stack:

  1. Assigning to the connection to the TCAP Manager an SGC Node, where the data transfer connection should be established.

  2. Connecting to SGC Stack Node, to register it within the SGC Cluster, and establish the data transfer connection.

Detailed Stack registration steps

Phase 1
  1. The TCAP Stack connects to the first active TCAP Manager from a user-provided list of TCAP Manager addresses (corresponding to the nodes of the SGC Stack Cluster).

  2. After the connection with the TCAP Manager is established, the TCAP Stack sends a request containing information about the SSN represented by the TCAP Stack.

  3. The TCAP Manager selects an SGC Node within the cluster that will be responsible for managing the data transfer connection with the TCAP Stack.

  4. The address where the selected SGC Node listens for data transfer connections is sent back as part of the response to the TCAP Stack.

Phase 2
  1. The TCAP Stack connects to the selected SGC Node and begins registration by sending a handshake message containing its SSN and version of the data transfer protocol that it supports (this is a custom protocol used to exchange TCAP traffic between the TCAP Stack and the SGC Node).

  2. The SGC Node assigns a TCAP local transaction prefix to the TCAP Stack,

  3. The SGC Node creates a TCAP Peer responsible for managing the data transfer connection with the TCAP Stack, and updates the cluster state with information about the newly connected TCAP Stack.

  4. The TCAP local transaction prefix is sent to the TCAP Stack as part of a successful handshake response.

At this stage, the TCAP Stack is operational and can both originate and receive TCAP traffic.

Note
How the TCAP Manager selects an SGC Node

The goal of the node-selection process is to load balance the number of connected TCAP Stacks between SGC Nodes within an SGC Cluster. The TCAP Manager does that by following a very simple algorithm:

  1. If the IP address used by the TCAP Stack is the same as the IP address used by one of the nodes for TCAP data transfer connections, select that SGC node (to minimise network latency).

  2. Otherwise, select the node with the least number of connected TCAP Stacks.

  3. Otherwise (if all nodes have the same number of connected TCAP Stacks) select any SGC Node.

Warning
When Phase 2 registration fails…​

The TCAP Stack can fail to register with the SGC Node. Possible reasons include:

  • handshake timeout — the process times out waiting for a handshake between the SGC and TCAP stack

  • resource limitation — the installation reaches the maximum number of TCAP peers/clients connected to this SGC instance (see Configuring the SS7 SGC Stack)

  • out of prefixes — there is no free local transaction prefix that could be assigned to the TCAP Stack

  • invalid version — the process is using an unsupported version of the data transfer protocol.

To see why registration fails, check the log file.

Data transfer connection failover

After the TCAP Stack detects data transfer connection failure, it repeats the registration process by attempting to establish a connection to one of the configured TCAP Managers. Connection attempts are in order of TCAP Manager addresses defined by the ocss7.urlList property. This process does not differ from the standard TCAP Stack registration process, as TCAP Manager selects one of the available SGC Nodes. For proper failover behaviour, the TCAP Stack should be configured with the TCAP Manager addresses of all nodes within the SGC Cluster.

Rebalancing TCAP Stack data transfer connections

When an SGC Node joins a running SGC Cluster (for example after a planned outage or failure), the already established TCAP Stack data transfer connections are NOT affected. That is, existing TCAP Stack data transfer connections are NOT rebalanced between SGC Nodes.

Example rebalancing procedure
Note This example uses a basic production deployment of an SGC Cluster, composed of two SGC Nodes cooperating with the CGIN Unified RA, deployed within a two-node Rhino cluster (as depicted above).

Imagine the following scenario:

  • Due to hardware failure, SGC Stack Node 2 was not operational. This resulted in both instances of the CGIN Unified RA being connected to SGC Stack Node 1.

  • That hardware failure is removed, and SGC Stack Node 2 is again fully operational and part of the cluster.

  • To rebalance the data transfer connections of the CGIN Unified RA entity running within Rhino cluster, that entity must be deactivated and activated again on one of the Rhino nodes. (Deactivation is a graceful procedure where the CGIN Unified RA waits until all dialogs that it services are finished; at the same time all new dialogs are directed to the CGIN Unified RA running within the other node.)

You would do the following:

  1. Make sure that the current traffic level is low enough so that it can be handled by a CGIN Unified RA on a single Rhino node.

  2. Deactivate the CGIN Unified RA entity on one of the Rhino nodes.

  3. Wait for the deactivated CGIN Unified RA entity to become STOPPED.

  4. Activate the previously deactivated CGIN Unified RA entity,

Tip
Per-node activation state

For details of managing per-node activation state in a Rhino Cluster, please see 6 Per-Node Activation State in the Rhino Administration and Deployment Guide.

TCAP Stack configuration

General description and configuration of the CGIN RA is detailed in the CGIN RA Installation and Administration Guide. Below are configuration properties specific to the SGC TCAP Stack.

Parameter

Usage and description

Active
Reconfig?

Values

Default

stack

Short name of the TCAP stack to use.

for the SGC TCAP Stack, this value must be ocss7

ocss7.schThreads

Maximum number of threads used by the scheduler. Number of threads used to trigger timeout events.

in the range 1 - 100

10

ocss7.schNodeListSize

Number of events that may be scheduled on a single scheduler thread.

in the range 1000- 2000000 or 0 (autosize)

ocss7.schNodeListSize * ocss7.schThreads should be directly proportional to
ocss7.trdpCapacity (the maximum number of open dialogs)

0

ocss7.taskdpCapacity

Maximum number of inbound messages and timeout events that may be waiting to be processed.

in the range 1000 - 2000000 or 0 (autosize)

ocss7.taskdpCapacity should be directly proportional to
ocss7.trdpCapacity (the maximum number of open dialogs)

0

ocss7.trdpCapacity

Maximum number of opened transactions (dialogs).

in the range 1000 - 2000000

100000

ocss7.wgQueues

Number of threads used by the worker group to process timeout events and inbound messages.

in the range 1 - 100

100

ocss7.wgQueuesSize

Maximum number of tasks in one worker queue.

in the range 1000 - 2000000 or 0 (autosize)

ocss7.wgQueues * ocss7.wgQueuesSize should be directly proportional to
2 * ocss7.taskdpCapacity (the maximum number of triggered timeout and inbound messages)

0

ocss7.senderQueueSize

Maximum number of outbound messages in the sender queue.

in the range 1000 - 2000000 or 0 (autosize)

(if less than default value the default value is silently used)

ocss7.senderQueueSize is directly proportional to
ocss7.trdpCapacity (the maximum number of open dialogs)

0

ocss7.urlList

Comma-separated list of URLs used to connect to TCAP Manager(s).

*

comma-separated list in the format address:port,
pointing to the listening addresses of TCAP Managers within the SGC Stack cluster

localhost:9702

ocss7.urlList.retrySleep

Wait interval in milliseconds between subsequent connection attempts for the ocss7.urlList.

in the range 0 - 600000

not related to single URLs on the list (but the whole list)

1000

ocss7.local-ssn

SSN number used when the local-sccp-address property does not provide a SSN (for example, if set to auto).

in the range 2 - 255

ocss7.heartbeatEnabled

Enables or disables the OCSS7 to SGC connection heartbeat. N.B. if the heartbeat is enabled on the SGC it must also be enabled here.

true or false

true

ocss7.heartbeatPeriod

The period between heartbeat sends in seconds. Heartbeat timeout is also a function of this value, as described in Data Connection Heartbeat Mechanism. The value configured here must be smaller than the value of com.cts.ss7.commsp.server.recvTimeout given to the SGC.

2 or larger

5

* If a TCAP data transfer connection is established, changing this property has no effect until the data transfer connection fails and the TCAP Stack repeats the registration process.

Data Connection Heartbeat Mechanism

The data connection between the TCAP stack and SGC supports a heartbeat mechanism that can be used to detect failed connections in a timely manner. This mechanism consists of three components:

  1. A heartbeat request/response message pair

  2. TCAP stack side timeout detection

  3. SGC side timeout detection

The heartbeat request/response message pair is enabled by setting the TCAP stack ocss7.heartbeatEnabled property to true. This configures the TCAP stack to send a heartbeat request. The SGC will respond to any heartbeat request with a heartbeat response message, regardless of SGC configuration. The frequency with which the heartbeat request message is sent (and therefore also the heartbeat response) is configured with the TCAP stack’s ocss7.heartbeatPeriod configuration parameter.

If heartbeats are enabled in the TCAP stack, then the TCAP stack will automatically perform timeout detection. If a heartbeat response message hasn’t been seen within a period of time equal to twice the heartbeat period (2 * ocss7.heartbeatPeriod) the connection will be marked as defective and closed, allowing the TCAP stack to select a new SGC data connection.

The SGC stack may also perform timeout detection; this is controlled by the SGC properties com.cts.ss7.commsp.heartbeatEnabled and com.cts.ss7.commsp.server.recvTimeout. When the heartbeatEnabled property is set to true the SGC will close a connection if a heartbeat request hasn’t been received from that TCAP stack in the last recvTimeout seconds.

It is important to note that if the SGC stack is configured to perform timeout detection then every TCAP stack connecting to it must also be configured to generate heartbeats. If a heartbeat-disabled TCAP stack connects to a heartbeat-enabled SGC the SGC will close the connection after recvTimeout seconds, resulting in an unstable TCAP stack to SGC connection.

Glossary

AS

Application Server

CLI

Command Line Interface

CPC

Concerned Point Code

CRUD

Create Remove Update Display

DPC

Destination Point Code

GT

Global Title

IPSP

IP Server Process

JDK

Java Development Kit

JKS

Java KeyStore

MML

Man Machine Language

SNMP

Simple Network Management Protocol

SG

Signalling Gateway

SPC

Signalling Point Code

SS7 SGC

Signalling System No. 7 Signalling Gateway Client

SSL

Secure Socket Layer

SSN

SubSystem Number

USM

User Security Model

Changelog

ocss7 1.0.1.18

Bug fixes in this release:

    * M3UA decoder will now accept invalid messages that are missing their
      final padding octets. (SSSVN-787)

    * Improved the log message generated when an M3UA message with an invalid
      length is received. (SSSVN-788)

    * Fixed condition where reassembly expiry timer can race with an incoming
      segment. (SSSVN-660)


ocss7 1.0.1.16

Bug fixes in this release:

    * Decoder now correctly decodes Reject components that have no argument
      when received with component length in indefinite length form. (SSVN-638)

    * Fixed ConcurrentModificationException that could be thrown in
      TcapRouter. This also fixes an issue where the TcapRouter would never
      complete graceful shutdown, resulting in the SGC being terminated
      abruptly. (SSSVN-315)

    * Fixed NullPointerException during config save. Fixed case where
      create-XXX could return before XXX had completed creation, resulting in
      subsequent enable-XXX or remove-XXX commands failing to notice that XXX
      was created. (SSSVN-626)

    * "We should never have invoke timeout in UNUSED or ALLOCATED state" TCAP
      stack message has been downgraded from SEVERE to DEBUG. (SSSVN-182)


ocss7 1.0.1.15

Bug fixes in this release:

    * Fixed issue that could result in the SGC's routing taking longer than
      expected to be available. (SSSVN-608)

    * Fix NullPointerException that could occur if global title rules were
      created and deleted very quickly. (SSSVN-420)

    * Prevent NullPointerException during alarm unregistration while an SGC
      cluster split/merge is in progress from restarting the SGC. (SSSVN-553)

    * Failure of the comm switch to bind its listen port will now raise an
      alarm at critical level and attempt to rebind that port at regular
      intervals until successful. (SSSVN-531)


ocss7 1.0.1.14

Bug fixes in this release:

    * Corrected issue where global title translation tables were only updated
      on a single node after a local SSN status change. (SSSVN-536)

    * Fixed a ConcurrentModificationException that could occur when multiple
      threads attempted to modify the same configuration object
      simultaneously. (SSSVN-511)

    * Fix NullPointerException that could occur if global title rules were
      created and deleted very quickly. (SSSVN-420)

    * Corrected issue where display-info-remotessninfo was not updated
      cluster-wide on a local SSN state change. (SSSVN-517)


ocss7 1.0.1.12

Bug fixes in this release:

    * Fixed an issue which caused the SGC to leave gracefully disconnected
      TCAP stack connections in CLOSE_WAIT state indefinitely. (SSSVN-488)

    * Unexpected exceptions thrown while processing SGCTopics will now cause
      the SGC to attempt a graceful shutdown, similar to uncaught exceptions
      thrown elsewhere. (SSSVN-513)


ocss7 1.0.1.11

Bug fixes in this release:

    * Fixed an error where certain DPCs in SST/SSA/SSP messages would be
      incorrectly decoded. (SSSVN-314)


ocss7 1.0.1.10

Bug fixes in this release:

    * Fixed a race condition that could result in the SGC shutting down due to
      an unchecked IllegalStateException during task data pool exhaustion.
      (SSSVN-395)

    * Fixed an issue where segments could arrive out of order if sent while the
      task pool was exhausted. (SSSVN-397)

    * Fixed NullPointerExceptions that could sometimes be thrown when requesting
      SNMP counters for OGT and DPC info. (SSSVN-398)

    * Fixed an issue where under certain conditions all worker threads could be
      hanging around waiting to be allowed to send, resulting in no worker
      threads available to process incoming messages (such as heartbeats
      required to maintain connectivity). (SSSVN-400)

    * Fixed an issue where segments received split across multiple stream IDs
      could result in the SGC exiting due to an uncaught exception. (SSSVN-406)


ocss7 1.0.1.9

Bug fixes in this release:

    * Fixed an issue which could prevent the SGC from successfully restarting.
      (SSSVN-364)

    * Fixed an issue with SCCP decoding when the Data part comes after the
      Optional Parameters part in the received message. (SSSVN-372)

    * Fixed a NullPointerException caused by insufficient tasks being available
      in the task pool. (SSSVN-201)

    * Fixed AssertionError: Empty buffer: Cannot decode message when
      transferring messages internally from one SGC to another. (SSSVN-352)

    * Fixed an issue which could cause the SGC not to restart automatically
      following a graceful shutdown caused by an uncaught exception.
      (SSSVN-249)

    * Fixed an issue causing the CLI and MBeans to display stale status
      information for asinfo, associationinfo, dpcinfo, and pcinfo on failed
      SGCs. (SSSVN-202)

    * Fixed a race condition that could cause the SGC to attempt to register the
      same MBean twice. (SSSVN-159)

    * Handled the failure to deliver NOTICE to TCAP stack in an edge case.
      (SSSVN-165)

    * The uncaught exception handler is now initialized earlier. (SSSVN-248)

    * The example hazelcast.xml.sample file now matches the in-jar default
      hazelcast configuration. (SSSVN-235)

    * Disabled the hazelcast SystemLogService by default as it has a small
      memory leak. (SSSVN-192)

    * Fixed a NullPointerException in OgtInfoHelper.compare, which resulted in
      display-info-ogtinfo, snmpwalk and retrieving snmp stats to fail under
      certain conditions. (SSSVN-363)

    * Fixed the SGC system OID to be the correct OID. (SSSVN-371)

    * The SGC no longer spams stdout (or the startup log) with state info.
      (SSSVN-146)

Improvements in this release:

    * Outbound global title translation errors are now logged at WARN level.
      (SSSVN-43)

    * Added generate-report.sh script for easy log gathering. (SSSVN-191)


ocss7 1.0.1.8

Bug fixes in this release:

    * The default Hazelcast configuration has been changed so that the SGC now
      detects cluster member failure more quickly. (SSSVN-295/SSSVN-280)

    * Changed the default values of ocss7.trdpCapacity , ocss7.schNodeListSize,
      ocss7.taskdpCapacity, ocss7.wgQueuesSize, and ocss7.senderQueueSize; this
      provides a more coherent default configuration. (SSSVN-274)

    * Fixed an issue which caused the SGC not to raise alarms for certain
      configuration items (ASes, associations, etc) if it was unable to activate
      them after starting up. (SSSVN-129)

    * Fixed a issue which would cause the SGC to throw an AssertionError and
      exit abnormally after receiving a TC-BEGIN which could not be handled
      because of insufficient resources. (SSSVN-302)

    * Fixed an issue which could cause the SGC to crash under certain M3UA
      failure conditions. (SSSVN-196)

    * Fixed an issue which could cause DPC configuration changes for
      segmentation not to be applied when changed. (SSSVN-211)

    * An error is now returned to the CGIN user when attempting to initiate a
      dialog to a global title longer than the supported maximum. (SSSVN-53)

    * Fixed a SGC crash that could occur when unregistering alarms. (SSSVN-255)

    * display-info-associationinfo no longer intermittently displays out of date
      information following disabling of an active association.
      (SSSVN-285/SSSVN-279)

    * Fixed an issue with the CLI which caused it to report unknown command
      errors when the connection to the SGC was lost. (SSSVN-99)


ocss7 1.0.1.3

Improvements in this release:

    * SCCP XUDT support extended to include reassembly of incoming segments,
      segmentation of outgoing messages, and configuration of segmentation
      parameters and preferred message type per destination Point Code.
      (SSSVN-79)

    * Added SGC startup option --seed, which can be used to provide an
      alternative entropy source to the SGC's encryption facilities. (SSSVN-116)

    * When deactivating an M3UA connection to a peer the SGC now sends
      ASP-INACTIVE and ASP_DOWN rather than simply using the SCTP Shutdown
      procedure. (SSSVN-123)

    * SGC local port configuration validation prevents the use of ports below
      1,024. (SSSVN-124)

Bug fixes in this release:

    * The SGC will now restart correctly if terminated by an uncaught
      Exception or Error. (SSSVN-157)

    * Fixed an issue causing SCTP association down alarms to be removed and
      replaced periodically while the association remained down. (SSSVN-120)

    * Fixed MIB syntax errors which prevented some SNMP clients from accepting
      the OCSS7 MIB. (SSSVN-1)

    * Fixed timestamps sent by SNMP, which now send the day of the month, but
      used to send the day of the year. (SSSVN-2)

    * Corrected the spelling of CLI configuration parameter
      table.format.maxCellContentLength. (SSSVN-51)

    * Input is now validated when changing boolean configuration attributes.
      (SSSVN-61)

    * Fixed an SCCP handling bug which could cause the SGC to exit if an
      unrecognised optional parameter was received. (SSSVN-126)

    * Fixed an issue allowing overly long GTs to be placed in inbound-gtt
      configuration. (SSSVN-152)

    * Fixed in issue allowing overly long GTs to be placed in replace-gt
      configuration. (SSSVN-54)


ocss7 1.0.0.9

Improvements in this release:

    * The SGC's SNMP MIB description strings have been improved. (SSSVN-58)

    * If both global title and point code are absent on an incoming SCCP
      message, set the SCCP OPC to that of the L3MTP OPC, in order that we're
      able to route responses to this message. (SSSVN-104)


ocss7 1.0.0.8

Bug fixes in this release:

    * Support A, D and E sccp address global title digits (defined as spare in
      Q.713). (SSSVN-42)


ocss7 1.0.0.7

Bug fixes in this release:

    * Inbound GTT rules may omit the SSN, allowing the CdPA SSN to be
      retained. (SSSVN-4)

    * Inbound GTT rules with duplicate NAI/NP/TT/digits can no longer be
      created. (SSSVN-5)

    * Fixed incorrect outbound GTT for messages with: GT present, PC present,
      SSN absent. (SSSVN-11)


ocss7 1.0.0.6

Initial release.